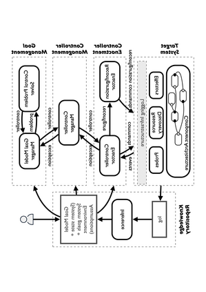
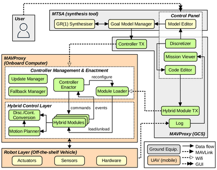
The design of systems that can change their behaviour to account for scenarios that were not foreseen at design time remains an open challenge. In this paper we propose an approach for adaptation of mobile robot missions that is not constrained to a predefined set of mission evolutions. We propose applying the MORPH adaptive software architecture to UAVs and show how controller synthesis can be used both to guarantee correct transitioning from the old to the new mission goals while architectural reconfiguration to include new software actuators and sensors if necessary. The architecture brings together architectural concepts that are commonplace in robotics such as temporal planning, discrete, hybrid and continuous control layers together with architectural concepts from adaptive systems such as runtime models and runtime synthesis. We validate the architecture flying several missions taken from the robotic literature for different real and simulated UAVs.


翻译:设计能够改变行为以考虑到设计时未预见到的假设情景的系统,仍然是一项公开的挑战。在本文件中,我们提议了对移动机器人飞行任务进行调整的方法,该方法不局限于一套预先确定的飞行任务演变。我们提议对无人驾驶飞行器应用MOMPH适应性软件结构,并表明如何使用控制器合成,既保证从旧任务向新任务目标的转变,又保证建筑重组,必要时包括新的软件驱动器和传感器。这一结构将机器人中常见的建筑概念汇集在一起,如时间规划、离散、混合和连续控制层,以及运行时间模型和运行时间合成等适应系统中的建筑概念。我们验证了从机器人文献中为不同实际和模拟无人驾驶飞行器飞行的若干任务的结构。

0
下载
关闭预览

相关内容

让 iOS 8 和 OS X Yosemite 无缝切换的一个新特性。 > Apple products have always been designed to work together beautifully. But now they may really surprise you. With iOS 8 and OS X Yosemite, you’ll be able to do more wonderful things than ever before.

Source: Apple - iOS 8
专知会员服务
60+阅读 · 2021年3月17日
100+篇《自监督学习(Self-Supervised Learning)》论文最新合集
专知会员服务
167+阅读 · 2020年3月18日
强化学习最新教程,17页pdf
专知会员服务
182+阅读 · 2019年10月11日
【哈佛大学商学院课程Fall 2019】机器学习可解释性
专知会员服务
105+阅读 · 2019年10月9日
已删除
将门创投
6+阅读 · 2019年9月3日
计算机 | ICDE 2020等国际会议信息8条
Call4Papers
3+阅读 · 2019年5月24日
Transferring Knowledge across Learning Processes
CreateAMind
29+阅读 · 2019年5月18日
CCF A类 | 顶级会议RTSS 2019诚邀稿件
Call4Papers
10+阅读 · 2019年4月17日
Call for Participation: Shared Tasks in NLPCC 2019
中国计算机学会
5+阅读 · 2019年3月22日
强化学习的Unsupervised Meta-Learning
CreateAMind
18+阅读 · 2019年1月7日
Unsupervised Learning via Meta-Learning
CreateAMind
43+阅读 · 2019年1月3日
人工智能 | 国际会议截稿信息9条
Call4Papers
4+阅读 · 2018年3月13日
计算机类 | 国际会议信息7条
Call4Papers
3+阅读 · 2017年11月17日
【今日新增】IEEE Trans.专刊截稿信息8条
Call4Papers
7+阅读 · 2017年6月29日
Arxiv
0+阅读 · 2021年9月20日
Arxiv
0+阅读 · 2021年9月16日
The Measure of Intelligence
Arxiv
8+阅读 · 2019年11月5日
Arxiv
3+阅读 · 2018年4月11日
VIP会员
相关资讯
已删除
将门创投
6+阅读 · 2019年9月3日
计算机 | ICDE 2020等国际会议信息8条
Call4Papers
3+阅读 · 2019年5月24日
Transferring Knowledge across Learning Processes
CreateAMind
29+阅读 · 2019年5月18日
CCF A类 | 顶级会议RTSS 2019诚邀稿件
Call4Papers
10+阅读 · 2019年4月17日
Call for Participation: Shared Tasks in NLPCC 2019
中国计算机学会
5+阅读 · 2019年3月22日
强化学习的Unsupervised Meta-Learning
CreateAMind
18+阅读 · 2019年1月7日
Unsupervised Learning via Meta-Learning
CreateAMind
43+阅读 · 2019年1月3日
人工智能 | 国际会议截稿信息9条
Call4Papers
4+阅读 · 2018年3月13日
计算机类 | 国际会议信息7条
Call4Papers
3+阅读 · 2017年11月17日
【今日新增】IEEE Trans.专刊截稿信息8条
Call4Papers
7+阅读 · 2017年6月29日
Top
微信扫码咨询专知VIP会员