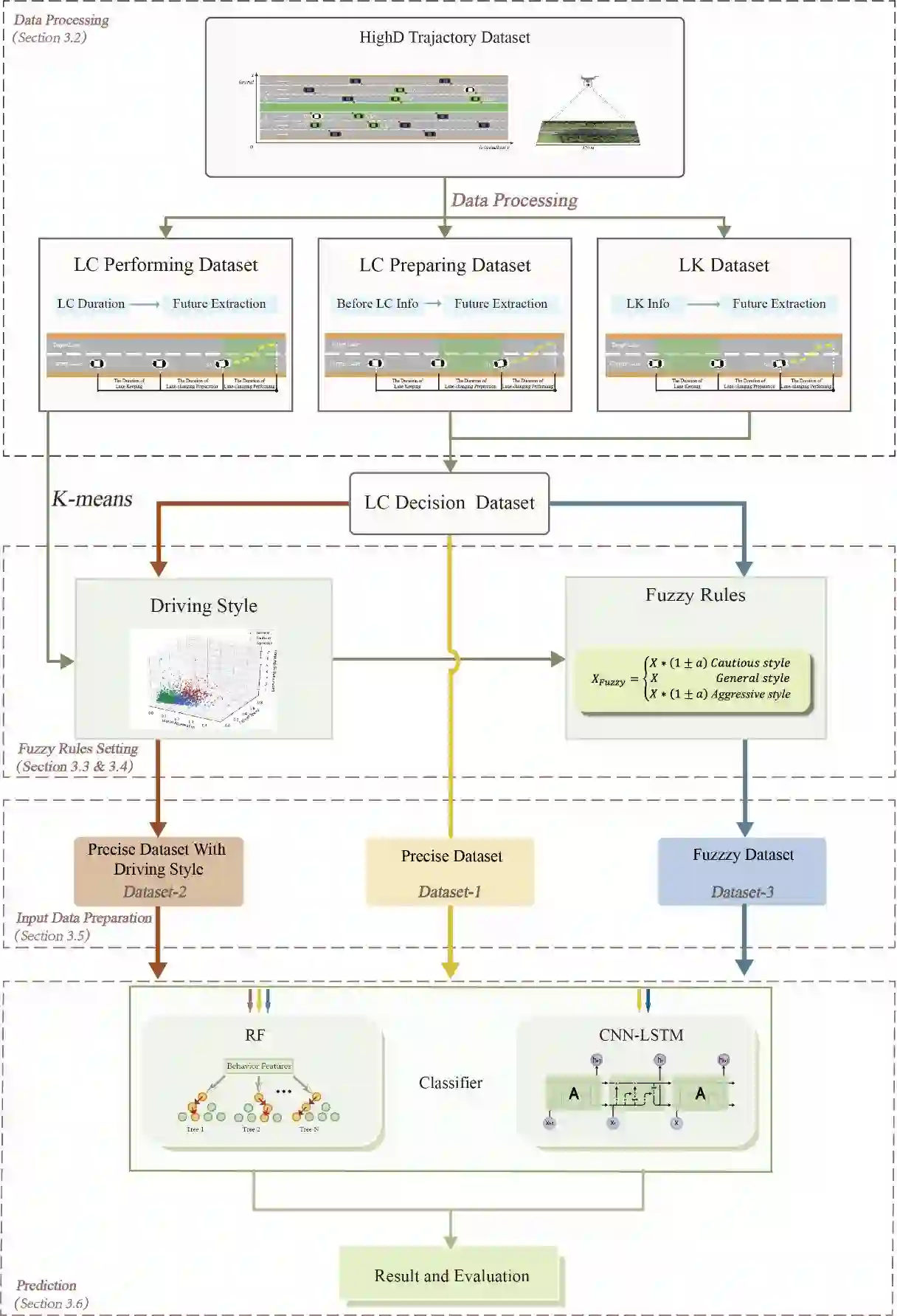
Artificial intelligence algorithms have been extensively applied in the field of intelligent transportation, especially for driving behavior analysis and prediction. This study proposes a novel framework by integrating fuzzy trajectory data, unsupervised learning and supervised learning methods to predict lane-changing behaviors taking multi driving styles into account. The microscopic trajectory data from the Highway Drone Dataset (HighD) are employed to construct two types of datasets, including precise trajectory datasets and fuzzy trajectory datasets for lane-changing prediction models. The fuzzy trajectory data are developed based on different driving styles, which are clustered by the K-means algorithm. Two typical supervised learning methods, including random forest and long-short-term memory combined with convolutional neural network, are further applied for lane-changing behavior prediction. Results indicate that (1) the proposed integration approach performs better than the conventional lane-changing prediction; (2) the relative speed-related features have a greater contribution to the lane-changing prediction after being processed by fuzzy rules based on driving styles; and (3) the difference among driving styles is more reflected from the state of lateral movement rather than the lane-changing duration.


翻译:人工智能算法在智能运输领域广泛应用,特别是用于驾驶行为分析和预测。本研究提出了一个新框架,将模糊的轨迹数据、不受监督的学习和监督下的学习方法结合起来,以预测多驱动风格的车道变化行为。高空高空数据(HighD)的微镜轨迹数据被用于构建两类数据集,包括精确的轨迹数据集和路道变化预测模型的模糊轨迹数据集。模糊的轨迹数据是根据不同驾驶风格开发的,由K- means算法组成。两种典型的受监督的学习方法,包括随机森林和长期短期内存,与电动神经网络相结合,被进一步应用于改变车道行为预测。结果显示:(1) 拟议的集成方法比常规的航道变化预测要好;(2) 相对速度的特征在根据以驾驶风格为基础的模糊规则处理后,对车道变化预测做出更大的贡献;(3) 驾驶风格的差异更多地反映于车道变化的后期,而不是车道变化。

0
下载
关闭预览

相关内容

Integration:Integration, the VLSI Journal。 Explanation:集成,VLSI杂志。 Publisher:Elsevier。 SIT:http://dblp.uni-trier.de/db/journals/integration/
不可错过!《机器学习100讲》课程,UBC Mark Schmidt讲授
专知会员服务
76+阅读 · 2022年6月28日
Linux导论,Introduction to Linux,96页ppt
专知会员服务
81+阅读 · 2020年7月26日
机器学习入门的经验与建议
专知会员服务
94+阅读 · 2019年10月10日
【SIGGRAPH2019】TensorFlow 2.0深度学习计算机图形学应用
专知会员服务
41+阅读 · 2019年10月9日
VCIP 2022 Call for Special Session Proposals
CCF多媒体专委会
1+阅读 · 2022年4月1日
IEEE ICKG 2022: Call for Papers
机器学习与推荐算法
3+阅读 · 2022年3月30日
ACM MM 2022 Call for Papers
CCF多媒体专委会
5+阅读 · 2022年3月29日
ACM TOMM Call for Papers
CCF多媒体专委会
2+阅读 · 2022年3月23日
AIART 2022 Call for Papers
CCF多媒体专委会
1+阅读 · 2022年2月13日
【ICIG2021】Check out the hot new trailer of ICIG2021 Symposium8
中国图象图形学学会CSIG
0+阅读 · 2021年11月16日
【ICIG2021】Check out the hot new trailer of ICIG2021 Symposium3
中国图象图形学学会CSIG
0+阅读 · 2021年11月9日
【ICIG2021】Check out the hot new trailer of ICIG2021 Symposium1
中国图象图形学学会CSIG
0+阅读 · 2021年11月3日
Transferring Knowledge across Learning Processes
CreateAMind
29+阅读 · 2019年5月18日
A Technical Overview of AI & ML in 2018 & Trends for 2019
待字闺中
18+阅读 · 2018年12月24日
国家自然科学基金
1+阅读 · 2015年12月31日
国家自然科学基金
2+阅读 · 2015年12月31日
国家自然科学基金
3+阅读 · 2015年12月31日
国家自然科学基金
51+阅读 · 2014年12月31日
国家自然科学基金
0+阅读 · 2014年12月31日
国家自然科学基金
0+阅读 · 2014年12月31日
国家自然科学基金
0+阅读 · 2012年12月31日
国家自然科学基金
0+阅读 · 2012年12月31日
国家自然科学基金
0+阅读 · 2011年12月31日
Arxiv
0+阅读 · 2022年6月24日
VIP会员
相关资讯
VCIP 2022 Call for Special Session Proposals
CCF多媒体专委会
1+阅读 · 2022年4月1日
IEEE ICKG 2022: Call for Papers
机器学习与推荐算法
3+阅读 · 2022年3月30日
ACM MM 2022 Call for Papers
CCF多媒体专委会
5+阅读 · 2022年3月29日
ACM TOMM Call for Papers
CCF多媒体专委会
2+阅读 · 2022年3月23日
AIART 2022 Call for Papers
CCF多媒体专委会
1+阅读 · 2022年2月13日
【ICIG2021】Check out the hot new trailer of ICIG2021 Symposium8
中国图象图形学学会CSIG
0+阅读 · 2021年11月16日
【ICIG2021】Check out the hot new trailer of ICIG2021 Symposium3
中国图象图形学学会CSIG
0+阅读 · 2021年11月9日
【ICIG2021】Check out the hot new trailer of ICIG2021 Symposium1
中国图象图形学学会CSIG
0+阅读 · 2021年11月3日
Transferring Knowledge across Learning Processes
CreateAMind
29+阅读 · 2019年5月18日
A Technical Overview of AI & ML in 2018 & Trends for 2019
待字闺中
18+阅读 · 2018年12月24日
相关基金
国家自然科学基金
1+阅读 · 2015年12月31日
国家自然科学基金
2+阅读 · 2015年12月31日
国家自然科学基金
3+阅读 · 2015年12月31日
国家自然科学基金
51+阅读 · 2014年12月31日
国家自然科学基金
0+阅读 · 2014年12月31日
国家自然科学基金
0+阅读 · 2014年12月31日
国家自然科学基金
0+阅读 · 2012年12月31日
国家自然科学基金
0+阅读 · 2012年12月31日
国家自然科学基金
0+阅读 · 2011年12月31日
Top
微信扫码咨询专知VIP会员