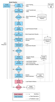
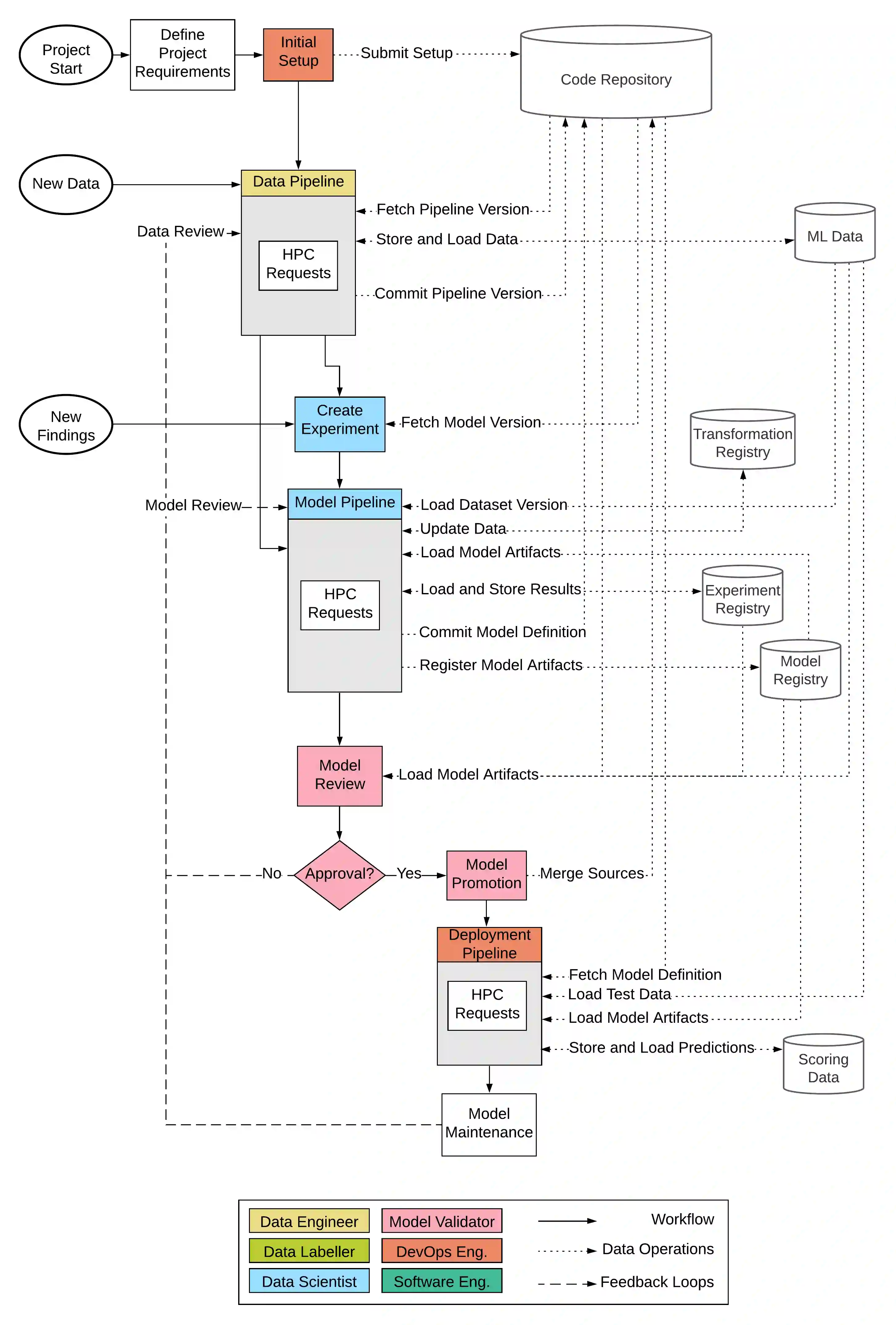
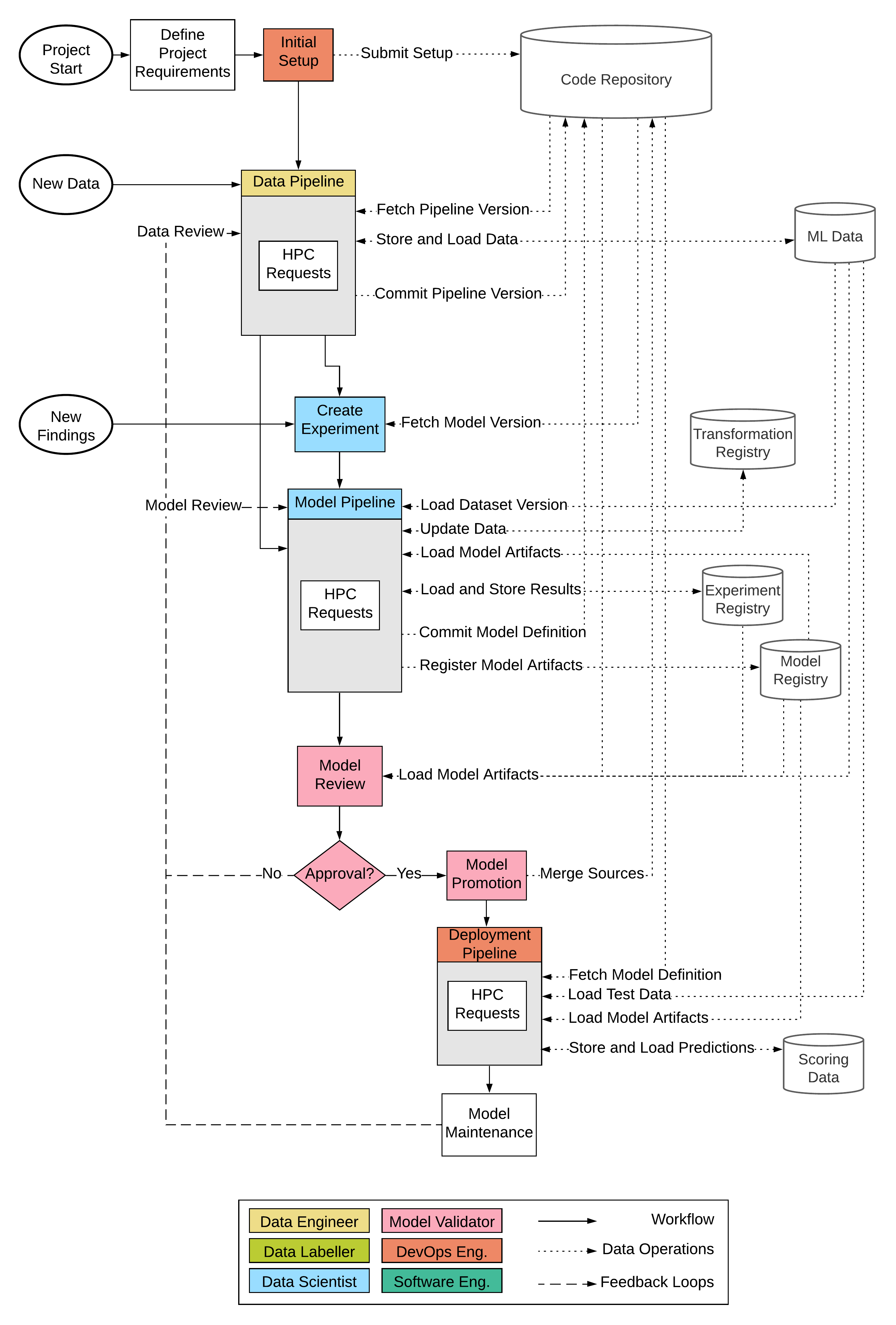
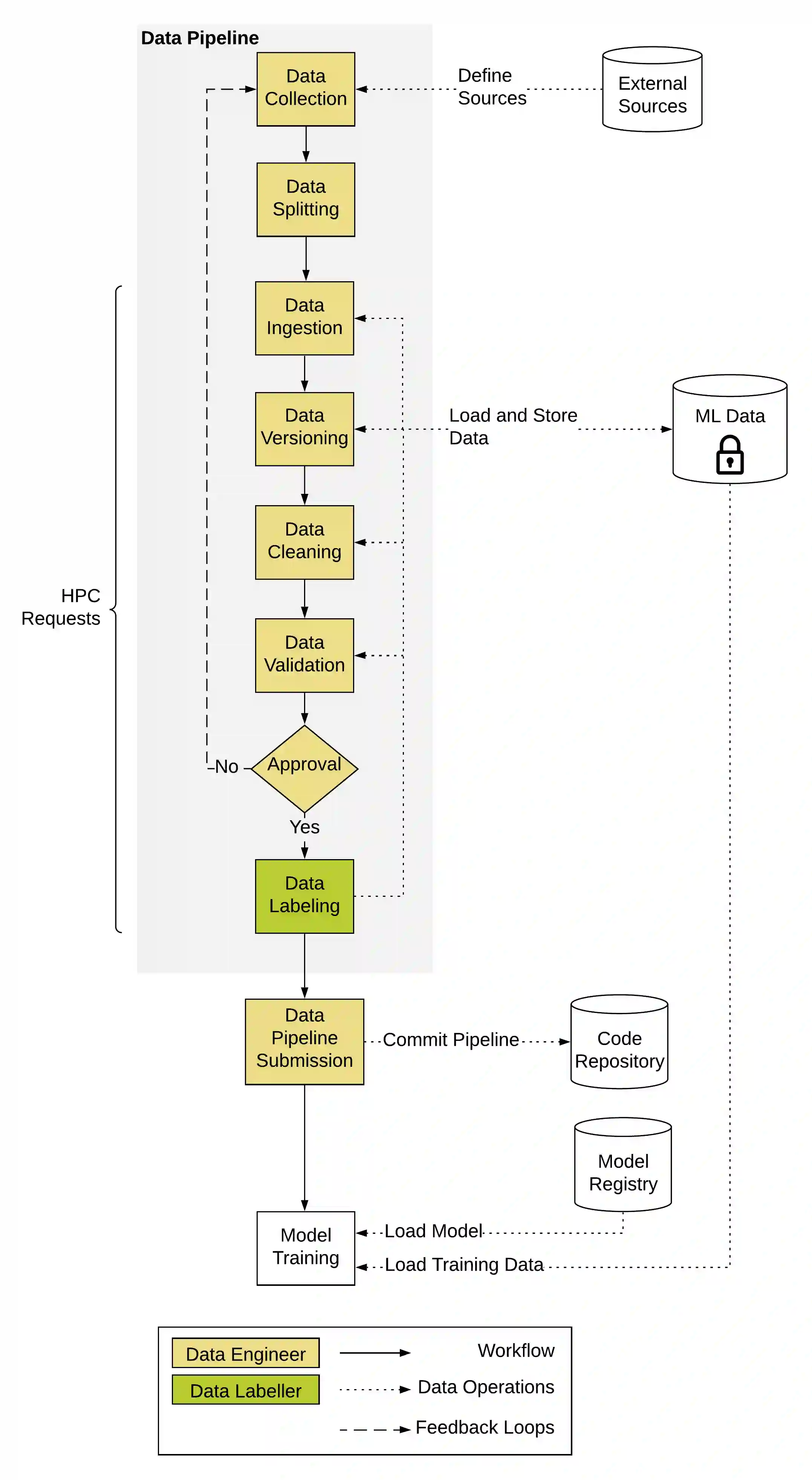
Researchers have been highly active to investigate the classical machine learning workflow and integrate best practices from the software engineering lifecycle. However, deep learning exhibits deviations that are not yet covered in this conceptual development process. This includes the requirement of dedicated hardware, dispensable feature engineering, extensive hyperparameter optimization, large-scale data management, and model compression to reduce size and inference latency. Individual problems of deep learning are under thorough examination, and numerous concepts and implementations have gained traction. Unfortunately, the complete end-to-end development process still remains unspecified. In this paper, we define a detailed deep learning workflow that incorporates the aforementioned characteristics on the baseline of the classical machine learning workflow. We further transferred the conceptual idea into practice by building a prototypic deep learning system using some of the latest technologies on the market. To examine the feasibility of the workflow, two use cases are applied to the prototype.


翻译:研究人员一直非常积极地调查古典机器学习工作流程,并整合软件工程生命周期的最佳做法;然而,深层学习显示在概念开发过程中尚未涵盖的偏差,包括需要专用硬件、可忽略的特征工程、广泛的超光度优化、大规模数据管理和模型压缩以减少规模和推理延度;正在对深层学习的个别问题进行彻底审查,许多概念和执行过程获得了牵引;不幸的是,完整的端对端开发过程仍未明确。在本文件中,我们界定了详细的深层学习工作流程,其中纳入了古典机器学习工作流程基线上的上述特征。我们进一步将概念概念转化为实践,方法是利用市场上的一些最新技术建立一个原型深层学习系统。为了研究工作流程的可行性,对原型应用了两个案例。

0
下载
关闭预览

相关内容

【2022新书】高效深度学习,Efficient Deep Learning Book
专知会员服务
125+阅读 · 2022年4月21日
Linux导论,Introduction to Linux,96页ppt
专知会员服务
81+阅读 · 2020年7月26日
Keras François Chollet 《Deep Learning with Python 》, 386页pdf
专知会员服务
160+阅读 · 2019年10月12日
强化学习最新教程,17页pdf
专知会员服务
182+阅读 · 2019年10月11日
机器学习入门的经验与建议
专知会员服务
94+阅读 · 2019年10月10日
【SIGGRAPH2019】TensorFlow 2.0深度学习计算机图形学应用
专知会员服务
41+阅读 · 2019年10月9日
AIART 2022 Call for Papers
CCF多媒体专委会
1+阅读 · 2022年2月13日
【ICIG2021】Latest News & Announcements of the Tutorial
中国图象图形学学会CSIG
3+阅读 · 2021年12月20日
【ICIG2021】Latest News & Announcements of the Workshop
中国图象图形学学会CSIG
0+阅读 · 2021年12月20日
【ICIG2021】Latest News & Announcements of the Plenary Talk2
中国图象图形学学会CSIG
0+阅读 · 2021年11月2日
【ICIG2021】Latest News & Announcements of the Plenary Talk1
中国图象图形学学会CSIG
0+阅读 · 2021年11月1日
【ICIG2021】Latest News & Announcements of the Industry Talk2
中国图象图形学学会CSIG
0+阅读 · 2021年7月29日
【ICIG2021】Latest News & Announcements of the Industry Talk1
中国图象图形学学会CSIG
0+阅读 · 2021年7月28日
Hierarchically Structured Meta-learning
CreateAMind
27+阅读 · 2019年5月22日
Transferring Knowledge across Learning Processes
CreateAMind
29+阅读 · 2019年5月18日
A Technical Overview of AI & ML in 2018 & Trends for 2019
待字闺中
18+阅读 · 2018年12月24日
国家自然科学基金
0+阅读 · 2017年12月31日
国家自然科学基金
0+阅读 · 2015年12月31日
国家自然科学基金
0+阅读 · 2013年12月31日
国家自然科学基金
0+阅读 · 2013年12月31日
国家自然科学基金
0+阅读 · 2012年12月31日
国家自然科学基金
0+阅读 · 2012年12月31日
国家自然科学基金
0+阅读 · 2012年12月31日
国家自然科学基金
0+阅读 · 2009年12月31日
Arxiv
30+阅读 · 2021年7月7日
Arxiv
37+阅读 · 2021年2月10日
An Attentive Survey of Attention Models
Arxiv
44+阅读 · 2020年12月15日
A Modern Introduction to Online Learning
Arxiv
21+阅读 · 2019年12月31日
VIP会员
相关资讯
AIART 2022 Call for Papers
CCF多媒体专委会
1+阅读 · 2022年2月13日
【ICIG2021】Latest News & Announcements of the Tutorial
中国图象图形学学会CSIG
3+阅读 · 2021年12月20日
【ICIG2021】Latest News & Announcements of the Workshop
中国图象图形学学会CSIG
0+阅读 · 2021年12月20日
【ICIG2021】Latest News & Announcements of the Plenary Talk2
中国图象图形学学会CSIG
0+阅读 · 2021年11月2日
【ICIG2021】Latest News & Announcements of the Plenary Talk1
中国图象图形学学会CSIG
0+阅读 · 2021年11月1日
【ICIG2021】Latest News & Announcements of the Industry Talk2
中国图象图形学学会CSIG
0+阅读 · 2021年7月29日
【ICIG2021】Latest News & Announcements of the Industry Talk1
中国图象图形学学会CSIG
0+阅读 · 2021年7月28日
Hierarchically Structured Meta-learning
CreateAMind
27+阅读 · 2019年5月22日
Transferring Knowledge across Learning Processes
CreateAMind
29+阅读 · 2019年5月18日
A Technical Overview of AI & ML in 2018 & Trends for 2019
待字闺中
18+阅读 · 2018年12月24日
相关基金
国家自然科学基金
0+阅读 · 2017年12月31日
国家自然科学基金
0+阅读 · 2015年12月31日
国家自然科学基金
0+阅读 · 2013年12月31日
国家自然科学基金
0+阅读 · 2013年12月31日
国家自然科学基金
0+阅读 · 2012年12月31日
国家自然科学基金
0+阅读 · 2012年12月31日
国家自然科学基金
0+阅读 · 2012年12月31日
国家自然科学基金
0+阅读 · 2009年12月31日
Top
微信扫码咨询专知VIP会员