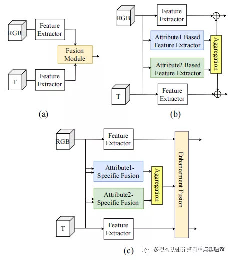
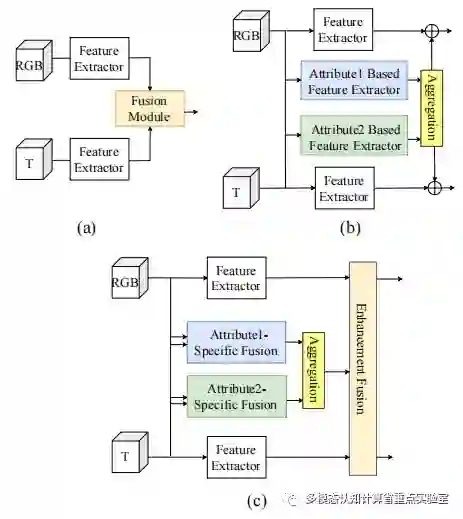
RGBT目标跟踪是利用两个模态之间的互补信息来更好地完成跟踪。现有的模型通常是设计一个比较复杂的融合模块来完成模态信息间的交互,但由于数据量的限制,过于复杂的单个融合模块并不能达到效果。

图1 现有方法(a,b)和我们的方法(c)对比

为了解决复杂RGBT数据的融合问题,我们提出了一种渐进式融合网络。首先,通过属性对融合过程进行解耦,能够使用较少模型参数实现多模态数据的有效融合,克服了对大规模训练数据的依赖。其次,我们为RGBT目标跟踪中挑战属性设计单独的融合分支。分支结构简单,因为它只需要学习特定挑战属性下的融合模式。我们只需要用带有特定属性标签的数据训练即可,这样就减少了训练所需要的的数据量。由于在跟踪过程中我们可能会遇到多种挑战,需要将属性分支的特征聚合起来形成更加鲁棒的特征表示。最后,我们使用了Transformer中的encoder来对聚合后的属性特征以及模态特定的特征进行特征自增强,使用decoder结构将模态特定特征和属性特征进行融合,这样就形成了一种渐进式的融合方式。

论文下载: https://github.com/yangmengmeng1997/APFNet/tree/main/Paper

代码开放:

https://github.com/yangmengmeng1997/APFNet

成为VIP会员查看完整内容
22

相关内容

标跟踪是指:给出目标在跟踪视频第一帧中的初始状态(如位置,尺寸),自动估计目标物体在后续帧中的状态。 目标跟踪分为单目标跟踪和多目标跟踪。 人眼可以比较轻松的在一段时间内跟住某个特定目标。但是对机器而言,这一任务并不简单,尤其是跟踪过程中会出现目标发生剧烈形变、被其他目标遮挡或出现相似物体干扰等等各种复杂的情况。过去几十年以来,目标跟踪的研究取得了长足的发展,尤其是各种机器学习算法被引入以来,目标跟踪算法呈现百花齐放的态势。2013年以来,深度学习方法开始在目标跟踪领域展露头脚,并逐渐在性能上超越传统方法,取得巨大的突破。

知识荟萃

精品入门和进阶教程、论文和代码整理等

更多

查看相关VIP内容、论文、资讯等
【CVPR2022】基于渐进自蒸馏的鲁棒跨模态表示学习
专知会员服务
20+阅读 · 2022年4月13日
【AAAI2022】基于双流更新的视觉Transformer动态加速方法
专知会员服务
24+阅读 · 2021年12月11日
【ICCV2021】多层次对比学习的跨模态检索方法
专知会员服务
23+阅读 · 2021年10月24日
专知会员服务
38+阅读 · 2021年5月28日
专知会员服务
40+阅读 · 2021年4月5日
专知会员服务
30+阅读 · 2021年2月17日
【AAAI2021】面向交通需求预测的耦合层图卷积
专知会员服务
47+阅读 · 2021年1月31日
专知会员服务
45+阅读 · 2021年1月31日
专知会员服务
110+阅读 · 2020年12月22日
专知会员服务
26+阅读 · 2020年12月17日
AAAI2022 预训练中的多模态信息融合与表征探究
RUC AI Box
3+阅读 · 2022年3月15日
WWW2022@快手 | 基于解耦长短期兴趣的序列推荐
机器学习与推荐算法
0+阅读 · 2022年3月8日
【WWW2021】自监督多通道超图卷积网络
专知
3+阅读 · 2021年4月5日
基于深度学习的数据融合方法研究综述
专知
36+阅读 · 2020年12月10日
国家自然科学基金
3+阅读 · 2015年12月31日
国家自然科学基金
3+阅读 · 2014年12月31日
国家自然科学基金
1+阅读 · 2013年12月31日
国家自然科学基金
2+阅读 · 2013年12月31日
国家自然科学基金
0+阅读 · 2012年12月31日
国家自然科学基金
0+阅读 · 2012年12月31日
国家自然科学基金
0+阅读 · 2012年12月31日
国家自然科学基金
2+阅读 · 2012年12月31日
国家自然科学基金
0+阅读 · 2009年12月31日
国家自然科学基金
0+阅读 · 2009年12月31日
Arxiv
19+阅读 · 2020年12月23日
Arxiv
19+阅读 · 2018年5月17日
VIP会员
相关VIP内容
【CVPR2022】基于渐进自蒸馏的鲁棒跨模态表示学习
专知会员服务
20+阅读 · 2022年4月13日
【AAAI2022】基于双流更新的视觉Transformer动态加速方法
专知会员服务
24+阅读 · 2021年12月11日
【ICCV2021】多层次对比学习的跨模态检索方法
专知会员服务
23+阅读 · 2021年10月24日
专知会员服务
38+阅读 · 2021年5月28日
专知会员服务
40+阅读 · 2021年4月5日
专知会员服务
30+阅读 · 2021年2月17日
【AAAI2021】面向交通需求预测的耦合层图卷积
专知会员服务
47+阅读 · 2021年1月31日
专知会员服务
45+阅读 · 2021年1月31日
专知会员服务
110+阅读 · 2020年12月22日
专知会员服务
26+阅读 · 2020年12月17日
相关基金
国家自然科学基金
3+阅读 · 2015年12月31日
国家自然科学基金
3+阅读 · 2014年12月31日
国家自然科学基金
1+阅读 · 2013年12月31日
国家自然科学基金
2+阅读 · 2013年12月31日
国家自然科学基金
0+阅读 · 2012年12月31日
国家自然科学基金
0+阅读 · 2012年12月31日
国家自然科学基金
0+阅读 · 2012年12月31日
国家自然科学基金
2+阅读 · 2012年12月31日
国家自然科学基金
0+阅读 · 2009年12月31日
国家自然科学基金
0+阅读 · 2009年12月31日
微信扫码咨询专知VIP会员