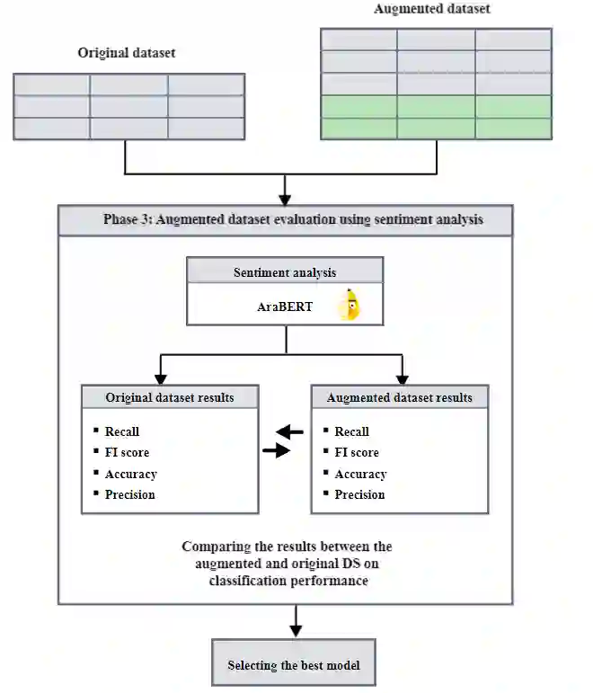
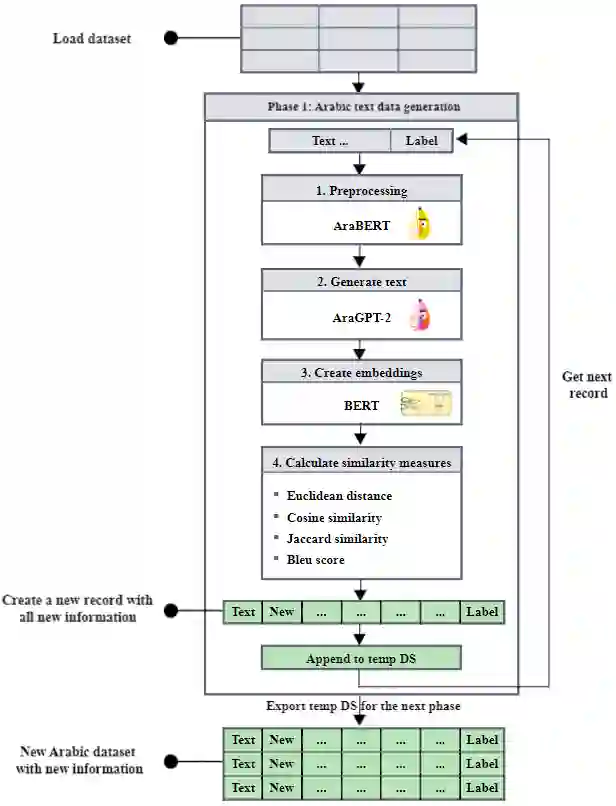
Learning models are highly dependent on data to work effectively, and they give a better performance upon training on big datasets. Massive research exists in the literature to address the dataset adequacy issue. One promising approach for solving dataset adequacy issues is the data augmentation (DA) approach. In DA, the amount of training data instances is increased by making different transformations on the available data instances to generate new correct and representative data instances. DA increases the dataset size and its variability, which enhances the model performance and its prediction accuracy. DA also solves the class imbalance problem in the classification learning techniques. Few studies have recently considered DA in the Arabic language. These studies rely on traditional augmentation approaches, such as paraphrasing by using rules or noising-based techniques. In this paper, we propose a new Arabic DA method that employs the recent powerful modeling technique, namely the AraGPT-2, for the augmentation process. The generated sentences are evaluated in terms of context, semantics, diversity, and novelty using the Euclidean, cosine, Jaccard, and BLEU distances. Finally, the AraBERT transformer is used on sentiment classification tasks to evaluate the classification performance of the augmented Arabic dataset. The experiments were conducted on four sentiment Arabic datasets, namely AraSarcasm, ASTD, ATT, and MOVIE. The selected datasets vary in size, label number, and unbalanced classes. The results show that the proposed methodology enhanced the Arabic sentiment text classification on all datasets with an increase in F1 score by 4% in AraSarcasm, 6% in ASTD, 9% in ATT, and 13% in MOVIE.


翻译:学习模型高度依赖数据才能有效工作,并且它们通过大数据集培训产生更好的业绩。文献中存在大量研究,以解决数据集是否充分的问题。解决数据集是否充分问题的一种有希望的方法是数据增强(DA)方法。在数据增强(DA)中,培训数据实例的数量通过对现有数据实例进行不同的转换而增加,以生成新的正确和有代表性的数据实例。DA增加了数据集大小及其变异性,这提高了模型的性能和预测准确性。DA还解决了分类学习技术中的分类不平衡问题。最近很少有研究考虑阿拉伯语中的DA。这些研究依靠传统的增强方法,例如使用规则或基于调频技术进行parphrasing。在本文中,我们提出了一种新的阿拉伯语DADA方法,即用于增强的AraGPT-2,用于增强数据排序的背景、语系、多样性和新版本,使用EUclidicial1、Cociard和BLEU的距离。最后,AraBER变异性变式变式变式的AAS方法,用于在AAS AS 4级中评估数据变异性数据排序,即ADS AS AS AS 的缩方法,在ADS 4 AS 4 AS AS 中,在ADisl化中,在评估数据变式变式变式的计算中,在分析中,在ADS AS AS AS AS AS 数据变式中用所有数据变式数据变式方法中,在A AS AS AS AS AS 数据变式的计算中,在评估了数据变式数据变式数据变式数据变式方法中,在ADV。

0
下载
关闭预览

相关内容

零样本文本分类,Zero-Shot Learning for Text Classification
专知会员服务
97+阅读 · 2020年5月31日
100+篇《自监督学习(Self-Supervised Learning)》论文最新合集
专知会员服务
167+阅读 · 2020年3月18日
[综述]深度学习下的场景文本检测与识别
专知会员服务
78+阅读 · 2019年10月10日
机器学习入门的经验与建议
专知会员服务
94+阅读 · 2019年10月10日
征稿 | CFP:Special Issue of NLP and KG(JCR Q2,IF2.67)
开放知识图谱
1+阅读 · 2022年4月4日
VCIP 2022 Call for Special Session Proposals
CCF多媒体专委会
1+阅读 · 2022年4月1日
ACM MM 2022 Call for Papers
CCF多媒体专委会
5+阅读 · 2022年3月29日
AIART 2022 Call for Papers
CCF多媒体专委会
1+阅读 · 2022年2月13日
【ICIG2021】Check out the hot new trailer of ICIG2021 Symposium8
中国图象图形学学会CSIG
0+阅读 · 2021年11月16日
Multi-Task Learning的几篇综述文章
深度学习自然语言处理
15+阅读 · 2020年6月15日
Hierarchically Structured Meta-learning
CreateAMind
27+阅读 · 2019年5月22日
Transferring Knowledge across Learning Processes
CreateAMind
29+阅读 · 2019年5月18日
强化学习的Unsupervised Meta-Learning
CreateAMind
18+阅读 · 2019年1月7日
Unsupervised Learning via Meta-Learning
CreateAMind
43+阅读 · 2019年1月3日
国家自然科学基金
0+阅读 · 2015年12月31日
国家自然科学基金
0+阅读 · 2014年12月31日
国家自然科学基金
0+阅读 · 2013年12月31日
国家自然科学基金
0+阅读 · 2013年12月31日
国家自然科学基金
0+阅读 · 2012年12月31日
国家自然科学基金
0+阅读 · 2012年12月31日
国家自然科学基金
0+阅读 · 2012年12月31日
国家自然科学基金
1+阅读 · 2011年12月31日
A Survey on Data Augmentation for Text Classification
Arxiv
38+阅读 · 2020年12月2日
On Feature Normalization and Data Augmentation
Arxiv
15+阅读 · 2020年2月25日
Arxiv
15+阅读 · 2019年6月25日
Arxiv
31+阅读 · 2018年11月13日
VIP会员
相关资讯
征稿 | CFP:Special Issue of NLP and KG(JCR Q2,IF2.67)
开放知识图谱
1+阅读 · 2022年4月4日
VCIP 2022 Call for Special Session Proposals
CCF多媒体专委会
1+阅读 · 2022年4月1日
ACM MM 2022 Call for Papers
CCF多媒体专委会
5+阅读 · 2022年3月29日
AIART 2022 Call for Papers
CCF多媒体专委会
1+阅读 · 2022年2月13日
【ICIG2021】Check out the hot new trailer of ICIG2021 Symposium8
中国图象图形学学会CSIG
0+阅读 · 2021年11月16日
Multi-Task Learning的几篇综述文章
深度学习自然语言处理
15+阅读 · 2020年6月15日
Hierarchically Structured Meta-learning
CreateAMind
27+阅读 · 2019年5月22日
Transferring Knowledge across Learning Processes
CreateAMind
29+阅读 · 2019年5月18日
强化学习的Unsupervised Meta-Learning
CreateAMind
18+阅读 · 2019年1月7日
Unsupervised Learning via Meta-Learning
CreateAMind
43+阅读 · 2019年1月3日
相关论文
A Survey on Data Augmentation for Text Classification
Arxiv
38+阅读 · 2020年12月2日
On Feature Normalization and Data Augmentation
Arxiv
15+阅读 · 2020年2月25日
Arxiv
15+阅读 · 2019年6月25日
Arxiv
31+阅读 · 2018年11月13日
相关基金
国家自然科学基金
0+阅读 · 2015年12月31日
国家自然科学基金
0+阅读 · 2014年12月31日
国家自然科学基金
0+阅读 · 2013年12月31日
国家自然科学基金
0+阅读 · 2013年12月31日
国家自然科学基金
0+阅读 · 2012年12月31日
国家自然科学基金
0+阅读 · 2012年12月31日
国家自然科学基金
0+阅读 · 2012年12月31日
国家自然科学基金
1+阅读 · 2011年12月31日
Top
微信扫码咨询专知VIP会员