俄罗斯武装部队对无人机(UAV)的使用有了显着的发展,强调了它们在现代战争中的关键作用。这些无人机有多种用途,包括情报收集、监视、精确打击和侦察行动。

该领域的一个显着进展是俄罗斯公司 Hardberry-Rusfactor 的进步,该公司创建了一个名为 NAKA 的多用途神经网络,旨在增强无人机的功能。该软件特别旨在识别特别行动区内的乌克兰军事目标,标志着利用人工智能进行军事行动的重大飞跃

Hardberry-Rusfactor开发的神经网络能够识别特定目标,包括西方国家向乌克兰军队提供的装备,例如豹式坦克和布拉德利步兵战车。这种能力不仅仅涉及识别;还涉及识别。它还包括高精度地精确检测这些资产的位置。

该技术通过分析配备专用摄像机的无人机记录的镜头来运行,其中神经网络突出显示识别的对象并向无人机操作员提供详细信息,包括设备类型及其位置。

这一创新为无人机技术在战斗场景中的应用开辟了新的可能性,可以更高效、更准确地瞄准目标。它还说明了将人工智能等先进技术融入军事行动以获得战略优势的重要性日益增加。

俄罗斯的最新创新——NAKA无人机神经网络,标志着军事侦察技术的重大飞跃。这一尖端系统专门用于检测特殊行动区内的北约设备,代表了俄罗斯战略能力的巨大进步

NAKA 无人机神经网络通过人工智能和深度学习算法的复杂组合来运行。利用神经网络架构,该系统在包含通常部署在特殊行动区的北约设备图像的大量数据集上进行训练。通过迭代学习过程,NAKA 网络在识别和分类北约资产方面达到了无与伦比的熟练程度,并且具有极高的准确性。

部署后,配备 NAKA 的无人机可自主导航穿过指定区域,精准高效地捕捉实时图像。神经网络的先进算法可以快速分析传入的数据,在复杂和动态的环境中识别北约设备。这种能力为俄罗斯军队提供了宝贵的情报,能够以无与伦比的洞察力和效率进行战略决策和战术演习。

NAKA 背后的技术代表了军事侦察领域的范式转变,使俄罗斯在检测和消除北约威胁方面拥有前所未有的优势。随着地缘政治紧张局势升级,NAKA无人机神经网络的推出标志着俄罗斯坚定不移地致力于保持在特别行动区的主导地位,并以无与伦比的实力维护国家利益。

据各种评估报告,俄罗斯无人机在乌克兰的行动面临着挑战,包括短缺以及需要能够快速反应和精确打击的更复杂的系统。尽管面临这些挑战,无人机仍然是俄罗斯军事战略的核心组成部分,在情报、监视和侦察(ISR)行动中发挥着至关重要的作用。从持续冲突中获得的经验和教训可能会影响俄罗斯军方未来无人机技术的开发和部署。

报告表明,俄罗斯对无人机(包括商用无人机和先进军用级系统)的依赖对其作战战略发挥了重要作用。然而,人们正在努力解决无人机能力的局限性,特别是在生产军用级无人作战飞行器(UCAV)和解决目标交战中响应速度缓慢的问题。

无人机的使用,包括 NAKA 神经网络等先进技术的集成,证明了现代战争不断演变的格局,技术和军事战略的融合开辟了作战行动的新领域。

1 神经网络系统改变俄罗斯-乌克兰冲突中的军事行动

神经网络系统的出现代表了军事行动方式的范式转变,提供了前所未有的数据分析和态势感知水平。在俄罗斯-乌克兰战争的背景下,无人机、视频、SAR 图像和照片的实时数据的整合可以显着增强作战能力、决策过程和战略规划。

1.1 军事行动中的神经网络系统

神经网络是人工智能 (AI) 的一个子集,旨在分析、学习和解释大量数据。当应用于军事行动时,这些系统可以处理和理解从无人机、视频监控、SAR 图像和实时照片等各种来源收集的大量数据。

  • 实时数据处理

神经网络系统的关键优势之一是其实时处理和分析数据的能力。这种能力使军事指挥官能够即时了解敌人的动向、地形变化以及影响战场动态的其他关键因素。例如,配备高分辨率摄像头和合成孔径雷达的无人机可以提供实时反馈和图像,通过神经网络进行分析后,即使在恶劣的天气条件下或穿过障碍物,也可以揭示隐藏的敌人位置。

  • 增强态势感知

将神经网络系统与从各种来源收集的数据集成可以显着增强态势感知。通过分析视频源、SAR 图像和照片,这些系统可以识别模式、跟踪变化并高度准确地预测敌人的行动。这种程度的态势感知对于在现代战争的动态变化中做出明智的决策和调整战略至关重要。

  • 决策支持

神经网络还可以作为高级决策支持工具。通过为指挥官提供分析数据和可能的结果场景,这些系统可以帮助制定战略规划过程、确定目标优先级和资源分配。基于实时数据快速分析各种行动方案的能力可能是军事交战结果的决定性因素。

1.2 乌克兰冲突背景下俄罗斯的战略优势

在俄罗斯-乌克兰战争的具体背景下,利用神经网络系统可以提供多种战略优势:

  • 改进情报、监视和侦察(ISR):通过实时数据分析增强ISR能力可以为俄罗斯军队提供更清晰的战场情况,使他们能够识别乌克兰军队的弱点并相应地调整战术。

  • 对策和电子战:神经网络可以分析敌方电子发射模式,深入了解其通信网络并实现更有效的电子战策略。

  • 目标捕获和损害评估:快速处理来自无人机和其他传感器的数据的能力可以加快目标捕获并提供准确的损害评估,从而可以更有效地分配火力和资源。

  • 信息战:除了物理对抗之外,神经网络还可以分析社交媒体、新闻和其他开源情报,为心理战和信息战策略提供信息,从而可能影响公众舆论和敌对势力的士气。

1.3 伦理和法律考虑

虽然战略优势巨大,但在军事行动中使用神经网络系统,尤其是在俄罗斯和乌克兰之间的冲突中,会引发重大的伦理和法律问题。人们的担忧包括平民伤亡可能增加、冲突升级以及自主武器系统的更广泛影响。国际法和道德标准必须与这些技术一起发展,以确保它们得到负责任地使用并符合人道主义原则。

2 无人机在现代战争和民用应用中的演变和战略重要性

无人机(UAV)已成为军事行动和民用应用的基石,展现出快速增长和技术进步。它们的能力,特别是在监视、侦察和有效载荷输送方面的能力,使其成为各个领域的宝贵资产。

2.1 军用无人机市场趋势与发展

在情报、监视、侦察和瞄准(ISRT)应用、作战行动和后勤支持需求不断增长的推动下,军用无人机市场出现了大幅增长。 2023年全球军用无人机市场价值约为142.2亿美元,预计2024年至2032年复合年增长率为9.5%,达到约322.0亿美元。这种增长得益于无人机技术的进步,包括自主性、有效载荷能力和续航能力,使其成为现代战争战略的关键​​。

该市场的主要参与者包括诺斯罗普·格鲁曼公司、BAE系统公司、以色列航空航天工业有限公司和通用原子公司等国防巨头。这些公司处于开发无人机的前沿,这些无人机具有增强的 ISR 任务、战斗支持和后勤能力,从而塑造了无人战争的未来​​​​。

2.2 技术进步与应用

无人机配备了一系列有效载荷和传感器,包括光电/红外 (EO/IR) 系统、合成孔径雷达 (SAR)、信号情报 (SIGINT) 和电子战 (EW) 功能。这些技术使无人机能够执行各种任务,从环境监测和灾害管理到复杂的军事行动。

例如,无人机上的合成孔径雷达系统彻底改变了军事和民用实体进行监视的方式,允许在所有天气条件下进行高分辨率成像。这些系统对于船舶类型识别、导航支持以及挑战性环境中的物体识别至关重要​​。

2.3 民用和商用无人机应用

民用无人机市场正在经历平行增长,其应用范围从农业和建筑到应急响应和环境保护。无人机在执行监测农作物健康、检查基础设施和协助搜救任务等任务方面的多功能性凸显了它们在军事用途之外日益重要的重要性。

2023年全球无人机市场规模约为374.6亿美元,预计2024年至2032年复合年增长率为16.5%,达到约1481.9亿美元。这种增长表明无人机在商业行业中的作用不断扩大,其驱动因素是无人机比传统方法更高效、更安全地收集数据和执行任务的能力​​。

尽管具有潜力,无人机的部署仍面临挑战,包括监管障碍、隐私问题和空域整合问题。应对这些挑战需要利益相关者共同努力,制定能够安全、合乎道德地使用无人机的框架。

未来,无人机市场将进一步创新,研究重点是增强无人机的自主性、续航能力以及与载人操作的集成。未来,无人机可能会越来越多地融入我们的日常生活和军事战略,强调它们作为塑造 21 世纪技术格局的关键工具的作用。

无人机代表了一种快速发展的技术,对军事和民用领域都具有重大影响。随着这些系统变得更加先进和普遍,它们有望在广泛的应用中改变操作,从加强国家安全到提高农业和环境监测任务的效率。

3 先进SAR图像分析和目标识别

由于合成孔径雷达(SAR)能够在全天候条件下提供高分辨率图像,因此图像分析和目标识别已成为重要的研究领域。 SAR 图像的复杂性以散斑噪声、阴影等失真效应和高局部对比度为特征,因此需要复杂的图像处理和目标识别技术。

  • SAR 专用图像处理算法

SAR 图像具有复数值(包括幅度和相位信息),为先进处理技术带来了独特的挑战和机遇。干涉测量和相干变化检测 (CCD) 算法对于检测亚波长尺寸变化至关重要,但需要从同一位置进行多次扫描,而轻型车辆中较高的湍流水平通常会使这项任务变得复杂。因此,焦点转向不依赖于飞行路径的精确重复性的其他形式的图像处理。

  • 幅度图像分析方法

幅度图像分析可大致分为经典处理和通过卷积神经网络 (CNN) 进行分类。经典的自动化系统涉及预处理(降噪)、分割(对相似像素进行分组)、特征提取(减少处理信息)和分类。高级滤波器、小波变换以及各种分割和特征检测算法在此过程中发挥着重要作用。

最近的进展引入了更有效的边缘和线检测方法,例如霍夫变换和快速线检测器,这对于识别 SAR 图像中指示特定物体的结构化图案至关重要。

  • 分类算法的演变

随着机器学习和深度学习的出现,分类算法的前景发生了重大演变。最近邻、朴素贝叶斯、支持向量机(SVM)和神经网络等方法已被广泛使用。其中,CNN 因其在同步分类和特征检测方面的有效性而受到欢迎。

YOLO(You Only Look Once)等深度学习方法因其高精度和低推理时间而彻底改变了目标检测,使其成为此类任务的行业标准。此外,将视觉注意机制集成到图像处理中可以模仿人类在复杂场景中快速找到感兴趣对象的能力,从而显着降低计算复杂性并提高效率。

  • 多视角SAR图像识别

一个显着的进步是利用多视图 SAR 图像的网络的开发,例如提出的 FEF-Net(特征提取和融合网络)。 FEF-Net是一种端到端的深度特征提取和融合网络,有效利用多视图SAR图像的识别信息,显着提高目标识别性能。该网络结合了可变形卷积和挤压激励 (SE) 模块,可有效提取和融合多视图识别信息,在 MSTAR 等数据集上展示了出色的性能​​。

  • 深度学习的训练和评估

现代 SAR 图像分析方法通常涉及在用感兴趣目标注释的数据集上训练深度学习模型,例如 R-CNN。训练过程调整各种参数来优化模型,以实现准确的目标检测和分类。训练后,将在测试图像上评估模型,以定性评估其性能,并在整个测试集上进行进一步严格的分析,以系统地评估模型的有效性​​。

SAR图像分析和目标识别领域正在快速发展,其中深度学习和特定图像处理算法发挥着关键作用。这些技术能够从 SAR 数据中提取有价值的见解,适用于军事侦察、环境监测等。正在进行的研究和开发工作有望进一步增强 SAR 图像分析能力,突破这种强大的遥感技术所能实现的极限。

图:地面目标的多视图 SAR ATR 几何模型。

4 可视化希望:在无人机辅助搜索和救援任务中利用卷积神经网络

无人机已日益成为各种现实应用中的重要工具,特别是在搜索和救援 (SAR) 任务中。这些无人机配备了图像检测功能等先进技术,这对于在多样化和具有挑战性的地形中定位遇险人员至关重要。卷积神经网络(CNN)的集成显着增强了无人机解释复杂视觉数据的能力,使其在搜寻与援救行动中不可或缺。

无人机技术的最新进展集中在提高其效率,特别是通过使用热成像和光学变焦相机。热成像技术使无人机能够检测热信号,即使在茂密的树叶、雾气或黑暗中也能识别人类。这种能力在搜寻与援救任务中至关重要,因为快速定位人员可能意味着生与死的区别。另一方面,光学变焦相机能够从安全距离捕获详细的视觉效果,确保无人机能够在不影响操作安全的情况下收集关键信息​​。

在搜寻与援救任务中部署无人机并非没有挑战,包括应对复杂的监管环境以及确保个人的隐私和安全。为了解决这些问题,无人机运营商必须遵守严格的准则和法规,例如欧盟的《通用数据保护条例》(GDPR),该条例负责管理个人数据的处理​​。

无人机技术在搜寻与援救行动中的未来前景广阔,不断进行旨在增强其能力的研究和开发。材料科学和推进系统的创新有望提高无人机的飞行效率和耐用性,使其在搜寻与援救任务中更加有效。此外,人工智能 (AI) 和机器学习算法的应用有望进一步提高无人机在这些关键操作中的精度和响应能力​​。

无人机在搜寻与援救任务中的现实影响是不可否认的,据报道,全球范围内有 1,000 多人因无人机辅助行动而获救。这些成功凸显了无人机彻底改变搜寻与援救任务的潜力,提供快速响应能力,降低运营成本,并提高受害者和救援队的安全​​。

随着无人机技术的不断发展,其与搜寻与援救行动的整合将变得更加复杂,人工智能、增强型通信系统和无人机群技术等进步将重新定义全球搜索和救援任务的格局​​。

图:卷积神经网络概述

目标检测作为计算机视觉的基石,已经取得了显着的发展,深度学习推动了传统方法的进步。这些进步增强了计算机通过视觉图像或视频“看到”和理解其环境的能力,标志着机器解释周围世界并与之交互的方式发生了关键转变。

从历史上看,目标检测技术分为两个主要时代:深度学习引入之前和之后。 2014 年之前,传统的目标检测技术,如 Viola-Jones Detector (2001)、HOG Detector (2006) 和 DPM (2008),依赖于手动特征提取,并受到复杂场景和遮挡的限制。然而,2014 年后的时代,基于深度学习的方法激增,其中 RCNN、YOLO 和 SSD 等算法处于领先地位,提供针对遮挡、复杂场景和挑战性照明条件的鲁棒性。值得注意的是,YOLOv7 和 YOLOv8 等进步进一步突破了界限,提供了更高的准确性和速度​​。

目标检测的应用不仅仅局限于识别。它涵盖广泛的任务,包括图像分类、定位、检测和分割,统称为对象识别。这种从基本分类到复杂细分的进展突显了该技术的日益复杂性及其在各个领域的关键作用。

2024 年的最新趋势和进展表明,计算机视觉技术的应用将更加综合,特别是在增强增强现实 (AR) 体验、通过语言视觉模型促进机器人交互以及推进 3D 计算机视觉算法方面。这些发展将彻底改变从医疗保健(帮助疾病诊断和患者监测)到环境监测(为分析陆地现象提供前所未有的精度)等领域。

此外,伦理考虑和合成数据的使用变得越来越重要。随着计算机视觉技术越来越嵌入日常应用中,解决隐私问题和减少算法偏差是负责任的人工智能开发的关键步骤。合成数据和生成人工智能的引入旨在减少隐私侵犯,同时提高数据标记流程的效率,这表明了平衡技术进步与道德考虑的深思熟虑的方法​​。

这些进步和趋势说明了目标检测和识别技术的动态和不断发展的本质,凸显了其重塑行业和影响社会规范的潜力。随着我们不断前进,深度学习、道德人工智能实践和创新应用的整合有望释放新的可能性,使技术更具适应性、响应能力,并与人类的需求和价值观保持一致。

4.1 无人机的快速发展和目标识别的 YOLO 算法

近年来,无人机产业快速发展,无人机在各行各业的应用日益广泛。消费级无人机以其低成本、易用性而著称,广泛应用于航拍、交通监控、军事侦察、农业、建筑等领域,显着提高了作业效率和便利性。尽管取得了这些进步,但采用诸如 You Only Look Once (YOLO) 等目标识别算法从无人机角度检测小目标仍面临巨大挑战。

  • YOLO 算法:图像识别的基石

YOLO是“You Only Look Once”的缩写,已成为图像识别领域的基石,因其在无人机和遥感图像识别任务中的应用而受到广泛关注。 Redmon 等人于 2015 年提出了 YOLOv1。标志着一个重要的里程碑,随后的后续版本包括 Bochkovskiy 等人推出的 YOLOv2、YOLOv3 和 YOLOv4。 2020 年。随着 YOLOv5 及其后续版本的开发,这种演变仍在继续,每个版本都为计算机视觉的进步做出了贡献。

  • 小目标检测的挑战

由于目标相对于整个图像的尺寸很小,根据 SPIE 的定义,通常小于 0.12%,因此无人机的小目标检测尤其具有挑战性。这种限制给目标识别任务带来了重大障碍,需要不断创新和改进检测算法。

  • YOLO算法的创新与改进

最近的研究重点是增强 YOLO 算法,以在基于无人机的应用中获得更好的性能。创新包括集成新的结构元素、用于多尺度对象检测的预测头,以及用于识别密集场景中感兴趣区域的卷积块注意力模块(CBAM)等注意力机制。进一步的改进包括利用轻量级网络结构、自适应激活函数和专门的卷积模块来增强小目标检测能力。

  • YOLOv5s-pp:无人机视角的高级方法

YOLOv5s-pp,一种针对无人机视角优化的小目标检测算法。该算法结合了CA注意力机制、Meta-ACON自适应激活函数、SPD Conv模块和优化的检测头。这些增强功能旨在通过解决长距离依赖性和细粒度信息的有效表示等问题来提高识别性能。实验结果表明 mAP@.5 在 VisDrone2019-DET 数据集上有显着改进,凸显了 YOLOv5s-pp 在小目标检测任务中的有效性。

图:YOLOv5s的整体结构图。

4.2 增强航空无人机图像中的小目标检测

与一般图像检测相比,无人机航空图像中的目标检测提出了独特的挑战。航空图像中的物体尺寸往往相对较小,分布不确定,而且密度变化很大,导致分布不均匀和物体重叠较多。为了应对这些挑战,研究人员深入研究了小目标检测的专门技术。

VariFocal方法取代了二元交叉熵损失函数,旨在解决样本分布不均匀的问题,从而增强检测召回率。此外,还引入了协调注意(CA)机制,通过关注相关特征来提高检测精度。

跨层上下文融合模块(CCFM),它通过并行集成来自不同尺度的上下文信息来增强特征信息的表示能力和网络的识别能力。空间信息增强模块 (SIEM) 通过自适应保留对于检测小物体至关重要的弱空间信息来补充这一点。

锚框是基于地面实况框的纵横比而使用的,为网络提供有关对象形状的先验信息。使用硬样本挖掘损失(HSM 损失)有助于指导学习过程并提供与形状相关的先验信息。

利用多尺度感受野来捕获适当的空间信息,从而增强特征提取能力。分段融合(SF)子模块和快速多尺度融合(FMF)模块的引入有助于优化信息融合过程。

基于这些进展,最近的一篇论文旨在解决在无人机航空图像中检测小型且分布不均匀物体的挑战。利用 Yolov5s 网络模型作为基础算法,研究人员引入了 Meta-ACON 自适应激活函数。该函数根据输入数据动态调整激活函数的线性或非线性程度,有利于全面的特征学习。

为了减轻由于跨层卷积和特征表示效率低下导致的细粒度信息丢失,该研究将 SPD Conv 模块纳入集成网络架构中。该模块提高了特征表示效率,对于小目标检测尤其重要。

针对小目标检测挑战,通过采用更小的设计来优化检测头,降低整体损耗,同时最大限度地减少漏检和误报。此外,为了应对远程依赖造成的信息丢失,引入了 CA 注意机制。这种轻量级的注意力机制在通道和空间维度上同时运行,增强了特征提取能力。

4.3 使用 YOLOv5s-pp 算法增强小目标检测:概述和性能分析

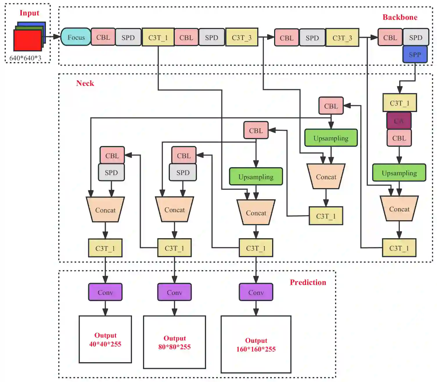
与前身YOLOv5s相比,YOLOv5s-pp算法的优化包括四个关键方面:Meta-ACON激活函数的利用、CA注意力机制的结合、小目标检测头的细化、以及SPD 转换模块。这些增强功能共同增强了模型的识别性能,特别是在小目标检测任务中。

Meta-ACON 激活函数是一项关键改进,增强了模型的泛化能力和鲁棒性。通过根据输入数据自适应调整线性或非线性激活程度,Meta-ACON 促进了全面的特征学习,从而提高了模型跨不同数据集的泛化能力。

此外,CA注意力机制的引入增强了模型对关键特征的关注,增强了其在复杂背景中辨别相关信息的能力。这种轻量级的注意力机制在通道和空间维度上同时运行,有效地将模型的注意力引导到对准确检测至关重要的相关特征上。

图A.YOLOv5s-pp的整体结构图。

此外,小目标检测头的优化对于增强模型检测小物体的能力具有重要作用。通过采用更小的检测头,可以降低整体损失,从而减少漏检和误报,从而提高模型在检测较小目标时的精度和召回率。

此外,SPD Conv模块的集成进一步增强了模型的特征表示能力。通过减轻跨层卷积和特征表示效率低下造成的细粒度信息丢失,SPD Conv 模块有助于更全面、更准确的特征提取,这对于小目标检测任务尤其重要。

YOLOv5s-pp的整体网络结构如图A所示,相比其前身YOLOv5s,在深度上有一定的增加。因此,模型中的参数数量增加了约 330 万个。虽然由于计算要求的增加,深度和参数的扩展通常会导致推理速度下降,但目标仍然是以最小的复杂性升级实现卓越的小目标检测性能。

YOLOv5s-pp算法代表了小目标检测能力的重大进步。通过结合 Meta-ACON 激活函数、CA 注意力机制、优化检测头和 SPD Conv 模块等先进技术,该模型在无人机航空图像中检测小物体时表现出增强的识别性能和更高的精度。尽管模型复杂性略有增加,但检测精度的总体优势证明了优化工作的合理性,为遥感应用中更有效和高效的小目标检测算法铺平了道路。

参考来源:https://debuglies.com/2024/02/12/strategic-supremacy-unveiling-naka-russias-revolutionary-drone-neural-network-reconnaissance-system-redefining-modern-warfare-with-tactical-precision-and-efficiency/

成为VIP会员查看完整内容
35

相关内容

人工智能在军事中可用于多项任务,例如目标识别、大数据处理、作战系统、网络安全、后勤运输、战争医疗、威胁和安全监测以及战斗模拟和训练。
颠覆性空战中的美军协同作战飞机
专知会员服务
73+阅读 · 2024年2月22日
无人机战争的下一步:开发空中优势无人机
专知会员服务
60+阅读 · 2024年1月10日
《俄乌战争中俄罗斯使用的无人机系统》2023最新58页报告
美陆军计划部署四大新型地面无人系统
无人机
35+阅读 · 2019年4月30日
反无人机电子战蓬勃发展
无人机
23+阅读 · 2018年7月11日
国家自然科学基金
14+阅读 · 2017年12月31日
国家自然科学基金
46+阅读 · 2015年12月31日
国家自然科学基金
3+阅读 · 2015年12月31日
国家自然科学基金
1+阅读 · 2015年12月31日
国家自然科学基金
2+阅读 · 2015年12月31日
国家自然科学基金
10+阅读 · 2015年12月31日
国家自然科学基金
7+阅读 · 2015年12月31日
国家自然科学基金
0+阅读 · 2015年12月31日
国家自然科学基金
1+阅读 · 2015年12月31日
国家自然科学基金
0+阅读 · 2014年12月31日
Arxiv
174+阅读 · 2023年4月20日
A Survey of Large Language Models
Arxiv
493+阅读 · 2023年3月31日
Arxiv
25+阅读 · 2023年3月17日
Arxiv
11+阅读 · 2022年9月1日
Neural Architecture Search without Training
Arxiv
10+阅读 · 2021年6月11日
VIP会员
相关基金
国家自然科学基金
14+阅读 · 2017年12月31日
国家自然科学基金
46+阅读 · 2015年12月31日
国家自然科学基金
3+阅读 · 2015年12月31日
国家自然科学基金
1+阅读 · 2015年12月31日
国家自然科学基金
2+阅读 · 2015年12月31日
国家自然科学基金
10+阅读 · 2015年12月31日
国家自然科学基金
7+阅读 · 2015年12月31日
国家自然科学基金
0+阅读 · 2015年12月31日
国家自然科学基金
1+阅读 · 2015年12月31日
国家自然科学基金
0+阅读 · 2014年12月31日
微信扫码咨询专知VIP会员