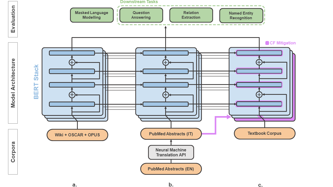
In the era of digital healthcare, the huge volumes of textual information generated every day in hospitals constitute an essential but underused asset that could be exploited with task-specific, fine-tuned biomedical language representation models, improving patient care and management. For such specialized domains, previous research has shown that fine-tuning models stemming from broad-coverage checkpoints can largely benefit additional training rounds over large-scale in-domain resources. However, these resources are often unreachable for less-resourced languages like Italian, preventing local medical institutions to employ in-domain adaptation. In order to reduce this gap, our work investigates two accessible approaches to derive biomedical language models in languages other than English, taking Italian as a concrete use-case: one based on neural machine translation of English resources, favoring quantity over quality; the other based on a high-grade, narrow-scoped corpus natively in Italian, thus preferring quality over quantity. Our study shows that data quantity is a harder constraint than data quality for biomedical adaptation, but the concatenation of high-quality data can improve model performance even when dealing with relatively size-limited corpora. The models published from our investigations have the potential to unlock important research opportunities for Italian hospitals and academia. Finally, the set of lessons learned from the study constitutes valuable insights towards a solution to build biomedical language models that are generalizable to other less-resourced languages and different domain settings.


翻译:在数字保健时代,医院每天产生的大量文字信息构成了一种重要但未充分利用的资产,可以通过具体任务、经过微调的生物医学语言代表模式加以利用,改善病人的护理和管理。在这种专门领域,先前的研究显示,广泛覆盖的检查站的微调模式可在很大程度上有利于大规模内部资源方面的更多培训回合;然而,这些资源往往无法用于像意大利这样的资源较少的语文,阻止当地医疗机构采用内部适应办法。为了缩小这一差距,我们的工作调查了两种可获得的方法,即用英语以外的语言来产生生物医学语言模型,将意大利语作为具体的使用案例:一种基于英语资源的神经机器翻译,偏重质量;另一种基于意大利本土高等级、狭义的建筑,从而优于数量。然而,我们的研究表明,数据数量比数据质量更难以限制生物医学适应,但高品质数据的配置可以提高模型的性能,即使处理相对规模有限的子科罗拉语,但将意大利语作为具体的使用案例:一种基于英语资源的神经机器翻译,偏重质量优于质量;另一种基于意大利语本的研究模型,最终形成了一种重要的研究机会,从意大利通用的大学学习到其他的学术研究模式。

0
下载
关闭预览

相关内容

NeurlPS 2022 | 自然语言处理相关论文分类整理
专知会员服务
51+阅读 · 2022年10月2日
专知会员服务
124+阅读 · 2020年9月8日
100+篇《自监督学习(Self-Supervised Learning)》论文最新合集
专知会员服务
167+阅读 · 2020年3月18日
Keras François Chollet 《Deep Learning with Python 》, 386页pdf
专知会员服务
163+阅读 · 2019年10月12日
[综述]深度学习下的场景文本检测与识别
专知会员服务
78+阅读 · 2019年10月10日
机器学习入门的经验与建议
专知会员服务
94+阅读 · 2019年10月10日
VCIP 2022 Call for Demos
CCF多媒体专委会
1+阅读 · 2022年6月6日
VCIP 2022 Call for Special Session Proposals
CCF多媒体专委会
1+阅读 · 2022年4月1日
IEEE ICKG 2022: Call for Papers
机器学习与推荐算法
3+阅读 · 2022年3月30日
ACM MM 2022 Call for Papers
CCF多媒体专委会
5+阅读 · 2022年3月29日
IEEE TII Call For Papers
CCF多媒体专委会
3+阅读 · 2022年3月24日
ACM TOMM Call for Papers
CCF多媒体专委会
2+阅读 · 2022年3月23日
AIART 2022 Call for Papers
CCF多媒体专委会
1+阅读 · 2022年2月13日
Hierarchically Structured Meta-learning
CreateAMind
27+阅读 · 2019年5月22日
Transferring Knowledge across Learning Processes
CreateAMind
29+阅读 · 2019年5月18日
A Technical Overview of AI & ML in 2018 & Trends for 2019
待字闺中
18+阅读 · 2018年12月24日
国家自然科学基金
0+阅读 · 2014年12月31日
国家自然科学基金
0+阅读 · 2014年12月31日
国家自然科学基金
1+阅读 · 2012年12月31日
国家自然科学基金
0+阅读 · 2011年12月31日
国家自然科学基金
0+阅读 · 2010年12月31日
国家自然科学基金
0+阅读 · 2009年12月31日
国家自然科学基金
0+阅读 · 2009年12月31日
Arxiv
0+阅读 · 2023年2月19日
Arxiv
0+阅读 · 2023年2月16日
Conditional Prompt Learning for Vision-Language Models
Arxiv
13+阅读 · 2022年3月10日
Learning in the Frequency Domain
Arxiv
11+阅读 · 2020年3月12日
VIP会员
相关VIP内容
NeurlPS 2022 | 自然语言处理相关论文分类整理
专知会员服务
51+阅读 · 2022年10月2日
专知会员服务
124+阅读 · 2020年9月8日
100+篇《自监督学习(Self-Supervised Learning)》论文最新合集
专知会员服务
167+阅读 · 2020年3月18日
Keras François Chollet 《Deep Learning with Python 》, 386页pdf
专知会员服务
163+阅读 · 2019年10月12日
[综述]深度学习下的场景文本检测与识别
专知会员服务
78+阅读 · 2019年10月10日
机器学习入门的经验与建议
专知会员服务
94+阅读 · 2019年10月10日
相关资讯
VCIP 2022 Call for Demos
CCF多媒体专委会
1+阅读 · 2022年6月6日
VCIP 2022 Call for Special Session Proposals
CCF多媒体专委会
1+阅读 · 2022年4月1日
IEEE ICKG 2022: Call for Papers
机器学习与推荐算法
3+阅读 · 2022年3月30日
ACM MM 2022 Call for Papers
CCF多媒体专委会
5+阅读 · 2022年3月29日
IEEE TII Call For Papers
CCF多媒体专委会
3+阅读 · 2022年3月24日
ACM TOMM Call for Papers
CCF多媒体专委会
2+阅读 · 2022年3月23日
AIART 2022 Call for Papers
CCF多媒体专委会
1+阅读 · 2022年2月13日
Hierarchically Structured Meta-learning
CreateAMind
27+阅读 · 2019年5月22日
Transferring Knowledge across Learning Processes
CreateAMind
29+阅读 · 2019年5月18日
A Technical Overview of AI & ML in 2018 & Trends for 2019
待字闺中
18+阅读 · 2018年12月24日
相关基金
国家自然科学基金
0+阅读 · 2014年12月31日
国家自然科学基金
0+阅读 · 2014年12月31日
国家自然科学基金
1+阅读 · 2012年12月31日
国家自然科学基金
0+阅读 · 2011年12月31日
国家自然科学基金
0+阅读 · 2010年12月31日
国家自然科学基金
0+阅读 · 2009年12月31日
国家自然科学基金
0+阅读 · 2009年12月31日
Top
微信扫码咨询专知VIP会员