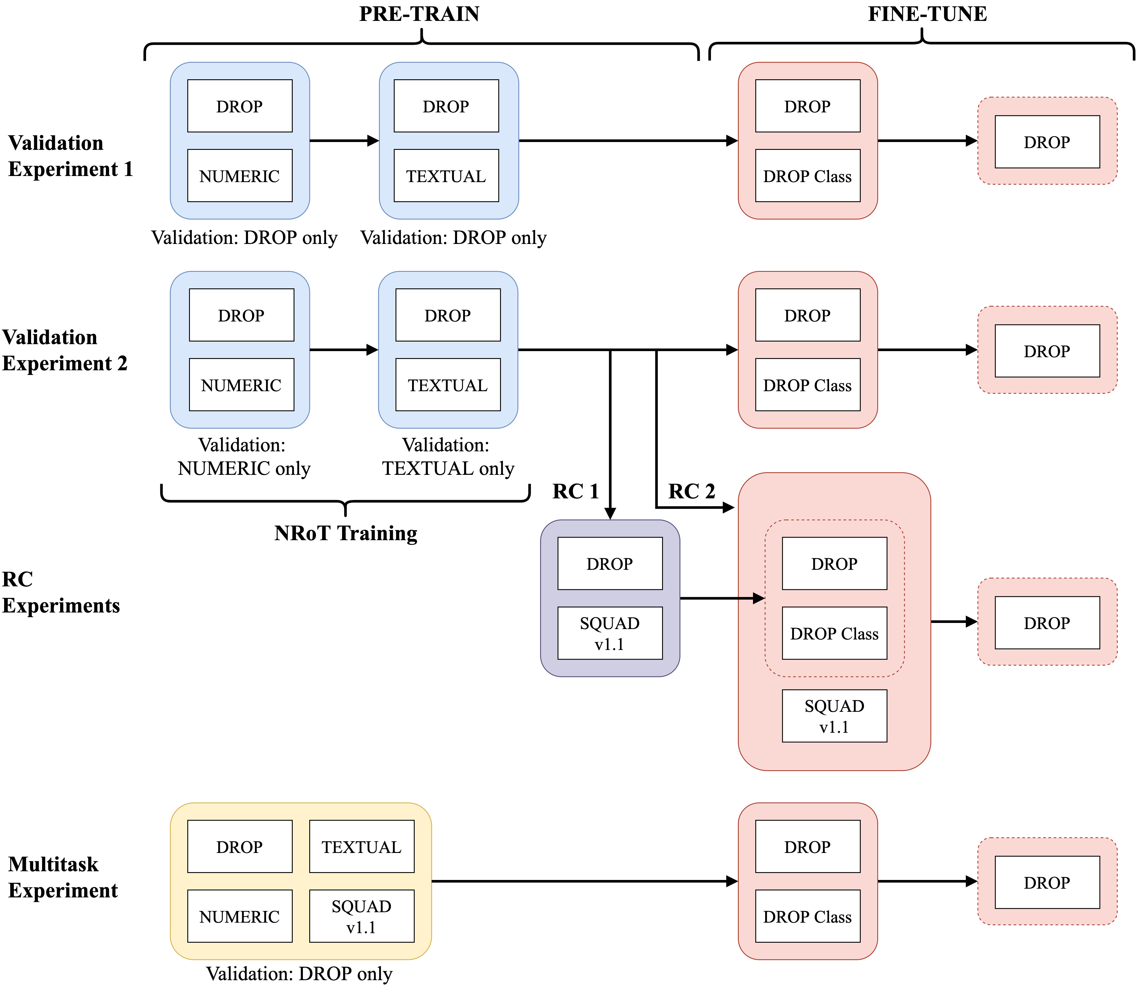
Numerical reasoning over text (NRoT) presents unique challenges that are not well addressed by existing pre-training objectives. We explore five sequential training schedules that adapt a pre-trained T5 model for NRoT. Our final model is adapted from T5, but further pre-trained on three datasets designed to strengthen skills necessary for NRoT and general reading comprehension before being fine-tuned on the Discrete Reasoning over Text (DROP) dataset. The training improves DROP's adjusted F1 performance (a numeracy-focused score) from 45.90 to 70.83. Our model closes in on GenBERT (72.4), a custom BERT-Base model using the same datasets with significantly more parameters. We show that training the T5 multitasking framework with multiple numerical reasoning datasets of increasing difficulty, good performance on DROP can be achieved without manually engineering partitioned functionality between distributed and symbol modules.


翻译:对文本(NROT)的量化推理提出了独特的挑战,而现有的培训前目标没有很好地解决这些挑战。我们探索了五个连续培训时间表,以调整培训前的T5模型。我们的最后模型来自T5,但是在三个数据集方面进行了进一步预先培训,这些数据集旨在加强NROT和一般阅读理解所需的技能,然后才对文本分解(DROP)数据集进行微调。培训使DROP的调整F1性能(以算术为重点的分数)从45.90提高到70.83。我们在GENBERT的模型(72.4)上关闭了,GENBERT的定制BERT-Base模型,使用相同的数据集,参数大大增加。我们表明,在培训T5多任务框架时,多数字推理数据集越来越困难,DROP的良好性能可以在没有分布模块和符号模块之间手动工程分解功能的情况下实现。

0
下载
关闭预览

相关内容

【Google】平滑对抗训练,Smooth Adversarial Training
专知会员服务
49+阅读 · 2020年7月4日
强化学习最新教程,17页pdf
专知会员服务
182+阅读 · 2019年10月11日
最新BERT相关论文清单,BERT-related Papers
专知会员服务
53+阅读 · 2019年9月29日
RoBERTa中文预训练模型:RoBERTa for Chinese
PaperWeekly
57+阅读 · 2019年9月16日
Hierarchically Structured Meta-learning
CreateAMind
27+阅读 · 2019年5月22日
Transferring Knowledge across Learning Processes
CreateAMind
29+阅读 · 2019年5月18日
别找了,送你 20 个文本数据集
机器学习算法与Python学习
69+阅读 · 2019年5月17日
强化学习的Unsupervised Meta-Learning
CreateAMind
18+阅读 · 2019年1月7日
Unsupervised Learning via Meta-Learning
CreateAMind
43+阅读 · 2019年1月3日
分布式TensorFlow入门指南
机器学习研究会
4+阅读 · 2017年11月28日
Auto-Encoding GAN
CreateAMind
7+阅读 · 2017年8月4日
Arxiv
8+阅读 · 2020年5月2日
Arxiv
6+阅读 · 2019年3月19日
VIP会员
相关VIP内容
【Google】平滑对抗训练,Smooth Adversarial Training
专知会员服务
49+阅读 · 2020年7月4日
强化学习最新教程,17页pdf
专知会员服务
182+阅读 · 2019年10月11日
最新BERT相关论文清单,BERT-related Papers
专知会员服务
53+阅读 · 2019年9月29日
相关资讯
RoBERTa中文预训练模型:RoBERTa for Chinese
PaperWeekly
57+阅读 · 2019年9月16日
Hierarchically Structured Meta-learning
CreateAMind
27+阅读 · 2019年5月22日
Transferring Knowledge across Learning Processes
CreateAMind
29+阅读 · 2019年5月18日
别找了,送你 20 个文本数据集
机器学习算法与Python学习
69+阅读 · 2019年5月17日
强化学习的Unsupervised Meta-Learning
CreateAMind
18+阅读 · 2019年1月7日
Unsupervised Learning via Meta-Learning
CreateAMind
43+阅读 · 2019年1月3日
分布式TensorFlow入门指南
机器学习研究会
4+阅读 · 2017年11月28日
Auto-Encoding GAN
CreateAMind
7+阅读 · 2017年8月4日
Top
微信扫码咨询专知VIP会员