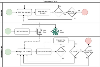
Abstract Simulation platforms facilitate the development of emerging cyber-physical systems (CPS) like self-driving cars (SDC) because they are more efficient and less dangerous than field operational tests. Despite this, thoroughly testing SDCs in simulated environments remains challenging because SDCs must be tested in a sheer amount of long-running test scenarios. Past results on software testing optimization have shown that not all the tests contribute equally to establishing confidence in test subjects' quality and reliability, with some \uninformative" tests that can be skipped (or removed) to reduce testing effort. However, this problem was partially addressed in the context of SDC simulation platforms. In this paper, we investigate test selection strategies to increase the cost-effectiveness of simulation-based testing in the context of SDCs. We propose an approach called SDC-Scissor (SDC coSt-effeCtIve teSt SelectOR), which leverages machine learning (ML) strategies to identify and skip tests that are unlikely to detect faults in SDCs before executing them. Specifically, SDC-Scissor extract features concerning the characteristics of the test scenarios being executed in the simulation environment and via ML strategies predict tests that lead to faults before executing them. Our evaluation shows that SDC-Scissor achieved high classification accuracy (up to 93.4%) in classifying tests leading to a fault which allows improving testing cost-effectiveness: SDC-Scissor was able to reduce (ca. 170%) the time spent in running irrelevant tests as well as identified 33% more failure triggering tests compared to a randomized baseline. Interestingly, SDC-Scissor does not introduce significant computational overhead in the SDCs testing process, which is critical to SDC development in industrial settings.


翻译:93. 然而,这一问题在SDC模拟模拟环境中部分得到了解决。尽管如此,在模拟环境中彻底测试SDC仍然具有挑战性,因为SDC必须在大量长程测试情景中进行测试。以往的软件测试优化结果表明,并非所有测试结果都同样有助于建立对测试对象质量和可靠性的信心,一些可跳(或删除)减少测试努力的“不提供信息规范”测试。然而,这一问题在SDC模拟平台中得到了部分解决。在本文件中,我们调查测试选择战略以提高SDC模拟环境中基于模拟测试的成本效益,因为SDC必须用大量长程测试来测试。我们提出了一种叫做SDC-Slicor(SDC-EffeCtIve te SpeaTROR)的方法,它利用机器学习(ML)战略来识别和跳过测试,无法在SDC测试之前发现错误。具体地,SDC-Clicormax(S-Checker)提取关于Srentrodeal-develrial 测试功能的不透明性特征,SDC在模拟环境中进行。Scisal-deal-Cal-Cal-Cal-Cal-destrual-destrisal 测试,这是在S-destrual-destration-destrisal Test Stationalmental rodustrisastrational ex ex ex ex ex ex ex) 测试中,在S。在S。在模拟环境中进行一个高级测试中,在S-destrisalmentalmentalmentalmentalmentalationalation ex lautal ex ex ex ex ex ex ex

0
下载
关闭预览

相关内容

【干货书】真实机器学习,264页pdf,Real-World Machine Learning
吴恩达新书《Machine Learning Yearning》完整中文版
专知会员服务
147+阅读 · 2019年10月27日
Keras François Chollet 《Deep Learning with Python 》, 386页pdf
专知会员服务
163+阅读 · 2019年10月12日
机器学习入门的经验与建议
专知会员服务
94+阅读 · 2019年10月10日
机器学习相关资源(框架、库、软件)大列表
专知会员服务
40+阅读 · 2019年10月9日
【CMU】机器学习导论课程(Introduction to Machine Learning)
专知会员服务
61+阅读 · 2019年8月26日
Transferring Knowledge across Learning Processes
CreateAMind
29+阅读 · 2019年5月18日
Call for Participation: Shared Tasks in NLPCC 2019
中国计算机学会
5+阅读 · 2019年3月22日
无监督元学习表示学习
CreateAMind
27+阅读 · 2019年1月4日
Unsupervised Learning via Meta-Learning
CreateAMind
43+阅读 · 2019年1月3日
meta learning 17年:MAML SNAIL
CreateAMind
11+阅读 · 2019年1月2日
A Technical Overview of AI & ML in 2018 & Trends for 2019
待字闺中
18+阅读 · 2018年12月24日
Hierarchical Imitation - Reinforcement Learning
CreateAMind
19+阅读 · 2018年5月25日
carla 学习笔记
CreateAMind
9+阅读 · 2018年2月7日
Arxiv
7+阅读 · 2021年5月25日
VIP会员
相关VIP内容
相关资讯
Transferring Knowledge across Learning Processes
CreateAMind
29+阅读 · 2019年5月18日
Call for Participation: Shared Tasks in NLPCC 2019
中国计算机学会
5+阅读 · 2019年3月22日
无监督元学习表示学习
CreateAMind
27+阅读 · 2019年1月4日
Unsupervised Learning via Meta-Learning
CreateAMind
43+阅读 · 2019年1月3日
meta learning 17年:MAML SNAIL
CreateAMind
11+阅读 · 2019年1月2日
A Technical Overview of AI & ML in 2018 & Trends for 2019
待字闺中
18+阅读 · 2018年12月24日
Hierarchical Imitation - Reinforcement Learning
CreateAMind
19+阅读 · 2018年5月25日
carla 学习笔记
CreateAMind
9+阅读 · 2018年2月7日
Top
微信扫码咨询专知VIP会员