【AAAI2022】基于属性的渐进融合网络的RGBT跟踪

2022 年 1 月 8 日 专知

Attribute-based Progressive Fusion Network for RGBT Tracking 


作者:肖云 杨蒙蒙 李成龙* 刘磊 汤进


论文下载:

https://github.com/yangmengmeng1997/APFNet/tree/main/Paper

代码开放:

https://github.com/yangmengmeng1997/APFNet


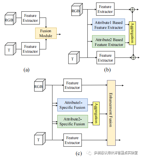
RGBT目标跟踪是利用两个模态之间的互补信息来更好地完成跟踪。现有的模型通常是设计一个比较复杂的融合模块来完成模态信息间的交互,但由于数据量的限制,过于复杂的单个融合模块并不能达到效果。

图1 现有方法(a,b)和我们的方法(c)对比


为了解决复杂RGBT数据的融合问题,我们提出了一种渐进式融合网络。首先,通过属性对融合过程进行解耦,能够使用较少模型参数实现多模态数据的有效融合,克服了对大规模训练数据的依赖。其次,我们为RGBT目标跟踪中挑战属性设计单独的融合分支。分支结构简单,因为它只需要学习特定挑战属性下的融合模式。我们只需要用带有特定属性标签的数据训练即可,这样就减少了训练所需要的的数据量。由于在跟踪过程中我们可能会遇到多种挑战,需要将属性分支的特征聚合起来形成更加鲁棒的特征表示。最后,我们使用了Transformer中的encoder来对聚合后的属性特征以及模态特定的特征进行特征自增强,使用decoder结构将模态特定特征和属性特征进行融合,这样就形成了一种渐进式的融合方式。

图2 网络结构示意图


在公共的RGBT目标跟踪数据集如GTOT,RGBT234以及LasHeR,我们的方法相比于目前最先进的方法也都达到了较好的效果。

图3 GTOT数据集结构展示

图4 RGBT234数据集结构展示

图5 LasHeR数据集结构展示




专知便捷查看

便捷下载,请关注专知公众号(点击上方蓝色专知关注)

  • 后台回复“ARGBT” 就可以获取《【AAAI2022】基于属性的渐进融合网络的RGBT跟踪》专知下载链接

专知,专业可信的人工智能知识分发 ,让认知协作更快更好!欢迎注册登录专知www.zhuanzhi.ai,获取5000+AI主题干货知识资料!


欢迎微信扫一扫加入专知人工智能知识星球群,获取最新AI专业干货知识教程资料和与专家交流咨询
点击“ 阅读原文 ”,查看本篇文档专知下载
登录查看更多
7

相关内容

一个具体事物,总是有许许多多的性质与关系,我们把一个事物的性质与关系,都叫作事物的属性。 事物与属性是不可分的,事物都是有属性的事物,属性也都是事物的属性。 一个事物与另一个事物的相同或相异,也就是一个事物的属性与另一事物的属性的相同或相异。 由于事物属性的相同或相异,客观世界中就形成了许多不同的事物类。具有相同属性的事物就形成一类,具有不同属性的事物就分别地形成不同的类。
【CVPR2022】基于渐进自蒸馏的鲁棒跨模态表示学习
专知会员服务
20+阅读 · 2022年4月13日
【AAAI2022】基于双流更新的视觉Transformer动态加速方法
专知会员服务
24+阅读 · 2021年12月11日
专知会员服务
27+阅读 · 2021年9月10日
专知会员服务
40+阅读 · 2021年4月5日
专知会员服务
30+阅读 · 2021年2月17日
【AAAI2021】面向交通需求预测的耦合层图卷积
专知会员服务
47+阅读 · 2021年1月31日
专知会员服务
45+阅读 · 2021年1月31日
专知会员服务
110+阅读 · 2020年12月22日
专知会员服务
26+阅读 · 2020年12月17日
【KDD2020】自适应多通道图卷积神经网络
专知会员服务
121+阅读 · 2020年7月9日
【CVPR2021】基于Transformer的视频分割领域
专知
2+阅读 · 2021年4月16日
【WWW2021】自监督多通道超图卷积网络
专知
3+阅读 · 2021年4月5日
基于深度学习的数据融合方法研究综述
专知
36+阅读 · 2020年12月10日
【NeurIPS 2020】核基渐进蒸馏加法器神经网络
专知
13+阅读 · 2020年10月19日
国家自然科学基金
3+阅读 · 2014年12月31日
国家自然科学基金
1+阅读 · 2013年12月31日
国家自然科学基金
0+阅读 · 2013年12月31日
国家自然科学基金
0+阅读 · 2012年12月31日
国家自然科学基金
0+阅读 · 2012年12月31日
国家自然科学基金
2+阅读 · 2012年12月31日
国家自然科学基金
0+阅读 · 2012年12月31日
国家自然科学基金
0+阅读 · 2012年12月31日
国家自然科学基金
0+阅读 · 2012年12月31日
国家自然科学基金
2+阅读 · 2012年12月31日
Arxiv
0+阅读 · 2022年4月20日
Arxiv
0+阅读 · 2022年4月14日
VIP会员
相关VIP内容
【CVPR2022】基于渐进自蒸馏的鲁棒跨模态表示学习
专知会员服务
20+阅读 · 2022年4月13日
【AAAI2022】基于双流更新的视觉Transformer动态加速方法
专知会员服务
24+阅读 · 2021年12月11日
专知会员服务
27+阅读 · 2021年9月10日
专知会员服务
40+阅读 · 2021年4月5日
专知会员服务
30+阅读 · 2021年2月17日
【AAAI2021】面向交通需求预测的耦合层图卷积
专知会员服务
47+阅读 · 2021年1月31日
专知会员服务
45+阅读 · 2021年1月31日
专知会员服务
110+阅读 · 2020年12月22日
专知会员服务
26+阅读 · 2020年12月17日
【KDD2020】自适应多通道图卷积神经网络
专知会员服务
121+阅读 · 2020年7月9日
相关基金
国家自然科学基金
3+阅读 · 2014年12月31日
国家自然科学基金
1+阅读 · 2013年12月31日
国家自然科学基金
0+阅读 · 2013年12月31日
国家自然科学基金
0+阅读 · 2012年12月31日
国家自然科学基金
0+阅读 · 2012年12月31日
国家自然科学基金
2+阅读 · 2012年12月31日
国家自然科学基金
0+阅读 · 2012年12月31日
国家自然科学基金
0+阅读 · 2012年12月31日
国家自然科学基金
0+阅读 · 2012年12月31日
国家自然科学基金
2+阅读 · 2012年12月31日
Top
微信扫码咨询专知VIP会员