庖丁解牛-图解MySQL 8.0优化器查询转换篇

2021 年 9 月 16 日 阿里技术


一  背景和架构


在《庖丁解牛-图解MySQL 8.0优化器查询解析篇》一文中我们重点介绍了MySQL最新版本8.0.25关于SQL基本元素表、列、函数、聚合、分组、排序等元素的解析、设置和转换过程,本篇我们继续来介绍更为复杂的子查询、分区表和JOIN的复杂转换过程,大纲如下:

Transformation


  • remove_redundant_subquery_clause :
    Permanently remove redundant parts from the query if 1) This is a subquery 2) Not normalizing a view. Removal should take place when a query involving a view is optimized, not when the view is created. 

  • remove_base_options:
    Remove SELECT_DISTINCT options from a query block if can skip distinct

  • resolve_subquery :
    Resolve predicate involving subquery, perform early unconditional subquery transformations

    • Convert subquery predicate into semi-join, or
    • Mark the subquery for execution using materialization, or
    • Perform IN->EXISTS transformation, or
    • Perform more/less ALL/ANY -> MIN/MAX rewrite
    • Substitute trivial scalar-context subquery with its value

  • transform_scalar_subqueries_to_join_with_derived:
    Transform eligible scalar subqueries to derived tables.

  • flatten_subqueries :
    Convert semi-join subquery predicates into semi-join join nests. Convert candidate subquery predicates into semi-join join nests. This transformation is performed once in query lifetime and is irreversible.

  • apply_local_transforms : 

    • delete_unused_merged_columns : If query block contains one or more merged derived tables/views, walk through lists of columns in select lists and remove unused columns.

    • simplify_joins : Convert all outer joins to inner joins if possible.

    • prune_partitions :Perform partition pruning for a given table and condition.

  • push_conditions_to_derived_tables :
    Pushing conditions down to derived tables must be done after validity checks of grouped queries done by apply_local_transforms();

  • Window::eliminate_unused_objects:
    Eliminate unused window definitions, redundant sorts etc.

二  详细转换过程


1  解析子查询(resolve_subquery)


解析条件中带有子查询的语句,做一些早期的无限制的子查询转换,包括:

  • 标记subquery是否变成semi-join

    • 转换判断条件

    • 检查OPTIMIZER_SWITCH_SEMIJOIN和HINT没有限制

    • 子查询是IN/=ANY和EXIST subquery的谓词

    • 子查询是简单查询块而不是UNION

    • 子查询无隐形和显性的GROUP BY

    • 子查询没有HAVING、WINDOW函数

    • Resolve的阶段是Query_block::RESOLVE_CONDITION和Query_block::RESOLVE_JOIN_NEST并且没有用到最新的Hyper optimizer优化器。

    • 外查询块可以支持semijoins

    • 至少要一个表,而不是类似"SELECT 1"

    • 子查询的策略还没有指定Subquery_strategy::UNSPECIFIED

    • 父查询也至少有一个表

    • 父查询和子查询都不能有straight join

    • 父查询块不禁止semijoin

    • IN谓词返回值是否是确定的,不是RAND

    • 根据子查询判断结果是否需要转成true还是false以及是否为NULL,判断是可以做antijoin还是semijoin

    • Antijoin是可以支持的,或者是semijoin

    • offset和limit对于semjoin是有效的,offset是从第一行开始,limit也不是0

    • 设置Subquery_strategy::CANDIDATE_FOR_SEMIJOIN并添加sj_candidates

  • 标记subquery是否执行时采用materialization方案

    • 如果不符合转换semijoin,尝试使用物化方式,转换判断条件

    • Optimzier开关subquery_to_derived=on

    • 子查询是IN/=ANY or EXISTS谓词

    • 子查询是简单查询块而不是UNION

    • 如果是[NOT] EXISTS,必须没有聚合

    • Subquery谓词在WHERE子句(目前没有在ON子句实现),而且是ANDs or ORs的表达式tree

    • 父查询块支持semijoins

    • 子查询的策略还没有指定Subquery_strategy::UNSPECIFIED

    • 父查询也至少有一个表,然后可以做LEFT JOIN

    • 父查询块不禁止semijoin

    • IN谓词返回值是否是确定的,不是RAND

    • 根据子查询判断结果是否需要转成true还是false以及是否为NULL,判断是可以做antijoin还是semijoin

    • 不支持左边参数不是multi-column子查询(WHERE (outer_subq) = ROW(derived.col1,derived.col2))
    • 该子查询不支持转换为Derived table(m_subquery_to_derived_is_impossible)

    • 设置Subquery_strategy::CANDIDATE_FOR_DERIVED_TABLE并添加sj_candidates

  • 如果上面两个策略无法使用,根据类型选择transformer

    • Item_singlerow_subselect::select_transformer

    • 对于简单的标量子查询,在查询中直接用执行结果代替

select * from t1 where a = (select 1); =>select * from t1 where a = 1;



  • Item_in_subselect/Item_allany_subselect::select_transformer->select_in_like_transformer

  • select_in_like_transformer函数来处理 IN/ALL/ANY/SOME子查询转换transformation

  • 处理"SELECT 1"(Item_in_optimizer)

  • 如果目前还没有子查询的执行方式,也就是无法使用semijoin/antijoin执行的子查询,会做IN->EXISTS的转换,本质是在物化执行和迭代式循环执行中做选择。IN语法代表非相关子查询仅执行一次,将查询结果物化成临时表,之后需要结果时候就去物化表中查找;EXISTS代表对于外表的每一条记录,子查询都会执行一次,是迭代式循环执行。子查询策略设定为Subquery_strategy::CANDIDATE_FOR_IN2EXISTS_OR_MAT

  • 重写single-column的IN/ALL/ANY子查询(single_value_transformer)

oe $cmp$ (SELECT ie FROM ... WHERE subq_where ... HAVING subq_having)=>- oe $cmp$ (SELECT MAX(...) )  // handled by Item_singlerow_subselect- oe $cmp$ \<max\>(SELECT ...)   // handled by Item_maxmin_subselect
fails=>Item_in_optimizer- 对于已经是materialized方案,不转换- 通过equi-join转换INEXISTS

  • 如果是ALL/ANY单值subquery谓词,尝试用MIN/MAX子查询转换

SELECT * FROM t1 WHERE a < ANY (SELECT a FROM t1); =>SELECT * FROM t1 WHERE a < (SELECT MAX(a) FROM t1)


  • 不满足上面,调用single_value_in_to_exists_transformer转换IN到EXISTS

    • 转换将要将子查询设置为相关子查询,设置UNCACHEABLE_DEPENDENT标识

    • 如果子查询包含聚合函数、窗口函数、GROUP语法、HAVING语法,将判断条件加入到HAVING子句中,另外通过ref_or_null_helper来区分NULL和False的结果,如需要处理NULL IN (SELECT ...)还需要封装到Item_func_trig_cond触发器中。

SELECT ... FROM t1 WHERE t1.b IN (SELECT <expr of SUM(t1.a)> FROM t2)=>SELECT ... FROM t1 WHERE t1.b IN (SELECT <expr of SUM(t1.a)> FROM t2                                 [trigcond] HAVING t1.b=ref-to-<expr of SUM(t1.a)>)


  • 如果子查询不包含聚合函数、窗口函数、GROUP语法,会放在WHERE查询条件中,当然如果需要处理NULL情况还是要放入HAVING子句(Item_func_trig_cond+Item_is_not_null_test)。

不需要区分NULL和FALSE的子查询:
SELECT 1 FROM ... WHERE (oe $cmp$ ie) AND subq_where
需要区分的子查询:SELECT 1 FROM ... WHERE subq_where AND trigcond((oe $cmp$ ie) OR (ie IS NULL)) HAVING trigcond(@<is_not_null_test@>(ie))

  • JOIN::optimize()会计算materialization和EXISTS转换的代价进行选择,设置m_subquery_to_derived_is_impossible = true

  • ROW值转换,通过Item_in_optimizer,不支持ALL/ANY/SOME(row_value_transformer)

    • Item_in_subselect::row_value_in_to_exists_transformer

for (each left operand)  create the equi-join condition  if (is_having_used || !abort_on_null)    create the "is null" and is_not_null_test items  if (is_having_used)    add the equi-join and the null tests to HAVING  else    add the equi-join and the "is null" to WHERE    add the is_not_null_test to HAVING

  • 没有HAVING表达式

(l1, l2, l3) IN (SELECT v1, v2, v3 ... WHERE where) =>EXISTS (SELECT ... WHERE where and                         (l1 = v1 or is null v1) and                         (l2 = v2 or is null v2) and                         (l3 = v3 or is null v3)                   [ HAVING is_not_null_test(v1) and                         is_not_null_test(v2) and                         is_not_null_test(v3)) ] <-- 保证不为NULL可以去掉HAVING

  • 有HAVING表达式

(l1, l2, l3) IN (SELECT v1, v2, v3 ... HAVING having) =>EXISTS (SELECT ... HAVING having and                          (l1 = v1 or is null v1) and                          (l2 = v2 or is null v2) and                          (l3 = v3 or is null v3) and                          is_not_null_test(v1) and                          is_not_null_test(v2) and                          is_not_null_test(v3))

2  转换的标量子查询转换成Derived Table(transform_scalar_subqueries_to_join_with_derived)


该特性是官方在8.0.16中为了更好的支持Secondary Engine(Heapwave)的分析下推,增强了子查询的转换能力。可以先直观的看下转换和不转换的执行计划的不同:

root:test> set optimizer_switch = 'subquery_to_derived=off';Query OK, 0 rows affected (0.00 sec)
root:test> EXPLAIN SELECT b, MAX(a) AS ma FROM t4 GROUP BY b HAVING ma < (SELECT MAX(t2.a) FROM t2 WHERE t2.b=t4.b);+----+--------------------+-------+------------+------+---------------+------+---------+------+------+----------+-----------------+| id | select_type | table | partitions | type | possible_keys | key | key_len | ref | rows | filtered | Extra |+----+--------------------+-------+------------+------+---------------+------+---------+------+------+----------+-----------------+| 1 | PRIMARY | t4 | NULL | ALL | NULL | NULL | NULL | NULL | 10 | 100.00 | Using temporary || 2 | DEPENDENT SUBQUERY | t2 | NULL | ALL | NULL | NULL | NULL | NULL | 3 | 33.33 | Using where |+----+--------------------+-------+------------+------+---------------+------+---------+------+------+----------+-----------------+2 rows in set, 3 warnings (0.00 sec)
root:test> set optimizer_switch = 'subquery_to_derived=on';Query OK, 0 rows affected (0.00 sec)
root:test> EXPLAIN SELECT b, MAX(a) AS ma FROM t4 GROUP BY b HAVING ma < (SELECT MAX(t2.a) FROM t2 WHERE t2.b=t4.b);+----+-------------+------------+------------+------+---------------+------+---------+------+------+----------+--------------------------------------------+| id | select_type | table | partitions | type | possible_keys | key | key_len | ref | rows | filtered | Extra |+----+-------------+------------+------------+------+---------------+------+---------+------+------+----------+--------------------------------------------+| 1 | PRIMARY | t4 | NULL | ALL | NULL | NULL | NULL | NULL | 10 | 100.00 | Using temporary || 1 | PRIMARY | <derived2> | NULL | ALL | NULL | NULL | NULL | NULL | 3 | 100.00 | Using where; Using join buffer (hash join) || 2 | DERIVED | t2 | NULL | ALL | NULL | NULL | NULL | NULL | 3 | 100.00 | Using temporary |+----+-------------+------------+------------+------+---------------+------+---------+------+------+----------+--------------------------------------------+3 rows in set, 3 warnings (0.01 sec)

  • transform_scalar_subqueries_to_join_with_derived具体转换的过程如下:

    • 首先从JOIN条件、WHERE条件、HAVING条件和SELECT list中收集可以转换的标量子查询(Item::collect_scalar_subqueries)。

    • 遍历这些子查询,判断是否可以增加一个额外的转换(transform_grouped_to_derived):把隐性的GROUP BY标量子查询变成Derived Table。

SELECT SUM(c1), (SELECT SUM(c1) FROM t3) scalar FROM t1;转换为=>SELECT derived0.summ, derived1.scalarFROM (SELECT SUM(a) AS summ FROM t1) AS derived0       LEFT JOIN       (SELECT SUM(b) AS scalar FROM t3) AS derived1       ON TRUE执行计划如下:explain SELECT SUM(a), (SELECT SUM(c1) FROM t3) scalar FROM t1;+----+-------------+------------+------------+------+---------------+------+---------+------+------+----------+--------------------------------------------+| id | select_type | table      | partitions | type | possible_keys | key  | key_len | ref  | rows | filtered | Extra                                      |+----+-------------+------------+------------+------+---------------+------+---------+------+------+----------+--------------------------------------------+|  1 | PRIMARY     | <derived3> | NULL       | ALL  | NULL          | NULL | NULL    | NULL |    1 |   100.00 | NULL                                       ||  1 | PRIMARY     | <derived4> | NULL       | ALL  | NULL          | NULL | NULL    | NULL |    1 |   100.00 | Using where; Using join buffer (hash join) ||  4 | DERIVED     | t3         | NULL       | ALL  | NULL          | NULL | NULL    | NULL |    1 |   100.00 | NULL                                       ||  3 | DERIVED     | t1         | NULL       | ALL  | NULL          | NULL | NULL    | NULL |    2 |   100.00 | NULL                                       |+----+-------------+------------+------------+------+---------------+------+---------+------+------+----------+--------------------------------------------+

  • 收集唯一的聚合函数Item列表(collect_aggregates),这些Item将会被新的Derived Table的列代替。

    • 还需要添加所有引用到这些Item的fields,包括直接在SELECT列表的,Window函数参数、ORDER by、Partition by包含的,还有该查询块中ORDER BY的列,因为他们都会引动到Derived Table里。

    • 创建Derived Table需要的Query_expression/Query_block(create_query_expr_and_block)。

    • 添加Derived Table到查询块和top_join_list中。

    • 保留旧的子查询单元块,如果包含可以转化的Derived的移到Derived Table下面的Query_block,如果不包含,保留到原来的子查询块中。

    • 将之前的聚合函数Item列表插入到Derived Table的查询块中。

    • 收集除GROUP AGG表达式中的列,由于这些fields已经移动到Derived Table中,删除不合理的fields引用。

    • 收集所有唯一的列和View的引用后,将他们加到新的Derived Table列表中。

    • 对新的新的Derived Table进行flatten_subqueries/setup_tables

    • 重新resolve_placeholder_tables,不处理进行转换后的子查询。

    • 处理Derived Table中,新加入的HAVING条件中的聚合函数Item,并通过Item_aggregate_refs引用到new_derived->base_ref_items而不是之前的父查询块base_ref_items。

    • 永久代替父查询块中的聚合函数列表,变成Derived Table的列,并删除他们。

    • 之前保存和加入到Derived Table的唯一的列和View的引用,也要替换新的fields代替他们的引用。


  • 但目前不支持HAVING表达式中包含该子查询,其实也是可以转换的。

SELECT SUM(a), (SELECT SUM(b) FROM t3) scalarFROM t1HAVING SUM(a) > scalar;转换为=>SELECT derived0.summ, derived1.scalarFROM (SELECT SUM(a) AS summ FROM t1) AS derived0       LEFT JOIN       (SELECT SUM(b) AS scalar FROM t3) AS derived1       ON TRUEWHERE derived0.sum > derived1.scalar;

  • 接下来遍历所有可以转换的子查询,把他们转换成derived tables,并替换相应的表达式变成列(transform_subquery_to_derived)。

    • 生成derived table的TABLE_LIST(synthesize_derived)。
    • 将可以移动到derived table的where_cond设置到join_cond上。
    • 添加derived table到查询块的表集合中。
    • decorrelate_derived_scalar_subquery_pre

    • 添加非相关引用列(NCF)到SELECT list,这些条件被JOIN条件所引用,并且还有另外一个fields包含了外查询相关的列,我们称之为'lifted_where'

    • 添加COUNT(*)到SELECT list,这样转换的查询块可以进行cardinality的检查。比如没有任何聚合函数在子查询中。如果确定包含聚合函数,返回一行一定是NCF同时在GROUP BY列表中。

    • 添加NCF到子查询的GROUP列表中,如果已经在了,需要加到最后,如果发生GROUP BY的列由于依赖性检查失败,还要加Item_func_any_value(非聚合列)到SELECT list。对于NCF会创建 derived.field和derived.`count(field)` 。

    • 设置物化的一些准备(setup_materialized_derived)。

    • decorrelate_derived_scalar_subquery_post:

    • 创建对应的'lifted_fields'。

    • 更新JOIN条件中相关列的引用,不在引用外查询而换成Derived table相关的列。

  • 代替WHERE、JOIN、HAVING条件和SELECT list中的子查询的表达式变成对应的Derived Table里面列。

下面图解该函数的转换过程和结果:


3  扁平化子查询(flatten_subqueries)


该函数主要是将Semi-join子查询转换为nested JOIN,这个过程只有一次,并且不可逆。

  • 简单来讲步骤可以简化理解为:

    • 创建SEMI JOIN (it1 ... itN)语以部分,并加入到外层查询块的执行计划中。
    • 将子查询的WHERE条件以及JOIN条件,加入到父查询的WHERE条件中。
    • 将子查询谓词从父查询的判断谓词中消除。

  • 由于MySQL在一个query block中能够join的tables数是有限的(MAX_TABLES),不是所有sj_candidates都可以做因此做flatten_subqueries 的,因此需要有优先级决定的先后顺序先unnesting掉,优先级规则如下:

    • 相关子查询优先于非相关的
    • inner tables多的子查询大于inner tables少的
    • 位置前的子查询大于位置后的

subq_item->sj_convert_priority =        (((dependent * MAX_TABLES_FOR_SIZE) +  // dependent subqueries first          child_query_block->leaf_table_count) *         65536) +           // then with many tables        (65536 - subq_no);  // then based on position

  • 另外,由于递归调用flatten_subqueries是bottom-up,依次把下层的子查询展开到外层查询块中。

    for SELECT#1 WHERE X IN (SELECT #2 WHERE Y IN (SELECT#3)) :
Query_block::prepare() (select#1) -> fix_fields() on IN condition -> Query_block::prepare() on subquery (select#2) -> fix_fields() on IN condition -> Query_block::prepare() on subquery (select#3) <- Query_block::prepare() <- fix_fields() -> flatten_subqueries: merge #3 in #2 <- flatten_subqueries <- Query_block::prepare() <- fix_fields() -> flatten_subqueries: merge #2 in #1

  • 遍历子查询列表,删除Item::clean_up_after_removal标记为Subquery_strategy::DELETED的子查询,并且根据优先级规则设置sj_convert_priority。根据优先级进行排序。

  • 遍历排序后的子查询列表,对于Subquery_strategy::CANDIDATE_FOR_DERIVED_TABLE策略的子查询,转换子查询([NOT] {IN, EXISTS})为JOIN的Derived table(transform_table_subquery_to_join_with_derived)

FROM [tables] WHERE ... AND/OR oe IN (SELECT ie FROM it) ...=>FROM (tables) LEFT JOIN (SELECT DISTINCT ie FROM it) AS derived              ON oe = derived.ie WHERE ... AND/OR derived.ie IS NOT NULL ...

  • 设置策略为Subquery_strategy::DERIVED_TABLE

    • semijoin子查询不能和antijoin子查询相互嵌套,或者外查询表已经超过MAX_TABLE,不做转换,否则标记为Subquery_strategy::SEMIJOIN策略。

    • 判断子查询的WHERE条件是否为常量。如果判断条件永远为FALSE,那么子查询结果永远为空。该情况下,调用Item::clean_up_after_removal标记为Subquery_strategy::DELETED,删除该子查询。

    • 如果无法标记为Subquery_strategy::DELETED/设置Subquery_strategy::SEMIJOIN策略的重新标记会Subquery_strategy::UNSPECIFIED继续下一个。

    • 替换外层查询的WHERE条件中子查询判断的条件(replace_subcondition)

    • 子查询内条件并不永远为FALSE,或者永远为FALSE的情况下,需要改写为antijoin(antijoin情况下,子查询结果永远为空,外层查询条件永远通过)。此时将条件改为永远为True。

    • 子查询永远为FALSE,且不是antijoin。那么将外层查询中的条件改成永远为False。

  • Item_subselect::EXISTS_SUBS不支持有聚合操作

    • convert_subquery_to_semijoin函数解析如下模式的SQL

    • IN/=ANY谓词

  • 如果条件满足解关联,解关联decorrelate_condition

  • 添加解关联的内表表达式到 SELECT list

  • 收集FROM子句中的外表相关的 derived table或join条件

  • 去掉关联标识UNCACHEABLE_DEPENDENT,更新used table

  • Derived table子查询增加SELECT_DISTINCT标识

  • 转换子查询成为一个derived table,并且插入到所属于的查询块FROM后(transform_subquery_to_derived)

  • 创建derived table及其join条件

  • 遍历父查询块的WHERE,替换该子查询的Item代替成derived table(replace_subcondition)

  • 遍历排序后的子查询列表,对于Subquery_strategy::CANDIDATE_FOR_SEMIJOIN策略的子查询。

  • 判断是否可以转换为semijoin

  • 遍历排序后的子查询列表,对于Subquery_strategy::SEMIJOIN的子查询,开始转换为semijoin/antijoin(convert_subquery_to_semijoin)

      • convert_subquery_to_semijoin函数解析如下模式的SQL

      • IN/=ANY谓词

      SELECT ...  FROM ot1 ... otN  WHERE (oe1, ... oeM) IN (SELECT ie1, ..., ieM                           FROM it1 ... itK                          [WHERE inner-cond])   [AND outer-cond]  [GROUP BY ...] [HAVING ...] [ORDER BY ...]=>  SELECT ...  FROM (ot1 ... otN) SJ (it1 ... itK)                     ON (oe1, ... oeM) = (ie1, ..., ieM)                        [AND inner-cond]  [WHERE outer-cond]  [GROUP BY ...] [HAVING ...] [ORDER BY ...]

    • EXISTS谓词

      SELECT ...  FROM ot1 ... otN  WHERE EXISTS (SELECT expressions                FROM it1 ... itK                [WHERE inner-cond])   [AND outer-cond]  [GROUP BY ...] [HAVING ...] [ORDER BY ...]=>  SELECT ...  FROM (ot1 ... otN) SJ (it1 ... itK)                     [ON inner-cond]  [WHERE outer-cond]  [GROUP BY ...] [HAVING ...] [ORDER BY ...]

    • NOT EXISTS谓词

      SELECT ...  FROM ot1 ... otN  WHERE NOT EXISTS (SELECT expressions                FROM it1 ... itK                [WHERE inner-cond])   [AND outer-cond]  [GROUP BY ...] [HAVING ...] [ORDER BY ...]=>  SELECT ...  FROM (ot1 ... otN) AJ (it1 ... itK)                     [ON inner-cond]  [WHERE outer-cond AND is-null-cond(it1)]  [GROUP BY ...] [HAVING ...] [ORDER BY ...]

    • NOT IN谓词

      SELECT ...  FROM ot1 ... otN  WHERE (oe1, ... oeM) NOT IN (SELECT ie1, ..., ieM                               FROM it1 ... itK                               [WHERE inner-cond])   [AND outer-cond]  [GROUP BY ...] [HAVING ...] [ORDER BY ...]=>  SELECT ...  FROM (ot1 ... otN) AJ (it1 ... itK)                     ON (oe1, ... oeM) = (ie1, ..., ieM)                        [AND inner-cond]  [WHERE outer-cond]  [GROUP BY ...] [HAVING ...] [ORDER BY ...]

    • 查找可以插入semi-join嵌套和其生成的条件的位置,比如对于 t1 LEFT JOIN t2, embedding_join_nest为t2,t2也可以是nested,如t1 LEFT JOIN (t2 JOIN t3))

    • 生成一个新的semijoin嵌套的TABLE_LIST表

    • 处理Antijoin

    • 将子查询中潜在的表合并到上述join表(TABLE_LIST::merge_underlying_tables)

    • 将子查询的叶子表插入到当前查询块的叶子表后面,重新设置子查询的叶子表的序号和依赖的外表。将子查询的叶子表重置。

    • 如果是outer join的话,在join链表中传递可空性(propagate_nullability)

    • 将内层子查询中的关联条件去关联化,这些条件被加入到semijoin的列表里。这些条件必须是确定的,仅支持简单判断条件或者由简单判断条件组成的AND条件(Query_block::decorrelate_condition)

      • 判断左右条件是否仅依赖于内外层表,将其表达式分别加入到semijoin内外表的表达式列表中(decorrelate_equality)

    • 解关联内层查询的join条件(Query_block::decorrelate_condition)

    • 移除该子查询表达式在父查询的AST(Query_express::exclude_level)

    • 根据semi-join嵌套产生的WHERE/JOIN条件更新对应的table bitmap(Query_block::fix_tables_after_pullout)

    • 将子查询的WHERE条件上拉,更新使用表的信息(Item_cond_and::fix_after_pullout())

    • 根据semijoin的条件列表创建AND条件,如果有条件为常量True,则去除该条件;如果常量为False,则整个条件都去除(Query_block::build_sj_cond)

    • 将创建出来的semijoin条件加入到外层查询的WHERE条件中

    • 最后遍历排序后的子查询列表,对于没有转换的子查询,对于Subquery_strategy::UNSPECIFIED的策略,执行IN->EXISTS改写(select_transformer),如果确实原有的子查询已经有替代的Item,调用replace_subcondition解析并把他们加入到合适的WHERE或者ON子句。

    • 清除所有的sj_candidates列表

    • Semi-join有5中执行方式,本文并不介绍Optimizer和Execution过程,详细可以参考引用文章中关于semijoin的介绍,最后引入下控制semijoin优化和执行的优化器开关,其中semijoin=on/off是总开关。

    SELECT @@optimizer_switch\G*************************** 1. row ***************************@@optimizer_switch: ......                    materialization=on,semijoin=on,loosescan=on,                    firstmatch=on,                    subquery_materialization_cost_based=on,                    ......

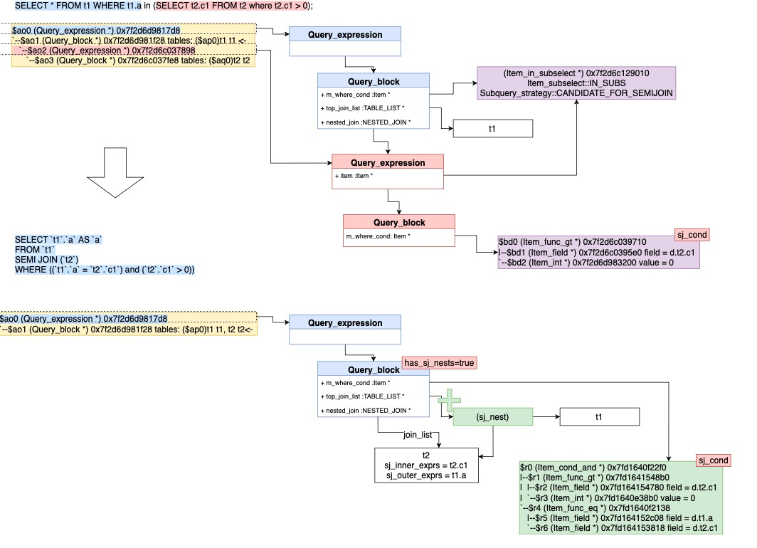
    • 下图举例说明该转换过程:

    SELECT * FROM t1 WHERE t1.a in (SELECT t2.c1 FROM t2 where t2.c1 > 0);=>/* select#1 */SELECT `t1`.`a` AS `a`FROM `t1`SEMI JOIN (`t2`)WHERE ((`t1`.`a` = `t2`.`c1`) and (`t2`.`c1` > 0))执行计划如下:explain SELECT * FROM t1 WHERE t1.a in (SELECT t2.c1 FROM t2 where t2.c1 > 0);+----+-------------+-------+------------+------+---------------+------+---------+------+------+----------+-----------------------------------------------------------+| id | select_type | table | partitions | type | possible_keys | key  | key_len | ref  | rows | filtered | Extra                                                     |+----+-------------+-------+------------+------+---------------+------+---------+------+------+----------+-----------------------------------------------------------+|  1 | SIMPLE      | t2    | NULL       | ALL  | NULL          | NULL | NULL    | NULL |    1 |   100.00 | Using where; Start temporary                              ||  1 | SIMPLE      | t1    | NULL       | ALL  | NULL          | NULL | NULL    | NULL |    2 |    50.00 | Using where; End temporary; Using join buffer (hash join) |+----+-------------+-------+------------+------+---------------+------+---------+------+------+----------+-----------------------------------------------------------+


    4  应用当前查询块转换(apply_local_transforms)


    该函数在flattern subqueries之后,bottom-up调用,主要分几个步骤:

    删除无用列(delete_unused_merged_columns)


    如果查询块已经删除了一些derived tables/views,遍历SELECT列表的列,删除不必要的列

    简化JOIN(simplify_joins)


    该函数会把Query_block中的top_join_list的嵌套join的简化为扁平化的join list。嵌套连接包括table1 join table2,也包含table1, (table2, table3)这种形式。如果所示的简化过程:


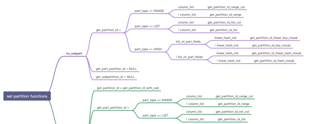
    分区表的静态剪枝(prune_partitions)


    由于剪枝根据HASH/RANGE/LIST及二级分区都有不同,这里简单介绍下剪枝过程,现有prune_partitions是在prepare和optimize阶段会被调用,某些常量子查询被评估执行完。

    struct TABLE {   ......       partition_info *part_info{nullptr}; /* Partition related information */   /* If true, all partitions have been pruned away */   bool all_partitions_pruned_away{false};   ......}    SQL tranformation phaseSELECT_LEX::apply_local_transforms--> prune_partitions
    for example, select * from employee where company_id = 1000 ;
    SQL optimizer phaseJOIN::prune_table_partitions--> prune_partitions ------> based on tbl->join_cond_optim() or JOIN::where_cond
    for example, explain select * from employee where company_id = (select c1 from t1);

    • 举例下面RANGE剪枝的过程:

    root:ref> CREATE TABLE R2  (    ->     a INT,    ->     d INT    -> ) PARTITION BY RANGE(a) (    ->         PARTITION p20 VALUES LESS THAN (20),    ->         PARTITION p40 VALUES LESS THAN (40),    ->         PARTITION p60 VALUES LESS THAN (60),    ->         PARTITION p80 VALUES LESS THAN (80),    ->         PARTITION p100 VALUES LESS THAN MAXVALUE    -> );Query OK, 0 rows affected (0.09 sec)
    root:ref> Select * From R2 where a > 40 and a < 80;

    • 剪枝详细过程如下:

      • 由于剪枝需要根据不同条件产生的pruning结果进行交集,因此剪枝过程中需要使用read_partitions这样的bitmap来保存是否使用该对应分区。另外剪枝过程类似迭代判断,因此引入了part_iterator来保存开始、结束和当前,以及对应需要获取区间范围的endpoint函数和获取下一个值next的迭代器函数。这里巧妙的运用了指针,来兼容不同分区类型Hash/Range/List类型,如下图所示:


    • 获取join_cond或者m_where_cond的SEL_TREE红黑树(get_mm_tree)

    • 调用find_used_partitions来获取满足的分区,对于SEL_TREE的每个区间(interval):1. 获取区间的左右端点 2.从左边继续获取下一个满足的分区,直到到右边端点结束,每次调用完满足条件的分区需要使用bitmap_set_bit设置该分区在part_info->read_partitions上的位点。

    • find_used_partitions是根据SEL_TREE的结构进行递归,如图从左到右遍历next_key_part(and condition),然后再遍历SEL_TREE的左右(也就是上下方向,or condition)深度递归。

        (start)     |                           $     |   Partitioning keyparts   $  subpartitioning keyparts     |                           $     |     ...          ...      $     |      |            |       $     | +---------+  +---------+  $  +-----------+  +-----------+     \-| par1=c1 |--| par2=c2 |-----| subpar1=c3|--| subpar2=c5|       +---------+  +---------+  $  +-----------+  +-----------+            |                    $        |             |            |                    $        |        +-----------+            |                    $        |        | subpar2=c6|            |                    $        |        +-----------+            |                    $        |            |                    $  +-----------+  +-----------+            |                    $  | subpar1=c4|--| subpar2=c8|            |                    $  +-----------+  +-----------+            |                    $            |                    $       +---------+               $  +------------+  +------------+       | par1=c2 |------------------| subpar1=c10|--| subpar2=c12|       +---------+               $  +------------+  +------------+            |                    $           ...                   $
    例如第一行(par1=c1 and par2=c2 and subpar1=c3 and subpar2=c5)的遍历的stack将是:in find_used_partitions(key_tree = "subpar2=c5") (***)in find_used_partitions(key_tree = "subpar1=c3")in find_used_partitions(key_tree = "par2=c2") (**)in find_used_partitions(key_tree = "par1=c1")in prune_partitions(...)然后是继续下面的条件,以此类推or(par1=c1 and par2=c2 and subpar1=c3 and subpar2=c6)or(par1=c1 and par2=c2 and subpar1=c4 and subpar2=c8)or(par1=c2 and subpar1=c10 and subpar2=c12)

    • 下图来展示了pruning的结构和过程:


    5  下推条件到Derived Table(push_conditions_to_derived_tables)


    该函数将条件下推到derived tables,详细见WL#8084 - Condition pushdown to materialized derived table。

    root:test> set optimizer_switch = 'derived_merge=off'; // 关闭dervied_merge 测试下推能力Query OK, 0 rows affected (0.00 sec)
    root:test> EXPLAIN FORMAT=tree SELECT * FROM (SELECT c1,c2 FROM t1) as dt WHERE c1 > 10;+-----------------------------------------------------------------------------------------------------------------------------------------------------------------------------------------------------+| EXPLAIN |+-----------------------------------------------------------------------------------------------------------------------------------------------------------------------------------------------------+| -> Table scan on dt (cost=2.51..2.51 rows=1) -> Materialize (cost=2.96..2.96 rows=1) -> Filter: (t1.c1 > 10) (cost=0.35 rows=1) -> Table scan on t1 (cost=0.35 rows=1) |+-----------------------------------------------------------------------------------------------------------------------------------------------------------------------------------------------------+

    过程如下:

    • 遍历derived table列表,判断是否可以下推(can_push_condition_to_derived),如果包括下面的情况则不能下推:

      • Derived table有UNION
      • Derived table有LIMIT
      • Derived table不能是outer join中的内表,会导致更多NULL补偿的行
      • 不能是CTE包含的Derived table

    • 创建可以下推到的Derived table的where cond(Condition_pushdown::make_cond_for_derived)

    • 保留剩余不能下推的条件(Condition_pushdown::get_remainder_cond)

    • Top-down递归调用push_conditions_to_derived_tables

    详细图解该过程如下:


    三  综述


    两篇文章重点介绍了下优化器的基于规则的优化部分,并没有涉及更多的基于代价的优化,可以看到对于直接运用规则优化带来执行的加速,那么可以直接转换,尤其是对于查询结构上面的变化类转换,如merge_derived。对于运用规则优化无法判断是否带来执行的加速,那么优化器会保留一些临时结构,为后续的代价估算提供更多选择,如IN/EXIST/Materialized转换。当然还有一些,又改变查询结构又无法判定是否规则转换带来的执行加速,MySQL目前还不支持。文章虽然详尽,但无法覆盖全部情况,也是为了抛砖引玉,还需要读者自己通过调试的方法更进一步了解某一类SQL的具体过程。

    四  参考资料


    《MySQL 8.0 Server层最新架构详解》

    《WL#13520: Transform correlated scalar subqueries》

    《WL#8084 - Condition pushdown to materialized derived table》

    《WL#2980: Subquery optimization: Semijoin》

      • WL#3740: Subquery optimization: Semijoin: Pull-out of inner tables
      • WL#3741: Subquery optimization: Semijoin: Duplicate elimination strategy
      • WL#3750: Subquery optimization: Semijoin: First-match strategy
      • WL#3751: Subquery optimization: Semijoin: Inside-out strategy

    《WL#4389: Subquery optimizations: Make IN optimizations also handle EXISTS》


    《WL#4245: Subquery optimization: Transform NOT EXISTS and NOT IN to anti-join》


    《WL#2985: Perform Partition Pruning of Range conditions》

    《MySQL · 源码分析 · Semi-join优化执行代码分析》

    《MySQL·源码分析·子查询优化源码分析》

    《Optimizing Subqueries, Derived Tables, View References, and Common Table Expressions》


    关于我们

    PolarDB 是阿里巴巴自主研发的云原生分布式关系型数据库,于2020年进入Gartner全球数据库Leader象限,并获得了2020年中国电子学会颁发的科技进步一等奖。PolarDB 基于云原生分布式数据库架构,提供大规模在线事务处理能力,兼具对复杂查询的并行处理能力,在云原生分布式数据库领域整体达到了国际领先水平,并且得到了广泛的市场认可。在阿里巴巴集团内部的最佳实践中,PolarDB还全面支撑了2020年天猫双十一,并刷新了数据库处理峰值记录,高达1.4亿TPS。欢迎有志之士加入我们,简历请投递到daoke.wangc@alibaba-inc.com,期待与您共同打造世界一流的下一代云原生分布式关系型数据库。



    工具与资源,让开发事半功倍

    整合六大板块,提供一站式开发者服务,让开发更简单。点击阅读原文查看详情!
    登录查看更多
    0

    相关内容

    【2021新书】ApachePulsar 实战,402页pdf
    专知会员服务
    73+阅读 · 2021年12月29日
    【经典书】凸优化:算法与复杂度,130页pdf
    专知会员服务
    81+阅读 · 2021年11月16日
    专知会员服务
    59+阅读 · 2021年4月12日
    Linux导论,Introduction to Linux,96页ppt
    专知会员服务
    82+阅读 · 2020年7月26日
    【干货】大数据入门指南:Hadoop、Hive、Spark、 Storm等
    专知会员服务
    98+阅读 · 2019年12月4日
    强化学习最新教程,17页pdf
    专知会员服务
    182+阅读 · 2019年10月11日
    ONNXRUNTIME C++ 版本推理部署踩坑记录
    极市平台
    2+阅读 · 2022年3月29日
    一文搞懂redis
    阿里技术
    1+阅读 · 2022年3月24日
    MySQL 深潜 - MDL 锁的实现与获取机制
    阿里技术
    0+阅读 · 2022年3月11日
    是时候聊一聊ProxySQL功能测试了
    InfoQ
    2+阅读 · 2021年11月17日
    MYSQL深潜 - 剖析Performance Schema内存管理
    阿里技术
    0+阅读 · 2021年9月23日
    庖丁解牛-图解MySQL 8.0优化器查询解析篇
    阿里技术
    0+阅读 · 2021年9月10日
    表格存储 SQL 查询多元索引
    阿里技术
    0+阅读 · 2021年9月8日
    MySQL 深潜 - 一文详解 MySQL Data Dictionary
    阿里技术
    0+阅读 · 2021年8月23日
    基于MySQL Binlog的Elasticsearch数据同步实践
    DBAplus社群
    15+阅读 · 2019年9月3日
    国家自然科学基金
    0+阅读 · 2014年12月31日
    国家自然科学基金
    3+阅读 · 2013年12月31日
    国家自然科学基金
    0+阅读 · 2013年12月31日
    国家自然科学基金
    0+阅读 · 2012年12月31日
    国家自然科学基金
    0+阅读 · 2012年12月31日
    国家自然科学基金
    0+阅读 · 2012年12月31日
    国家自然科学基金
    1+阅读 · 2011年12月31日
    国家自然科学基金
    0+阅读 · 2008年12月31日
    Verified Compilation of Quantum Oracles
    Arxiv
    0+阅读 · 2022年4月20日
    Arxiv
    0+阅读 · 2022年4月19日
    A Modern Introduction to Online Learning
    Arxiv
    21+阅读 · 2019年12月31日
    VIP会员
    相关VIP内容
    【2021新书】ApachePulsar 实战,402页pdf
    专知会员服务
    73+阅读 · 2021年12月29日
    【经典书】凸优化:算法与复杂度,130页pdf
    专知会员服务
    81+阅读 · 2021年11月16日
    专知会员服务
    59+阅读 · 2021年4月12日
    Linux导论,Introduction to Linux,96页ppt
    专知会员服务
    82+阅读 · 2020年7月26日
    【干货】大数据入门指南:Hadoop、Hive、Spark、 Storm等
    专知会员服务
    98+阅读 · 2019年12月4日
    强化学习最新教程,17页pdf
    专知会员服务
    182+阅读 · 2019年10月11日
    相关资讯
    ONNXRUNTIME C++ 版本推理部署踩坑记录
    极市平台
    2+阅读 · 2022年3月29日
    一文搞懂redis
    阿里技术
    1+阅读 · 2022年3月24日
    MySQL 深潜 - MDL 锁的实现与获取机制
    阿里技术
    0+阅读 · 2022年3月11日
    是时候聊一聊ProxySQL功能测试了
    InfoQ
    2+阅读 · 2021年11月17日
    MYSQL深潜 - 剖析Performance Schema内存管理
    阿里技术
    0+阅读 · 2021年9月23日
    庖丁解牛-图解MySQL 8.0优化器查询解析篇
    阿里技术
    0+阅读 · 2021年9月10日
    表格存储 SQL 查询多元索引
    阿里技术
    0+阅读 · 2021年9月8日
    MySQL 深潜 - 一文详解 MySQL Data Dictionary
    阿里技术
    0+阅读 · 2021年8月23日
    基于MySQL Binlog的Elasticsearch数据同步实践
    DBAplus社群
    15+阅读 · 2019年9月3日
    相关基金
    国家自然科学基金
    0+阅读 · 2014年12月31日
    国家自然科学基金
    3+阅读 · 2013年12月31日
    国家自然科学基金
    0+阅读 · 2013年12月31日
    国家自然科学基金
    0+阅读 · 2012年12月31日
    国家自然科学基金
    0+阅读 · 2012年12月31日
    国家自然科学基金
    0+阅读 · 2012年12月31日
    国家自然科学基金
    1+阅读 · 2011年12月31日
    国家自然科学基金
    0+阅读 · 2008年12月31日
    Top
    微信扫码咨询专知VIP会员