使用YAKINDU STATECHART TOOLS的TypeScript代码生成

2018 年 9 月 24 日 UMLChina

原文链接:https://blogs.itemis.com/en/typescript-code-generation-with-yakindu-statechart-tools

作者 Dennis van der Vlugt

现代web应用越来越复杂, 模型驱动开发有助于应对复杂性。我们可以使用状态机建模web应用的 行为,然后直接转换为TypeScript代码。所生成的代码很容易集成到现代web开发框架,例如Angular或Ionic。

单页web应用

TypeScript是一门免费和开源的编程语言,由Microsoft开发和维护。在语法上,TypeScript是JavaScript严格的超集,添加了可选的类型。 Angular 2+或Ionic 2+等web框架都是基于TypeScript。这些框架利用了TypeScript的优势来建造可扩展的单页web应用。

随着更多逻辑被移到前端,单页web应用很容易变得复杂,特别是交互逻辑。通过状态机建模生成代码是一个好的解决方案。我们来看一个汽车车载娱乐应用的例子。
在这个例子中,有一个简单的HMI(人机界面),共两个屏幕:

• 欢迎屏幕: 显示欢迎动画
• 主屏幕: 包含若干组件(时速表、灯组件、信息娱乐…).

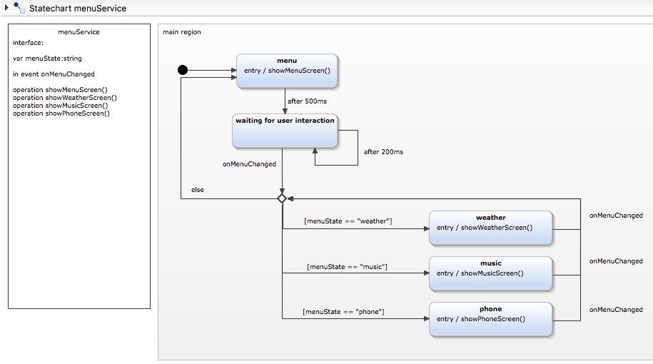
信息娱乐组件是一个容器,里面有进一步的组件,例如infotainment menu, weather, music player和phone。 在图片的右侧,可以看到三个菜单项。如果点击菜单项,相应的特性将会显示。

展示的行为可以用YAKINDU STATECHART TOOLS建模如下:


在定义部分,我们定义了一个menuState变量,类型为string。menuState用来决定要进入哪个状态。然后,定义in event onMenuChanged来响应用户交互。最后,定义4个回调操作显示相应的特性。

生成TypeScript工件

为了配置代码生成过程,YAKINDU STATECHART TOOLS使用一个文本生成器模型,称为SGen。它描述什么东西应该在哪里以什么样的选项生成。生成器模型可以通过已有的YAKINDU 状态图 Generator Model 向导创建,也可以创建扩展名为.sgen的文本文件。


使用Outlet 特性,我们制定目标项目为ycar_app。所生成的工件放在ycar_app项目的src/app/gen/statemachine目录下。所生成的状态机要依赖的库,也生成在目标文件夹的src/app/gen/stateutils下。

GeneratorFeatures指定状态图应该创建为一个Angular服务(useAngular = true) ,带有一个事件驱动行为(useEventQueue = true)。

集成所生成的菜单服务状态机到Angular

在Angular上下文中,所生成的MenuService状态机被创建为一个Angular服务。状态机作为一个provider被添加到YMainScreenModule。

接下来需要定制YMainScreen组件来注入服务,并编写一些胶水代码来设置in事件和操作回调。我们在组件生命周期hookngAfterViewInit里做:



34到47行,我们定义了操作回调对象,类型为IOperationCallback。该对象的成员是回调函数,从menuService调用。 48行menuOperationCallback对象作为参数传递给setdefaultScopeOperationCallback函数。 订阅了mainScreenService.menuChanged observable后,menuService.menuState会根据menuState的值设置。

完整例子请在 example wizard of YAKINDU STATECHART TOOLS下载。TypeScript生成器目前仍是β测试阶段,没有打包在YAKINDU STATECHART TOOLS中,需要手工安装。选择菜单Help → Install New Software,选择YAKINDU Typescript Generator。

安装生成器后,可以导入Web-based YCar App项目,File → New → Example… → YAKINDU Statechart Examples

[UMLChinaSicilia 摘译,转载请注明出处。文章观点不代表UMLChina观点。]


===广告分隔线===

主题: 软件需求设计UML全程实例剖析
开课时间: 2018年10月13-14日(周六、周日)(9:00-12:00,13:30-17:30)
上课地点: 深圳
费用:

每人2400元,含午餐。交通、住宿费请自理。可以开增值税专用发票和增值税普通发票。

微信报名:

18758097122

QQ报名: 1493943028
Email报名:

umlchinacourse@163.com

咨询电话: 18758097122
报名交费:

步骤一、报名

教室座位有限,需要先报名。请通过以上任何联系方式告知我们您的姓名和单位,以便我们预留座位。

步骤二、交费

按以下方法办理交费,将交费凭证(截屏或照片)、发票单位名称(如果要开)通过以上任何方式告知我们。我们收到费用后会给您发听课证,听课证是一个pdf文件,上有详细听课地点和您的座位号。听课证上有详细地址和座位细节。

不方便现场交费,因为需按交费顺序安排座位,而且现场只有老师,无人收款。

如果您交费后因故未能参加,您的名额和上课时间将会一直保留。

交费方法:

(1)支付宝支付到talk@umlchina.com,手机扫描二维码或PC上点击付款图标即可付款



(2)微信支付到18758097122

(3)如果是公司财务汇,可以汇到负责UMLChina商务事宜的以下公司账号:

户名:杭州先思软件技术有限公司
帐号:3310 6594 0018 0100 29896
开户行:交通银行杭州滨江支行

课前准备:


请下载以下资料:
(1)最新版本的本次课程训练幻灯
http://www.umlchina.com/training/slide.htm
(2)建模软件EA30天试用版
http://www.sparxsystems.com/products/ea/trial/request.html
(3)UMLChina模型模板
http://www.umlchina.com/training/myproject.rar
(4)《软件方法(上)》第2版,自行到书店购买
(5)《软件方法(下)》目前公开内容,请在http://www.umlchina.com/book/softmeth0809.pdf下载
(6)课上可以专门以学员的项目作为主要讨论项目。如果您希望在课上讨论您的项目,麻烦下载http://www.umlchina.com/training/project.doc 填好后发给我们,以便老师针对您的项目相关领域事先做准备。


[训练介绍]

软件开发中,需求是解决“产品怎样好卖”的问题,设计是解决“降低生产成本”的问题。二者相辅相成,缺一不可。而且,不能相互取代。要迈向“低成本制造好卖的产品”的境界,并非喊喊口号就能达到,需要静下心来,学习和实践各种技能。

在这个强调“做减法”的时代,建模是正确帮助您“做减法”的绝佳工具。

本训练就是教授如何使用UML2.5相关的需求和设计技能来全程实例剖析一个系统的过程。

本训练对每个开发工作流,结合讲解、做练习巩固、应用到实际项目三种方式,展示使用UML2.5相关技能开发软件系统的全过程,解答实际应用中的疑难细节问题。

[学员要求]

有一年以上项目经验的需求或设计(编码)人员。不需要您有“UML基础”,只需要您有项目经验。欢迎学员携带自己的项目来听课,由专家在现场进行剖析。

[专家]

UMLChina首席专家 潘加宇。在1999年还是一名程序员时,利用业余时间创建了UMLChina,潜心研究软件需求和设计技能。2002年开始对外提供UML需求和设计的技术指导和训练服务,到现在为止,已经上门为超过270家的软件组织提供服务,覆盖了国内各个领域的领袖企业,包括通信、企业管理、电子商务、房地产、网络游戏、地理信息、物流、数码设备、医疗设备、工业控制.....等领域。

[课程大纲]

1. 概论
--需求和设计的关键区别
--核心工作流
--UML的统一
--使用UML开发过程、工具、资料介绍
2. 愿景
--愿景的要点
--如何揣摩愿景
--项目实作:愿景 
3. 业务建模
--组织的外观和内观
--选取合适的建模业务单元
--业务执行者和业务用例
--业务序列图
--改进业务序列图
--项目实作:绘制业务用例图、业务序列图 
4. 需求
--系统执行者要点剖析
--系统用例要点剖析
--从业务序列图映射到系统用例图
--项目实作:绘制系统用例图 
--书写用例规约
--项目实作:书写用例规约 
--通过关系整理用例
--需求启发技术
5. 结构分析之类图
--抽象和封装
--识别类及其属性
--识别类之间的泛化
--识别类之间的关联
--项目实作:绘制类图 
--彩色建模技术
--典型分析模式
6. 行为分析之序列图
--序列图精要
--用例、类图、序列图的互动
--专家原则和单一责任原则
--老板原则和聚合根
--可视原则
--项目实作:绘制序列图 
7. 行为分析之状态图
--状态图、类图、序列图的映射
--状态
--事件、动作和转换
--层次状态、历史状态
--转换执行序列
--分层和细化
--状态图和代码的映射
--项目实作:绘制状态机图 
8. 架构和设计
--存储层的映射
--数据源层的映射
--业务层的映射
--界面层的映射
--领域驱动设计
9. 改进指南
--根据团队情况改进
--小步前进
--正确的改进心态

以上时间分配会根据项目特点和训练进程调整。


登录查看更多
2

相关内容

TypeScript is a language for application-scale JavaScript development.TypeScript is a typed superset of JavaScript that compiles to plain JavaScript. typescriptlang.org/
【2020新书】使用高级C# 提升你的编程技能,412页pdf
专知会员服务
60+阅读 · 2020年6月26日
Python导论,476页pdf,现代Python计算
专知会员服务
264+阅读 · 2020年5月17日
【实用书】Python爬虫Web抓取数据,第二版,306页pdf
专知会员服务
122+阅读 · 2020年5月10日
算法与数据结构Python,369页pdf
专知会员服务
166+阅读 · 2020年3月4日
手把手教你用Python实现“坦克大战”,附详细代码!
机器学习算法与Python学习
12+阅读 · 2019年6月8日
34个最优秀好用的Python开源框架
专知
9+阅读 · 2019年3月1日
如何编写完美的 Python 命令行程序?
CSDN
5+阅读 · 2019年1月19日
教你用Python进行自然语言处理(附代码)
数据派THU
6+阅读 · 2018年3月28日
教你用Python来玩跳一跳
七月在线实验室
6+阅读 · 2018年1月2日
Python NLP入门教程
Python开发者
9+阅读 · 2017年11月19日
手把手教TensorFlow(附代码)
深度学习世界
15+阅读 · 2017年10月17日
Python NLP 入门教程
开源中国
14+阅读 · 2017年10月1日
Arxiv
9+阅读 · 2019年4月19日
Knowledge Based Machine Reading Comprehension
Arxiv
4+阅读 · 2018年9月12日
Arxiv
6+阅读 · 2018年3月31日
VIP会员
相关资讯
手把手教你用Python实现“坦克大战”,附详细代码!
机器学习算法与Python学习
12+阅读 · 2019年6月8日
34个最优秀好用的Python开源框架
专知
9+阅读 · 2019年3月1日
如何编写完美的 Python 命令行程序?
CSDN
5+阅读 · 2019年1月19日
教你用Python进行自然语言处理(附代码)
数据派THU
6+阅读 · 2018年3月28日
教你用Python来玩跳一跳
七月在线实验室
6+阅读 · 2018年1月2日
Python NLP入门教程
Python开发者
9+阅读 · 2017年11月19日
手把手教TensorFlow(附代码)
深度学习世界
15+阅读 · 2017年10月17日
Python NLP 入门教程
开源中国
14+阅读 · 2017年10月1日
Top
微信扫码咨询专知VIP会员