学习干货|机器学习画图模板ML Visuals分享

2021 年 12 月 22 日 极市平台
↑ 点击 蓝字  关注极市平台

来源丨机器之心
编辑丨极市平台

极市导读

 

机器学习从业者,从此不再愁如何画神经网络图了。 >>加入极市CV技术交流群,走在计算机视觉的最前沿


论文、博客写好了,里面的图可怎么画?对于很多研究人员和开发者来说,内容的「可视化」是一个大问题。如果从头开始画,配色、空间布局都很伤脑筋,而且画丑了也拿不出手,要是有模板可以套就好了。

别急,还真有人做了一套模板。

这套模板名叫 ML Visuals,是专为解决神经网络画图问题设计的。

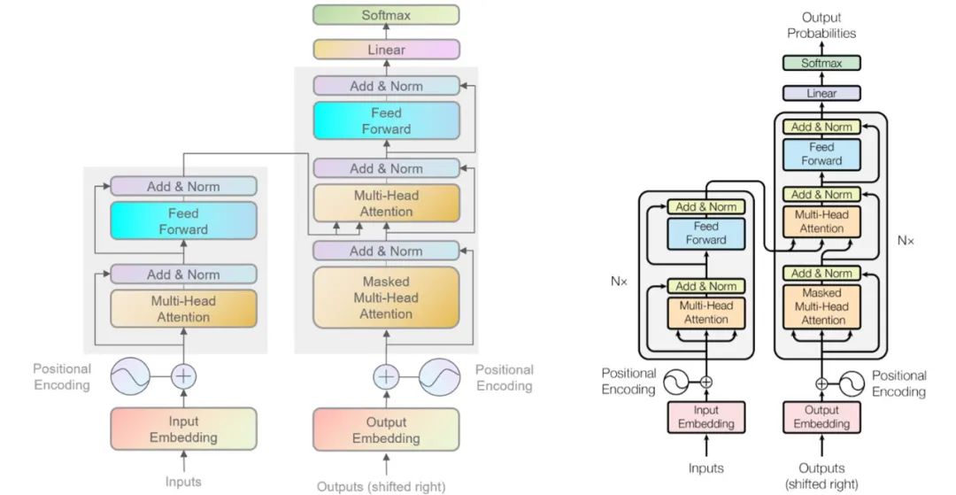
下边这张图是不是很面熟?这就是大名鼎鼎的 Transformer 架构,右边是谷歌大脑论文《Attention Is All You Need》中的 Transformer 架构原图,左边是用上述模板重新画出来的,还原度是不是很高,而且看起来很漂亮?


ML Visuals 提供了更加专业、美观、恰当的视觉效果和图形,可以帮助机器学习社区改善科学沟通。用户可以在 PPT 或博客中免费使用其中的视觉效果和图形。

该项目由 dair.ai 社区创建和维护(dair.ai 社区致力于民主化人工智能研究、教育和技术),社区成员将继续更新,添加更常见的图形和基本要素。

用户可以免费下载、复制、分发、重用这里的模板,还可以根据自己的需求进行自定义。

ML 专用画图模板,拯救手残党

ML Visuals 项目中每个好看又复杂的图都是由一个个小模块组成的。在这套模板中,作者用到了多种模块,如表示过程、操作或转换的圆角矩形,表示神经元或任意操作的小圆圈,表示向量的一排小方块以及表示多维数组的网格等。



选择其中一些模块组合使用,就可以得到神经网络的一层:


它们还可以用来表示神经网络中的某个过程,如下图中的分词过程:


再复杂一点,还可以画出整个神经网络:


此外,这套模板还可用来表示机器学习领域的一些概念,如线性回归:


Dropout:


对于喜欢「暗黑模式」的同学,这个项目也照顾到了:


除此之外,该项目还提供了背景模板,方便用户进行图形自定义。


如何使用?

该项目使用 Google Slides 对所有视觉效果和图形进行维护,用户可以通过 Google Slides 使用其中的组件,或执行添加、自定义等操作。

添加

想要添加自定义图,只需添加一张新的幻灯片,并重用任意基础视觉组件。不过你需要先获取编辑权限(点击「只能查看」工具栏下的「请求编辑权限」或者发邮件至 ellfae@gmail.com 获取编辑权限)。

复制并使用

用户还可以复制这些幻灯片并按照自己的意愿进行自定义。

共享

dair.ai 社区鼓励用户添加自己的图形并允许他人重用。不过,图形作者最好在幻灯片备注中添加作者信息,方便其他人在重用这些图形时进行恰当地引用。图形作者或设计者还可以添加自己的姓名和邮件地址,方便其他用户咨询相关问题。

此外,图形作者可以为自己的视觉图形提供简单的描述,以帮助其他用户理解用途。

用户需要注意的是,在获取编辑权限后,不要删除别人添加的图形。如果想要进行改进,用户可以新增一张幻灯片,并添加改进版本。

下载

下载幻灯片的过程很简单,只需点击「文件→下载」,然后选择合适的格式即可。


除此以外,如果用户在图形自定义方面需要帮助,或者有一些对他人有益的想法,可以打开 issue 页面(https://github.com/dair-ai/ml-visuals/issues/new)进行描述。

  • ML Visuals 地址:https://docs.google.com/presentation/d/11mR1nkIR9fbHegFkcFq8z9oDQ5sjv8E3JJp1LfLGKuk/edit#slide=id.g78327f1586_1537_865

  • GitHub 地址:https://github.com/dair-ai/ml-visuals


公众号后台回复“画图模版”即可获得该模版PPT资源

如果觉得有用,就请分享到朋友圈吧!

△点击卡片关注极市平台,获取 最新CV干货

极市干货
课程/比赛: 珠港澳人工智能算法大赛 保姆级零基础人工智能教程
算法trick 目标检测比赛中的tricks集锦 从39个kaggle竞赛中总结出来的图像分割的Tips和Tricks
技术综述: 一文弄懂各种loss function 工业图像异常检测最新研究总结(2019-2020)


CV技术社群邀请函 #

△长按添加极市小助手
添加极市小助手微信(ID : cvmart4)

备注:姓名-学校/公司-研究方向-城市(如:小极-北大-目标检测-深圳)


即可申请加入极市目标检测/图像分割/工业检测/人脸/医学影像/3D/SLAM/自动驾驶/超分辨率/姿态估计/ReID/GAN/图像增强/OCR/视频理解等技术交流群


每月大咖直播分享、真实项目需求对接、求职内推、算法竞赛、干货资讯汇总、与 10000+来自港科大、北大、清华、中科院、CMU、腾讯、百度等名校名企视觉开发者互动交流~



觉得有用麻烦给个在看啦~   
登录查看更多
2

相关内容

2021机器学习研究风向是啥?MLP→CNN→Transformer→MLP!
专知会员服务
67+阅读 · 2021年5月23日
Python机器学习经典实例,366页pdf
专知会员服务
105+阅读 · 2021年1月2日
一图搞定ML!2020版机器学习技术路线图,35页ppt
专知会员服务
94+阅读 · 2020年7月28日
KGCN:使用TensorFlow进行知识图谱的机器学习
专知会员服务
83+阅读 · 2020年1月13日
干货 | 可解释的机器学习
AI科技评论
20+阅读 · 2019年7月3日
干货 | 用 Keras 实现图书推荐系统
AI科技评论
11+阅读 · 2018年12月15日
为什么 Python 更适合做 AI/机器学习?
计算机与网络安全
12+阅读 · 2018年3月18日
【干货】一文读懂什么是变分自编码器
专知
12+阅读 · 2018年2月11日
国家自然科学基金
4+阅读 · 2014年12月31日
国家自然科学基金
2+阅读 · 2013年12月31日
国家自然科学基金
2+阅读 · 2013年12月31日
国家自然科学基金
2+阅读 · 2012年12月31日
国家自然科学基金
1+阅读 · 2012年12月31日
国家自然科学基金
0+阅读 · 2012年12月31日
国家自然科学基金
0+阅读 · 2010年12月31日
国家自然科学基金
0+阅读 · 2009年12月31日
国家自然科学基金
1+阅读 · 2009年12月31日
国家自然科学基金
8+阅读 · 2008年12月31日
Arxiv
3+阅读 · 2022年4月19日
Arxiv
17+阅读 · 2018年4月2日
VIP会员
相关资讯
干货 | 可解释的机器学习
AI科技评论
20+阅读 · 2019年7月3日
干货 | 用 Keras 实现图书推荐系统
AI科技评论
11+阅读 · 2018年12月15日
为什么 Python 更适合做 AI/机器学习?
计算机与网络安全
12+阅读 · 2018年3月18日
【干货】一文读懂什么是变分自编码器
专知
12+阅读 · 2018年2月11日
相关基金
国家自然科学基金
4+阅读 · 2014年12月31日
国家自然科学基金
2+阅读 · 2013年12月31日
国家自然科学基金
2+阅读 · 2013年12月31日
国家自然科学基金
2+阅读 · 2012年12月31日
国家自然科学基金
1+阅读 · 2012年12月31日
国家自然科学基金
0+阅读 · 2012年12月31日
国家自然科学基金
0+阅读 · 2010年12月31日
国家自然科学基金
0+阅读 · 2009年12月31日
国家自然科学基金
1+阅读 · 2009年12月31日
国家自然科学基金
8+阅读 · 2008年12月31日
Top
微信扫码咨询专知VIP会员