160个模板!深度学习模型图难画论文难中?这个ML Visual利器帮你快速画出漂亮的模型图

2022 年 3 月 1 日 专知

【导读】现在搞AI研究写论文,其中论文里的框架图模型图很是考验你画图的能力,不费一番心思功夫,怎能画出一个入得Reviewer法眼的图,论文也不大好中,很是发愁。好消息来了,elvis介绍了有个ML visual的利器,提供一份160页的PPT模型图素材,你在上面可以直接使用画出你要的机器学习深度学习模型图,再也不用担心画图了!




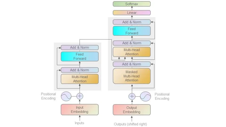
比如要画一个 基于一个Transformer的模型的图,直接在上面修改就可以了,是不是很容易上手?


ML Visuals是一个新的协作项目,通过使用更专业、更吸引人、更充分的图块来帮助机器学习社区改进科学传播。你可以在你的演讲或博客文章中自由使用视觉效果。使用任何视觉效果都不需要经过许可,但是如果你能提供设计师/作者(作者信息可以在幻灯片注释中找到),那就太好了。


地址:

https://github.com/dair-ai/ml-visuals



怎么使用ML Visual?


下载这份MLvisual PPT,在上面的模板编辑你要的就行。


要添加您自己的自定义图形,只需添加一个新的幻灯片并重用任何基本的可视组件(请记住请求编辑权限)。您还可以创建自己的幻灯片副本,并自定义您喜欢的内容。我们鼓励作者/设计师在这里添加他们的视觉效果,并允许其他人重用它们。确保包括你的作者信息(在幻灯片的注释部分),这样其他人就可以在其他地方使用你的作品(如博客/演示文稿)。此外,提供一个简短的视觉描述,以帮助用户了解它是关于什么以及他们如何使用它。如果您需要“编辑”权限,请单击上面“仅查看”工具栏下的“请求编辑访问”选项,或者通过ellfae@gmail.com发送电子邮件给我。


从任何一张幻灯片上下载图片都很容易。只需点击文件→下载→(选择你的格式)。


如果你需要帮助定制一个数字或有可能对别人有价值的东西的想法,我们可以帮助。只要在这里打开一个问题,我们将尽我们最大的努力,以赶上视觉。谢谢。


在我们的Slack小组中,有任何关于这个项目的问题都可以问我们。


机器学习深度学习模型素材32页PPT


专知便捷查看

便捷下载,请关注专知公众号(点击上方蓝色专知关注)

  • 后台回复“MLV” 可以获取《ML Visual 160页深度学习机器学习模型素材PPT》专知下载链接索引

专知,专业可信的人工智能知识分发,让认知协作更快更好!欢迎注册登录专知www.zhuanzhi.ai,获取5000+AI主题干货知识资料!
欢迎微信扫一扫加入专知人工智能知识星球群,获取最新AI专业干货知识教程资料和与专家交流咨询
点击“ 阅读原文 ”,了解使用 专知 ,查看获取5000+AI主题知识资源
登录查看更多
2

相关内容

【Contextual Embedding】什么时候上下文嵌入值得使用?
专知会员服务
16+阅读 · 2020年8月2日
【实用书】学习用Python编写代码进行数据分析,103页pdf
专知会员服务
198+阅读 · 2020年6月29日
【高能所】如何做好⼀份学术报告& 简单介绍LaTeX 的使用
学习干货|机器学习画图模板ML Visuals分享
极市平台
2+阅读 · 2021年12月22日
深度学习了解一下(附53页Slides)
专知
48+阅读 · 2019年5月20日
如何用Keras来构建LSTM模型,并且调参
AI研习社
19+阅读 · 2019年2月8日
干货 | 用 Keras 实现图书推荐系统
AI科技评论
11+阅读 · 2018年12月15日
手把手教你如何部署深度学习模型
全球人工智能
18+阅读 · 2018年2月5日
国家自然科学基金
1+阅读 · 2016年12月31日
国家自然科学基金
1+阅读 · 2015年12月31日
国家自然科学基金
1+阅读 · 2015年12月31日
国家自然科学基金
4+阅读 · 2014年12月31日
国家自然科学基金
0+阅读 · 2014年12月31日
国家自然科学基金
2+阅读 · 2013年12月31日
国家自然科学基金
0+阅读 · 2013年12月31日
国家自然科学基金
0+阅读 · 2013年12月31日
国家自然科学基金
0+阅读 · 2012年12月31日
国家自然科学基金
0+阅读 · 2012年12月31日
Arxiv
58+阅读 · 2021年11月15日
Arxiv
103+阅读 · 2021年6月8日
AutoML: A Survey of the State-of-the-Art
Arxiv
75+阅读 · 2019年8月14日
Arxiv
19+阅读 · 2019年4月5日
VIP会员
相关基金
国家自然科学基金
1+阅读 · 2016年12月31日
国家自然科学基金
1+阅读 · 2015年12月31日
国家自然科学基金
1+阅读 · 2015年12月31日
国家自然科学基金
4+阅读 · 2014年12月31日
国家自然科学基金
0+阅读 · 2014年12月31日
国家自然科学基金
2+阅读 · 2013年12月31日
国家自然科学基金
0+阅读 · 2013年12月31日
国家自然科学基金
0+阅读 · 2013年12月31日
国家自然科学基金
0+阅读 · 2012年12月31日
国家自然科学基金
0+阅读 · 2012年12月31日
Top
微信扫码咨询专知VIP会员