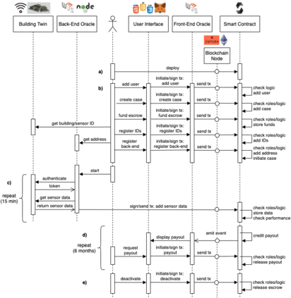
Performance contracts used for servitized business models enable consideration of overall life-cycle costs rather than just production costs. However, practical implementation of performance contracts has been limited due to challenges with performance evaluation, accountability, and financial concepts. As a solution, this paper proposes the connection of the digital building twin with blockchain-based smart contracts to execute performance-based digital payments. First, we conceptualize a technical architecture to connect blockchain to digital building twins. The digital building twin stores and evaluates performance data in real-time while the blockchain ensures transparency and trusted execution of automatic performance evaluation and rewards through smart contracts. Next, we demonstrate the feasibility of both the concept and technical architecture by integrating the Ethereum blockchain with digital building models and sensors via the Siemens building twin platform. The resulting prototype is the first full-stack implementation of a performance-based smart contract in the built environment.


翻译:用于保守商业模式的履约合同可以考虑整个生命周期成本,而不仅仅是生产成本。然而,由于绩效评估、问责和财务概念方面的挑战,履约合同的实际执行受到限制。作为解决办法,本文件提出将数字建筑双轨与基于链式的智能合同挂钩,以实施基于绩效的数字支付。首先,我们构思一个技术架构,将连锁链与数字建筑双胞胎连接起来。数字建筑双行商店实时评估绩效数据,而组合链则通过智能合同确保自动绩效评估和奖励的透明度和可信赖的执行。接下来,我们通过Siemens建筑双平台将Etheinum连锁与数字建筑模型和传感器相结合,展示了概念和技术结构的可行性。由此形成的原型是在建筑环境中首次全面实施基于绩效的智能合同。

0
下载
关闭预览

相关内容

【ICLR2021】神经元注意力蒸馏消除DNN中的后门触发器
专知会员服务
15+阅读 · 2021年1月31日
专知会员服务
45+阅读 · 2020年10月31日
专知会员服务
41+阅读 · 2020年9月6日
【Google】平滑对抗训练,Smooth Adversarial Training
专知会员服务
49+阅读 · 2020年7月4日
机器学习相关资源(框架、库、软件)大列表
专知会员服务
40+阅读 · 2019年10月9日
计算机 | ICDE 2020等国际会议信息8条
Call4Papers
3+阅读 · 2019年5月24日
Hierarchically Structured Meta-learning
CreateAMind
27+阅读 · 2019年5月22日
计算机 | CCF推荐期刊专刊信息5条
Call4Papers
3+阅读 · 2019年4月10日
计算机 | ISMAR 2019等国际会议信息8条
Call4Papers
3+阅读 · 2019年3月5日
计算机类 | ISCC 2019等国际会议信息9条
Call4Papers
5+阅读 · 2018年12月25日
A Technical Overview of AI & ML in 2018 & Trends for 2019
待字闺中
18+阅读 · 2018年12月24日
开发者应当了解的18套机器学习平台
深度学习世界
5+阅读 · 2018年8月14日
人工智能 | 国际会议截稿信息9条
Call4Papers
4+阅读 · 2018年3月13日
carla无人驾驶模拟中文项目 carla_simulator_Chinese
CreateAMind
3+阅读 · 2018年1月30日
计算机类 | 期刊专刊截稿信息9条
Call4Papers
4+阅读 · 2018年1月26日
Arxiv
0+阅读 · 2021年6月28日
Arxiv
0+阅读 · 2021年6月28日
VIP会员
相关VIP内容
【ICLR2021】神经元注意力蒸馏消除DNN中的后门触发器
专知会员服务
15+阅读 · 2021年1月31日
专知会员服务
45+阅读 · 2020年10月31日
专知会员服务
41+阅读 · 2020年9月6日
【Google】平滑对抗训练,Smooth Adversarial Training
专知会员服务
49+阅读 · 2020年7月4日
机器学习相关资源(框架、库、软件)大列表
专知会员服务
40+阅读 · 2019年10月9日
相关资讯
计算机 | ICDE 2020等国际会议信息8条
Call4Papers
3+阅读 · 2019年5月24日
Hierarchically Structured Meta-learning
CreateAMind
27+阅读 · 2019年5月22日
计算机 | CCF推荐期刊专刊信息5条
Call4Papers
3+阅读 · 2019年4月10日
计算机 | ISMAR 2019等国际会议信息8条
Call4Papers
3+阅读 · 2019年3月5日
计算机类 | ISCC 2019等国际会议信息9条
Call4Papers
5+阅读 · 2018年12月25日
A Technical Overview of AI & ML in 2018 & Trends for 2019
待字闺中
18+阅读 · 2018年12月24日
开发者应当了解的18套机器学习平台
深度学习世界
5+阅读 · 2018年8月14日
人工智能 | 国际会议截稿信息9条
Call4Papers
4+阅读 · 2018年3月13日
carla无人驾驶模拟中文项目 carla_simulator_Chinese
CreateAMind
3+阅读 · 2018年1月30日
计算机类 | 期刊专刊截稿信息9条
Call4Papers
4+阅读 · 2018年1月26日
Top
微信扫码咨询专知VIP会员