Carbon:交互式反汇编工具

2019 年 7 月 6 日 FreeBuf

Cerbero Suite是为x86/x64设计的一款交互式反汇编工具。最初的目的是为了让我们的用户能够检查内存转储中的代码以及shellcode。如今,市面上已有非常先进的反汇编工具,如IDA和Ghidra,在我看来尝试模仿其中的一种工具是没有意义的。这也是我设计该反汇编工具的原因,同时我也考虑了客户如何使用Cerbero Suite的问题。

Cerbero Suite被大量作为文件初始分类的工具使用。我依然记得使用W32Dasm的美好时光,并从中获取了很大的灵感。当然,W32Dasm已无法应对越来越复杂的情况。这就是为什么在Carbon的设计中,我试图将W32Dasm等工具的即时性与更高级工具的灵活性结合起来的原因。

特性介绍

Flat 反汇编视图

Carbon带有一个显示文件中所有指令的Flat 反汇编视图。我不排除将来可能会有图表视图,但它不是我优先考虑的事情。

递归反汇编

递归反汇编程序是解决代码被数据中断的情况所必需的。Carbon将尽可能的在较短时间内完成disassemble,并同时进行基本的分析工作。

速度

Carbon是多线程的,可以非常快速地处理大型的文件。这对于文件的初始分类非常有用。

以上是大约十分钟内对60 MB chrome DLL执行的分析。这是在虚拟机中运行的。未来的挑战将是保持速度,同时增加更多的分析段落。

x86/x64 支持

Carbon同时支持x86和x64代码。将来会支持更多架构。

实际上,Carbon的设计允许在相同的反汇编视图中混合架构。

不受限的数据库

一个项目在Carbon中可以包含无限个Carbon数据库。这意味着如果你正在分析包含10个可执行文件的Zip文件,那么这些文件中的每一个都可以拥有自己的数据库。

不仅如此:单个文件也可以有多个数据库,只需单击Carbon工具栏按钮或按“Ctrl+Alt+C”即可添加新的Carbon数据库。

如果你对分析不满意,那么你可以通过右键单击相关的摘要条目或选择它并按“Del”轻松删除它。

脚本

你只需几行Python代码就可以加载和disassemble一个文件。

  
  
    
s = createContainerFromFile(a)obj = PEObject()obj.Load(s)
c = Carbon()c.setObject(obj, True)if c.createDB(dbname) != CARBON_OK: print("error: couldn't create DB") return Falseif c.load() != CARBON_OK: print("error: couldn't load file") return Falsec.resumeAnalysis()# wait for the analysis to finish...

分析完成后,我们可以修改和浏览其内部数据库的各个部分,或者我们可以创建一个视图并显示反汇编:

  
  
    
ctx = proContext()v = ctx.createView(ProView.Type_Carbon, "test")ctx.addView(v, True)v.setCarbon(c)

内部数据库使用SQLite,即使不使用SDK也可以轻松浏览和修改它。

Python 加载程序

在很早之前我就决定使用Python编写所有的文件加载程序。虽然这可能会使文件的加载速度稍慢(尽管不明显),但它允许用户自定义加载程序并添加功能,从而提供了极大的灵活性。添加新的文件加载程序也非常简单。

PE文件的整个加载程序大约有350行代码。这是原始文件的加载程序:

  
  
    
from Pro.Carbon import *
class RawLoader(CarbonLoader):
def __init__(self): super(RawLoader, self).__init__()
def load(self): # get parameters p = self.carbon().getParameters() try: arch = int(p.value("arch", str(CarbonType_I_x86)), 16) except: print("carbon error: invalid arch") arch = CarbonType_I_x86 try: base = int(p.value("base", "0"), 16) except: print("carbon error: invalid base address") base = 0 # load db = self.carbon().getDB() obj = self.carbon().getObject() # add region e = caRegion() e.def_type_id = arch e.flags = caRegion.READ | caRegion.WRITE | caRegion.EXEC e.start = base e.end = e.start + obj.GetSize() e.offset = 0 db.addRegion(e) # don't disassemble automatically db.setState(caMain.FINISHED) return CARBON_OK
def newRawLoader(): return RawLoader()

一旦熟悉了SDK,添加新的加载器将会非常的轻松简单。

Raw/PE 加载程序

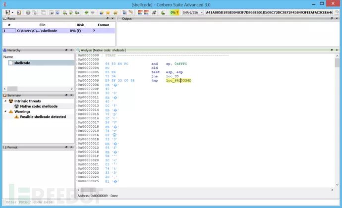
初始文件的支持是针对PE和raw文件的。

例如,这是一些反汇编的shellcode。

在内存 PEs 中

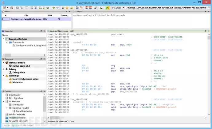
其中一个主要的功能是分析内存中的PE文件。

这是内存中PE的代码:

当然,反汇编仅限于未被分页的内存页面,因此可能存在一些空白。

我们对这个功能不是特别了解,后续该功能也将随着即将发布的版本进行相应扩展。

交叉引用

当然,没有一个像样的反汇编程序可以缺少交叉引用这项功能:

我们还可以从设置中选择我们想要查看的交叉引用数:

重命名

我们可以在代码中命名和重命名任何位置或函数(允许重复)。即使ERROR没有指向同一位置,我们也可能有多个带有“jmp ERROR”实例的方法。

生成代码/取消定义

我们可以通过按“C”将未定义的数据转换为代码,或者相反,按“U”将代码转换为未定义的数据。

在这里,我们向shellcode添加了一个新的Carbon数据库。正如你所看到的,它最初都是未定义的数据:

在第一个字节按“C”后,我们得到一些初始指令:

但是,正如我们所看到的,突出显示的跳转无效。通过“jmp”之前的“jne”,我们可以看到我们实际上在“jmp”指令之后跳转了一个字节。所以我们要做的是在“jmp”上按“U”,然后在地址0xA的字节上按“C”。

之后,在0xA再次按“C”:

现在,我们就可以正确分析shellcode了。

函数

我们可以在任何我们想要的位置定义和取消定义函数。

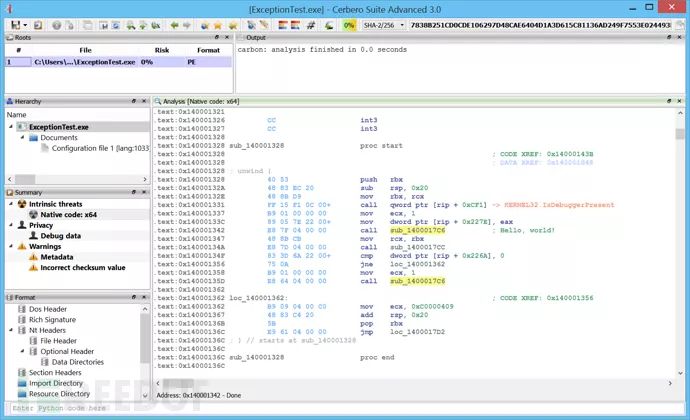
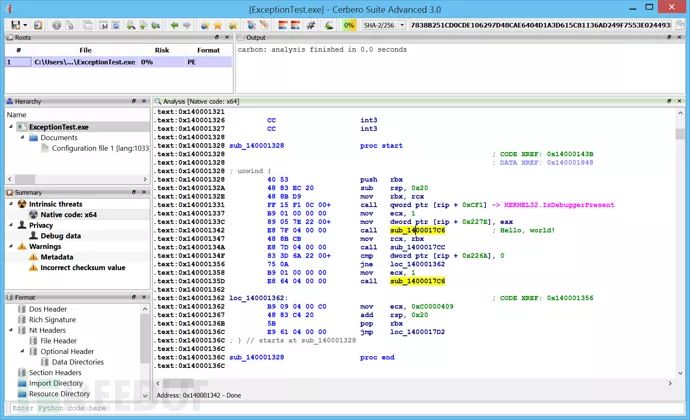
例外

已支持x64异常。

注释

添加注释最重要的功能之一。

已标记的位置

你也可以通过按“Alt+M”标记位置或通过“Ctrl+M”跳转到标记的位置。

清单列表

从“Ctrl+1”到“Ctrl+4”的快捷方式可以为你展示反汇编中的各种列表。

Ctrl+1将显示入口点列表:

Ctrl+2显示函数列表:

Ctrl+3显示导入列表:

Ctrl+4显示导出列表:

字符串

可以通过按“Ctrl+5”创建:

一旦我们跳转到一个字符串,我们就可以检查代码中使用它的位置:

反汇编本身将尝试识别字符串,并在适当时将它们显示为自生成的注释:

集成

我们已经将Carbon很好地融入到了Cerbero Suite的整个逻辑中。Carbon数据库保存在Cerbero Suite项目中,就像文件分析的任何其他部分一样。

虽然Carbon已经为标记的位置提供了支持,但没有什么可以阻止你使用书签来标记位置并跳回到它们。区别在于标记的位置特定于单个Carbon数据库,而书签可以跨数据库和不同的文件。

主题

一个好的主题同样非常的重要,至少对我而言是这样的。你可以在设置中切换颜色主题。第一个版本包含以下四个主题。

Light:

Classic:

Iceberg:

Dasm:

后续也将添加更多的颜色主体,敬请期待!

*参考来源:cerbero-blog,FB小编secist编译,转载请注明来自FreeBuf.COM

精彩推荐


登录查看更多
0

相关内容

shellcode是一段不依赖于上下文的可执行机器码。
Python数据分析:过去、现在和未来,52页ppt
专知会员服务
103+阅读 · 2020年3月9日
7 款实用到哭的App,只说一遍
高效率工具搜罗
84+阅读 · 2019年4月30日
Python奇淫技巧,5个数据可视化工具
机器学习算法与Python学习
7+阅读 · 2019年4月12日
如何编写完美的 Python 命令行程序?
CSDN
5+阅读 · 2019年1月19日
资源 | 深度学习图像标注工具汇总
人工智能头条
9+阅读 · 2018年6月12日
Arxiv
4+阅读 · 2018年11月7日
Arxiv
5+阅读 · 2018年5月22日
VIP会员
相关资讯
7 款实用到哭的App,只说一遍
高效率工具搜罗
84+阅读 · 2019年4月30日
Python奇淫技巧,5个数据可视化工具
机器学习算法与Python学习
7+阅读 · 2019年4月12日
如何编写完美的 Python 命令行程序?
CSDN
5+阅读 · 2019年1月19日
资源 | 深度学习图像标注工具汇总
人工智能头条
9+阅读 · 2018年6月12日
Top
微信扫码咨询专知VIP会员