博睿数据发布新一代统一告警平台OneAlert:多源事件统一接入、海量告警降噪收敛

2022 年 3 月 2 日 AI前线

作者 | 凌敏
近日,博睿数据正式推出了一款多源事件统一接入、海量告警降噪收敛、故障统一管理的新一代告警平台——OneAlert。该平台可以帮助企业在构建数字化运维体系过程中,降低运维成本、提升工作效率,为业务的稳定运行保驾护航。

当前,随着企业数字化转型进程加速,企业的 IT 运行环境日趋复杂,尤其是随着信息化建设的不断深入,信息系统越来越多,各类系统越来越复杂,数据处理量也成倍的增长,极容易产生大面积事件的告警风暴。

为了快速发现自身平台故障,需要使用多个监控平台满足不同场景的监控需求,但各个平台往往互相独立,经常需要在多个平台查看和处理告警,事前发现、事中处理、事后审计都很难统计所有告警信息,使相关人员工作难度加大,导致运维管理成本较高,工作效率低下,运维人员苦不堪言。

博睿数据产品管理部高级总监孙丽在接受 InfoQ 等在内的少数几家媒体采访时表示,当前运维市场监控孤岛化现象非常严重,很多客户监控平台可能达到十几家,包括云厂商监控、容器监控、业务方监控,以及 APM、NPM、DM 厂商监控等等。未来,ITOM 的市场趋势就是统一。因此,统一事件告警平台 OneAlert 应运而生。

数字化趋势下传统 IT 运维的挑战

在数字化趋势下,传统的运维管理流程相关工具暴露了诸多问题。孙丽在接受采访时表示,当前主要存在以下三大问题:

  • 第一,现有的运维系统不是面向业务与用户体验的,而是面向于资源与应用程序的。

  • 第二,孤岛化现象非常严重。尤其是云延伸发展以后,整个环境动态化包括依赖关系特别强,企业业务已经不可观测了。现在监控其实满足不了运维需求,而是需要一个统一的可观测平台。

  • 第三,不够智能。运维工作需要投入大量的精力,如何通过人工智能的方式把运维同学的运维体验和效率提升上去,是一个需要持续思考的问题。总的来说,运维的终级状态就是智能运维,整体上人投入的精力非常低。

博睿数据认为,智能运维绝不仅局限于技术或产品,更是一种理念和策略。智能运维当以数据为基础,以监控为预警,以自动化为导向,以流程为管理,以算法为支撑,以可视化为辅助。基于此,博睿数据发布新一代统一告警平台 OneAlert,助力企业数字化转型。

统一化、规范化、智能化告警管理

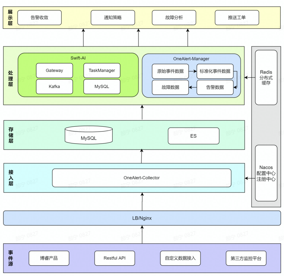
据悉,OneAlert 平台是一个集告警接入、告警收敛、告警通知、告警处理、告警分析为一体的统一管理平台,产品整体架构分为事件源的采集层到接入层、存储层、处理层、展示层。

博睿数据首席架构师李骅宸在接受采访时表示,OneAlert 算法框架上层是数据输入,框架里可能有一个接口或者模块,不管是在线实时数据还是离线数据,进行数据传输,数据输入模块之下还有数据计算,主要是在线的聚合实时计算跟指标相关的一些计算技术。下层还要基于过去的日级别、月级别数据,并大量通过 Spark、Haddoop 这种大数据引擎去做一些计算,计算完之后,输出精确的 AI 算法结果的输出模块。

具体而言,OneAlert 平台主要具备以下三大能力:

1、多源事件统一接入,全方位监控覆盖

OneAlert 平台支持对主流运维监控告警源(ZABBIX、Prometheus、阿里云监控等)提供统一的事件接入功能,并对接入的多源异构数据提供标准化的映射处理功能,实现了运维异常事件的全方位监控,避免因自身监控数据相互独立导致重大事件无人发现的监控死角。

2、运维故障标准处理,提升工作效率

接入多来源的告警数据后,OneAlert 平台支持提供统一、实时的故障信息展示,运维人员不再需要登录多个平台查看故障情况,从而提升了异常事件的处理效率;同时,OneAlert 支持针对不同的通知要求选用不同的通知方式,实现将故障快速通知到相关负责人,保证故障及时响应,缩短故障处理时间,最小程度降低对业务的影响;最后,OneAlert 支持对故障进行处理跟踪,实现故障生命周期的闭环管理,使运维故障处理从以前的无序到有序流程化,提升一线运维人员、运维管理人员的整体工作效率。

3、海量告警智能收敛,降低运维成本

OneAlert 平台还支持通过告警降噪功能,对海量杂乱的异常事件进行降噪处理,大大降低了故障分析的信息量;并通过自定义标签收敛、智能 AI 收敛的功能,识别出异常事件之间的关联性,将多个关联事件归并处理成一个故障,从而辅助运维人员聚焦处理关键故障信息,避免告警风暴,极大程度降低整体运维成本。

整体来说,基于博睿数据在运维行业多年的技术积累,OneAlert 平台率先实现了对故障(事前)及时发现、统一管理;(事中)快速响应、精准处理;(事后)分析统计的全生命周期完整管控。



你也「在看」吗?👇

登录查看更多
0

相关内容

运维,这里指互联网运维,通常属于技术部门,与研发、测试、系统管理同为互联网产品技术支撑的4大部门,这个划分在国内和国外以及大小公司间都会多少有一些不同。
空天地一体化通信系统白皮书
专知会员服务
180+阅读 · 2022年2月26日
《工业互联网平台白皮书 2021》,69页pdf
专知会员服务
44+阅读 · 2022年1月16日
2021年中国云原生AI开发平台白皮书
专知会员服务
58+阅读 · 2021年12月4日
数据中心传感器技术应用 白皮书
专知会员服务
45+阅读 · 2021年11月13日
专知会员服务
81+阅读 · 2021年7月28日
5G网络安全标准化白皮书, 53页pdf
专知会员服务
67+阅读 · 2021年5月15日
NBF事件中心架构设计与实现
阿里技术
3+阅读 · 2022年3月25日
阿里巴巴云原生大数据运维平台 SREWorks 正式开源
一文看懂云原生时代 DevOps 如何选型
InfoQ
0+阅读 · 2022年3月2日
基于海量日志和时序数据的质量建设最佳实践
阿里技术
0+阅读 · 2021年10月14日
工行基于MySQL构建分布式架构的转型之路
炼数成金订阅号
15+阅读 · 2019年5月16日
国家自然科学基金
2+阅读 · 2015年12月31日
国家自然科学基金
0+阅读 · 2014年12月31日
国家自然科学基金
0+阅读 · 2013年12月31日
国家自然科学基金
0+阅读 · 2013年12月31日
国家自然科学基金
0+阅读 · 2013年12月31日
国家自然科学基金
1+阅读 · 2013年12月31日
国家自然科学基金
1+阅读 · 2012年12月31日
国家自然科学基金
0+阅读 · 2012年12月31日
国家自然科学基金
1+阅读 · 2009年12月31日
国家自然科学基金
2+阅读 · 2009年12月31日
Arxiv
14+阅读 · 2021年3月10日
Meta-Transfer Learning for Zero-Shot Super-Resolution
Arxiv
43+阅读 · 2020年2月27日
Arxiv
15+阅读 · 2019年11月26日
VIP会员
相关VIP内容
空天地一体化通信系统白皮书
专知会员服务
180+阅读 · 2022年2月26日
《工业互联网平台白皮书 2021》,69页pdf
专知会员服务
44+阅读 · 2022年1月16日
2021年中国云原生AI开发平台白皮书
专知会员服务
58+阅读 · 2021年12月4日
数据中心传感器技术应用 白皮书
专知会员服务
45+阅读 · 2021年11月13日
专知会员服务
81+阅读 · 2021年7月28日
5G网络安全标准化白皮书, 53页pdf
专知会员服务
67+阅读 · 2021年5月15日
相关基金
国家自然科学基金
2+阅读 · 2015年12月31日
国家自然科学基金
0+阅读 · 2014年12月31日
国家自然科学基金
0+阅读 · 2013年12月31日
国家自然科学基金
0+阅读 · 2013年12月31日
国家自然科学基金
0+阅读 · 2013年12月31日
国家自然科学基金
1+阅读 · 2013年12月31日
国家自然科学基金
1+阅读 · 2012年12月31日
国家自然科学基金
0+阅读 · 2012年12月31日
国家自然科学基金
1+阅读 · 2009年12月31日
国家自然科学基金
2+阅读 · 2009年12月31日
Top
微信扫码咨询专知VIP会员