阿里二面:面对 10 亿用户级高并发,系统如何支撑?| 极客时间

2022 年 2 月 26 日 InfoQ

最近有不少晋升、跳槽的同学在后台留言,说他们在考核或面试上,都不约而同地遇到了「高并发架构设计」难题。

印象比较深刻的是一位去阿里面试前端的同学,说他既然也被问了高并发,问我怎么看。

其实有些高并发场景是会全链路考虑的,像前端限流、cdn 加速、长链接接入等,都涉及前端改造。被问到也不算奇怪

确实,从普通程序员到架构师,光有编程能力和技术深度是不够的,重要的是从编程思维升级到架构思维,首要攻克的就是“高并发架构设计”,尤其在如今的流量趋势下,高并发可以说是家常便饭了,这也是为什么它成了大厂的高频面试题。

但众所周知,学习高并发架构设计,最大的难题是 -- 中小公司用户量级不够,业务不需要,用不上高并发架构设计。说白了,就是缺乏实践。

那么该如何学习呢?我的偶像李智慧(同程旅行交通首席架构师)提出过这样一个方法:把自己想象成大厂架构师去思考,如果让你来设计一个系统,你会如何做?

首先,写设计文档,估算需求,分析要设计的系统需要承载的并发压力有多大、系统资源需要多少,还要进一步考虑:

  • 在高并发系统架构中,有哪些常见的架构模式?

  • 各种常见的分布式技术,是如何应用到系统架构中的?

  • 不同的应用场景,又有怎样独特的技术挑战,以及是如何应对的?

  • ……

你甚至要带着这样的心态:

我评审、设计的这个系统将服务全球数十亿用户;这个系统每年需要的服务器和网络带宽需要几十亿资金;这个系统宕机十几分钟,公司就会损失数千万人民币!

通过这种方式,打造“架构设计的现场感”,这个方法来自上新专栏《李智慧 · 高并发架构实战课》,专栏最吸引我的地方,就是李智慧拆解了 15+ 典型的系统架构案例,并针对这些知名的大厂应用重新进行设计(不是分析现有的应用是如何设计的),以此让你带入架构师视角,体会真实的系统设计场景,集众家技术之所长,并尝试自己进行软件建模,写架构设计文档。


这些案例大多是目前大家比较关注的高并发、高性能、高可用系统。比如网盘、搜索引擎、短视频应用、打车软件、交友软件、微博等。它们是高并发架构设计的优秀“课代表”,它们的技术可以解决现有的 80% 以上的高并发共性问题。

课程原价 ¥99,今日上新特惠 + 口令「BINGFA999」,入手仅 ¥69,立省 ¥30



李智慧是谁?

他现在是同程旅游交通首席架构师,曾在阿里巴巴英特尔担任架构师。他参与过 alibaba.com 和 Apache Spark 的架构设计与开发,也曾作为 CTO 领导团队经历了日订单从零到一百万的高并发技术挑战。

他在极客时间已经开过两门专栏课程了,分别是《从 0 开始学大数据》和《后端技术面试 38 讲》,近 3W 人已学习,好评如潮。


从大家之前的评价中可以看出:李智慧是极客时间的超人气老师,很擅长把复杂的内容讲得清晰、透彻,还能结合真实的场景案例,让你拿来就可以用到工作中。李智慧可以说是高并发领域真正的大牛,这一次他把 15 年来的架构设计经验,在新专栏中倾囊相授。

如何实践高并发系统架构设计?

专栏共计 24 篇,根据高并发系统的特点,专栏划分成了 5 个实战模块,在拆解 15+ 架构设计案例的过程中,李智慧精简了一些常规的、技术含量较低的内容,而尽量多地介绍那些有独特设计思想的技术点。尽可能做到在遵循设计文档规范的同时,又突出每个系统自己的设计重点。


此外,专栏中还有一部分设计是针对这些大型应用系统的重要组成部分的,比如限流器、防火墙、加解密服务、大数据平台等。

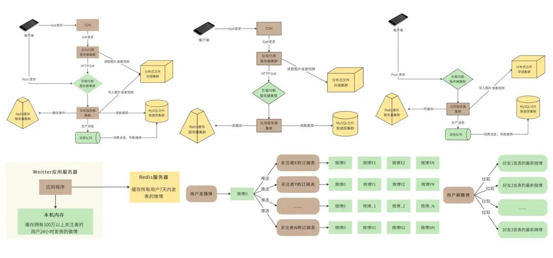
剧透一下,早在上线前,我就看过一篇设计一个支持 10 亿 级用户体量的微博系统,来理解高并发架构师设计。可以说把场景、案例拆解、原理、流程图相结合,把架构设计的三个步骤:需求分析、概要设计和详细设计,讲得通俗易懂。


学完这个专栏,你将获得:

  1. 首席架构师的高并发系统设计心法

  2. 15+ 高并发系统设计场景实战

  3. 90% 高并发问题的应对策略

  4. 架构师必备的设计文档写作技能

更多看看目录吧。


上新优惠入手不亏
限时秒杀 + 口令「BINGFA999」 只需 ¥69
想深入学习高并发设计的朋友,拓宽自己的技能树,推荐你深入学习。


点击「阅读原文」,仅需 ¥69,跟着首席架构师玩转高并发系统设计。

登录查看更多
1

相关内容

《华为云数据库在金融行业的创新与探索》华为26页PPT
专知会员服务
14+阅读 · 2022年3月23日
《华为云金融行业 保险全业务上云解决方案》18页PPT
专知会员服务
16+阅读 · 2022年3月23日
【微软】自动机器学习系统,70页ppt
专知会员服务
72+阅读 · 2021年6月28日
【上海交大】<操作系统> 2021课程,附课件
专知会员服务
42+阅读 · 2021年4月3日
专知会员服务
15+阅读 · 2020年12月12日
我又用 Redis 干翻了一摞简历!| 极客时间
AI前线
1+阅读 · 2022年1月6日
空降进阿里的 P10 都是什么人 | 极客时间
InfoQ
0+阅读 · 2021年12月14日
国家自然科学基金
0+阅读 · 2014年12月31日
国家自然科学基金
0+阅读 · 2014年12月31日
国家自然科学基金
1+阅读 · 2013年12月31日
国家自然科学基金
0+阅读 · 2013年12月31日
国家自然科学基金
1+阅读 · 2013年12月31日
国家自然科学基金
0+阅读 · 2012年12月31日
国家自然科学基金
0+阅读 · 2012年12月31日
国家自然科学基金
0+阅读 · 2011年12月31日
国家自然科学基金
0+阅读 · 2011年12月31日
Verified Compilation of Quantum Oracles
Arxiv
0+阅读 · 2022年4月20日
Arxiv
11+阅读 · 2018年5月13日
Arxiv
13+阅读 · 2018年1月20日
VIP会员
相关基金
国家自然科学基金
0+阅读 · 2014年12月31日
国家自然科学基金
0+阅读 · 2014年12月31日
国家自然科学基金
1+阅读 · 2013年12月31日
国家自然科学基金
0+阅读 · 2013年12月31日
国家自然科学基金
1+阅读 · 2013年12月31日
国家自然科学基金
0+阅读 · 2012年12月31日
国家自然科学基金
0+阅读 · 2012年12月31日
国家自然科学基金
0+阅读 · 2011年12月31日
国家自然科学基金
0+阅读 · 2011年12月31日
Top
微信扫码咨询专知VIP会员