聊一聊“那些年”wordpress安装第三方主题遇到的坑

2019 年 9 月 12 日 黑白之道

一、前言


之前对wordpress这款cms有点了解,也搭建过几次,但是并没上传过第三方的主题,今天我们来一起聊聊上传主题时遇到的坑。



二、搭建过程


1、废话不多说,本次实验环境为CentOS7 wordpress-5.2.2-zh_CN,相信大家对于搭建apache php mysql环境应该不陌生,这里直接跳过,下面进入正题,搭建好环境后,上传好源码,我们首先进行解压,然后安装,安装界面如下。



2、这里需要注意下要先创建一个wordpress的库,继续。



3、点击提交后,发现报错,无法创建并写入配置文件。



4、这里我们去看下,目录里并没有出现这个wp-config.php的文件。


5、那么我们自行创建一个wp-config.php文件,并保存,安装成功




6、首先我们来先看下这款大佬分享的主题。



7、我们进入后台,这里需要注意,这款主题分为一个主框架主题和一个子主体,我们需要分别压缩成zip文件进行上传,这里我们需先上传框架主题。



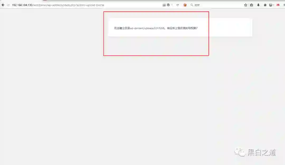
8、继续,发现报错,权限的问题,我们给下权限。



9、再次报错,提示需要FTP,这里因为马虎,忘了截图,为了省事,不在截图,望见谅。


简单解释下原因:这是本地权限的问题,apache2运行的用户是www-data,而非当前用户,即使当前用户权限很高,也会如此,这里我们直接在配置文件wp-config.php后面添加以下代码,

原理是直接在上传的时候把权限修改了。


define("FS_METHOD", "direct");

define("FS_CHMOD_DIR", 0777);

define("FS_CHMOD_FILE", 0777);



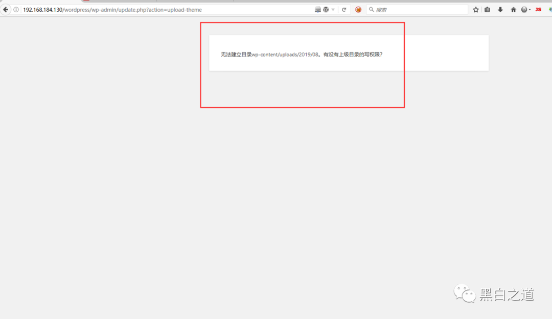
10、继续,发现又报错了,f**k,还是权限问题。



11、这里为了方便和演示,直接爆满权限,真实环境中请谨慎配置权限,否则造成的后果与楼主无关。


12、再次安装,发现已经OK。



13、继续上传另一个子主题,发现基本OK,如果还报错,应该是权限,继续配置即可。



14、看下效果。


好了今天的分享到这里,如有错误欢迎指教。

登录查看更多
0

相关内容

WordPress 是一款开源、免费的博客程序,使用PHP语言开发,用户可以在支持PHP和MySQL 数据库的服务器上架设自己的独立博客。 官方网站: wordpress.org/
【2020新书】实战R语言4,323页pdf
专知会员服务
102+阅读 · 2020年7月1日
【实用书】学习用Python编写代码进行数据分析,103页pdf
专知会员服务
198+阅读 · 2020年6月29日
一份简明有趣的Python学习教程,42页pdf
专知会员服务
77+阅读 · 2020年6月22日
【干货书】现代数据平台架构,636页pdf
专知会员服务
260+阅读 · 2020年6月15日
【实用书】Python爬虫Web抓取数据,第二版,306页pdf
专知会员服务
122+阅读 · 2020年5月10日
《迁移学习简明手册》,93页pdf
专知会员服务
137+阅读 · 2019年12月9日
【电子书】C++ Primer Plus 第6版,附PDF
专知会员服务
88+阅读 · 2019年11月25日
msf实现linux shell反弹
黑白之道
49+阅读 · 2019年8月16日
Linux挖矿病毒的清除与分析
FreeBuf
14+阅读 · 2019年4月15日
I2P - 适用于黑客的Android应用程序
黑白之道
38+阅读 · 2019年3月6日
已删除
将门创投
18+阅读 · 2019年2月18日
百度开源项目OpenRASP快速上手指南
黑客技术与网络安全
5+阅读 · 2019年2月12日
如何用GitLab本地私有化部署代码库?
Python程序员
9+阅读 · 2018年12月29日
Python | Jupyter导出PDF,自定义脚本告别G安装包
程序人生
7+阅读 · 2018年7月17日
手把手 | 关于商业部署机器学习,这有一篇详尽指南
手把手教你用Python创建微信聊天机器人
新智元
4+阅读 · 2018年3月14日
如何运用Python建一个聊天机器人?
七月在线实验室
17+阅读 · 2018年1月23日
Arxiv
5+阅读 · 2018年4月30日
Arxiv
5+阅读 · 2018年3月6日
Arxiv
5+阅读 · 2018年1月29日
Arxiv
5+阅读 · 2017年7月23日
VIP会员
相关VIP内容
【2020新书】实战R语言4,323页pdf
专知会员服务
102+阅读 · 2020年7月1日
【实用书】学习用Python编写代码进行数据分析,103页pdf
专知会员服务
198+阅读 · 2020年6月29日
一份简明有趣的Python学习教程,42页pdf
专知会员服务
77+阅读 · 2020年6月22日
【干货书】现代数据平台架构,636页pdf
专知会员服务
260+阅读 · 2020年6月15日
【实用书】Python爬虫Web抓取数据,第二版,306页pdf
专知会员服务
122+阅读 · 2020年5月10日
《迁移学习简明手册》,93页pdf
专知会员服务
137+阅读 · 2019年12月9日
【电子书】C++ Primer Plus 第6版,附PDF
专知会员服务
88+阅读 · 2019年11月25日
相关资讯
msf实现linux shell反弹
黑白之道
49+阅读 · 2019年8月16日
Linux挖矿病毒的清除与分析
FreeBuf
14+阅读 · 2019年4月15日
I2P - 适用于黑客的Android应用程序
黑白之道
38+阅读 · 2019年3月6日
已删除
将门创投
18+阅读 · 2019年2月18日
百度开源项目OpenRASP快速上手指南
黑客技术与网络安全
5+阅读 · 2019年2月12日
如何用GitLab本地私有化部署代码库?
Python程序员
9+阅读 · 2018年12月29日
Python | Jupyter导出PDF,自定义脚本告别G安装包
程序人生
7+阅读 · 2018年7月17日
手把手 | 关于商业部署机器学习,这有一篇详尽指南
手把手教你用Python创建微信聊天机器人
新智元
4+阅读 · 2018年3月14日
如何运用Python建一个聊天机器人?
七月在线实验室
17+阅读 · 2018年1月23日
Top
微信扫码咨询专知VIP会员