JAVA 程序员需要用到 10 个测试框架和库

2018 年 5 月 15 日 ImportNew

(点击上方公众号,可快速关注)


来源:伯乐在线 - 搬砖大师傅 


想要提高你的自动化测试技术?以下是 10 个优秀的测试框架和库,以及它们常见用法的概述。


最近我写了一些文章,关于 Java 程序员今年应该学习什么,例如编程语言,库和框架等,如果只能学习或提高其中一项,那必然是自动化测试技能。


测试是专业程序员区别于业余程序员的一项指标,作为专业程序员,并非必须采用 TDD,BDD 或其它测试方法论,但最低标准是通过编写代码的方式,来自动化测试自己的代码。


许多 Java 程序员编写单元测试和集成测试,使用 Jenkins、TeamCity 等持续集成工具,在构建阶段自动运行。


如果还有人对程序员是否应该关注自动化测试存有疑问,那么让我来回答,随着 DevOps 理念的增强和角色的涌现,自动化测试的重要性正在呈指数型增长。


企业通常青睐那种擅长编写单元测试的程序员,这些程序员对各种单元测试框架、库和工具有着丰富的知识,比如 JUnit,Selenium,REST-Assured,Spock 框架等。


作为 Java 程序员,我们在截然不同的领域工作,从编写 Java 核心代码到 JSP 页面,REST API,甚至有时为了构建自动化而去编写 Groovy 脚本,这就要求我们必需了解不同的自动化测试工具。


举一个例子,很长一段时间内,我只了解 JUnit,但当不得不测试 JSP 页面时,我却束手无策,直到我找到了 Selenium。REST Assured 是另一个类似的例子,我通常使用 curl 命令测试 REST API,但 REST Assured 将 REST API 的单元测试水平提升到了另一个层次。


Java 程序员需要用到十大单元测试和自动化集成测试工具


我认为一个优秀的程序员,必然能够很好地利用手头上的工具,因此我总在业余时间学习和探索新的工具和库,以下列表是我部分研究成果。


在这篇文章中,我将分享 10 个最为优秀且必不可少的工具,框架和库,这些可以帮助 java 程序员在各类 java 项目中编写单元测试和集成测试。


JUnit


JUnit 无须赘述,即便是初级Java程序员,可能也已经听说过它,你可以使用它编写 Java 代码的单元测试。


几乎所有主流 IDE,例如 Eclipse,NetBeans 和 IntelliJ,都集成了 JUnit,可以直接在这些IDE中编写和运行单元测试。


大多数人仍在使用 JUnit 4,即使 JUnit 5 已经发布,它很可能是今年下一个热点。通过 JUnit 5,可以将 JUnit 同时应用于单元测试和集成测试,并且它还支持 Java 8 的特性。



REST Assured


用 Java 语言测试和验证 REST 服务,要难于 Groovy 这类动态语言。


REST Assured 将这类语言的易用性带入了 Java 领域,是一个优秀的 REST API 的集成测试工具。



Selenium


Selenium 很可能是最流行的 Java UI 测试工具了,它可以让你在不必启动浏览器的情况下测试 JSP 页面。


你可以使用 JUnit 和 Selenium 来测试 Web 程序的界面,它甚至允许你编写 Web 应用程序的验收测试。



TestNG


TestNG 是一个测试框架,其灵感来自 JUnit 和 NUnit,但同时引入了一些新的功能,使其功能更强大,使用更方便。例如可以使用注解,在任意大的线程池中,配置各种可用策略进行测试(例如所有方法都在自己的线程中,每一个测试类使用一个线程等)。


因为 TestNG 使用 JUnit 4 的注解,同时又集成了 HAMCSTREST 匹配器,它与 JUnit 的差异已经减小了,但两者如何选择,这取决于你。



Mockito


Java 类有许多 Mock 框架,例如 PowerMock 和 JMock,但我个人偏向于 Mockito,因为它有简单的 API,优秀的文档以及大量的示例。


Mocking 是现代单元测试的一项关键技术,因为它允许你在没有任何依赖的情况下独立测试代码,这就是为什么我鼓励每个 Java 程序员在学习 JUnit 的同时,一起学习 Mocking 框架的原因。


我最喜欢的 mocking 框架是 Mockito,但如果你愿意,也可以研究下 PowerMock 或 JMock。


Spock框架


Spock 是另一个测试和规范框架,用于 Java 和 Groovy 应用程序。由于使用 Groovy 编写,Spock 成为一种兼具丰富表现力且简明扼要的规范语言。


当你使用 Spock 时,你的测试将变得更容易阅读和维护,这得益于它采用的 JUnit 运行器,Spock 兼容大部分 IDE,构建工具和持续集成服务器。


可惜我没有找到有助于学习 Spock 框架的课程,但阅读《Java Testing with Spock》这本书是很好的开始。



Cucumber


Cucumber 是另一个重要的自动化集成测试工具,但与其它同类别的工具不同的是它能够针对规格文档进行自动化测试。


Cucumber 将规格文档和测试文档合成整个动态文档,同时 Cucumber 自动测试这个文档,使测试规范始终保持在最新版本。



Spring Test


Spring MVC 自带一个很有用的测试框架,它可以在不引入 Web 容器的情况下进行深入测试。


Spring Test 是为 Spring 程序编写自动化测试的最有用的库之一。为了给 Spring 驱动的应用程序(包括 MVC 控制器在内),编写单元测试和集成测试,Spring Test 提供了一流的支持。


另外,Spring Test DbUnit 集成了 Spring Test 框架与 DbUnit;Spring Test MVC HtmlUnit 集成了Spring Test MVC 框架和 HtmlUnit。


通过使用这些工具,你可以轻松地自动测试 Spring MVC 应用程序。


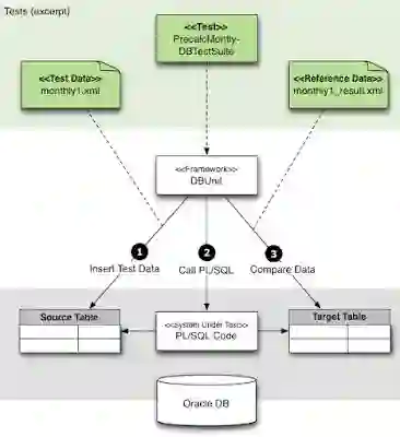
DBUnit


数据库是许多 Java 应用程序,包括核心 Java 和 Web 应用程序中不可或缺的部分,也有可能是单元测试的最大障碍。


在进行集成测试时,连接开发环境或用户验收测试的数据库并不可靠,因为任何人都可以更改数据模式和数据本身,例如表和存储过程等,这会导致自动化集成测试失败。


DbUnit 是一个 JUnit 扩展,每次集成测试前,将数据库初始化成已知状态,确保数据库存储正确的数据。


DbUnit 自身还存在着一些问题,但它是一个非常有用的工具,因为它可以帮助我们分离测试数据与测试代码。



Robot 框架


Robot 框架是一个基于 Python 的通用测试自动化框架,用于验收测试和验收测试驱动开发。


它是一个由关键字驱动的,使用表格测试数据语法的测试框架,可以用来测试那些涉及多种技术和接口的分布式异构应用。


如果你打算学习这个优秀的集成测试框架,那么你可以从 Udemy 上的《Robot 框架测试自动化》的课程开始,这是一个很好的学习资源。


该课程涵盖了两部分内容,Robot 框架基础和高级特性。



结论


以上列举了Java 程序员需要用到的单元测试和集成测试工具,框架和库。


还有很多库没有包括在这个列表中,例如 AssertJ 和 Hamcrest,它们可以帮助你写出漂亮且流畅的测试,但学习需要一步步来。


首先,学习一个可以应用于日常工作的工具或库。 例如,如果你正在使用 Java UI,那么首先应该学习 Selenium,这样你可以有更多时间专注在这个工具上。


同样的,如果你的工作内容是 REST API,请学习 REST Assured(参阅 REST with Spring);如果你正在做很多核心 Java 的工作,那么 JUnit 5 可能是你首先需要关注的库。


http://www.baeldung.com/rest-with-spring-course?utm_source=javarevisited&utm_medium=web&utm_campaign=rws&affcode=22136_bkwjs9xa


看完本文有收获?请转发分享给更多人

关注「ImportNew」,提升Java技能

登录查看更多
0

相关内容

在那山的这边海的那边有一群 Java 程序员,他们老实又腼腆,他们聪明但没钱。他们一天到晚坐在那里熬夜写软件,如果饿了就咬一口方便面!哦苦命的 Java 程序员,哦苦命的 Java 程序员,只要一改需求他们就要重新搞一遍,但是期限只剩下最后两天。
【2020新书】使用高级C# 提升你的编程技能,412页pdf
专知会员服务
60+阅读 · 2020年6月26日
【实用书】Python技术手册,第三版767页pdf
专知会员服务
240+阅读 · 2020年5月21日
算法与数据结构Python,369页pdf
专知会员服务
166+阅读 · 2020年3月4日
TensorFlow Lite指南实战《TensorFlow Lite A primer》,附48页PPT
专知会员服务
70+阅读 · 2020年1月17日
【书籍推荐】简洁的Python编程(Clean Python),附274页pdf
专知会员服务
183+阅读 · 2020年1月1日
21个必须知道的机器学习开源工具!
AI100
13+阅读 · 2019年9月13日
使用 C# 和 Blazor 进行全栈开发
DotNet
6+阅读 · 2019年4月15日
34个最优秀好用的Python开源框架
专知
9+阅读 · 2019年3月1日
Java开发者必看!机器学习开发库精选
云栖社区
5+阅读 · 2018年8月22日
Python 杠上 Java、C/C++,赢面有几成?
CSDN
6+阅读 · 2018年4月12日
Python为啥这么牛?
Python程序员
3+阅读 · 2018年3月30日
快乐的迁移到 Python3
Python程序员
5+阅读 · 2018年3月25日
Arxiv
25+阅读 · 2020年3月11日
Deep Co-Training for Semi-Supervised Image Segmentation
Arxiv
3+阅读 · 2017年12月18日
VIP会员
相关VIP内容
【2020新书】使用高级C# 提升你的编程技能,412页pdf
专知会员服务
60+阅读 · 2020年6月26日
【实用书】Python技术手册,第三版767页pdf
专知会员服务
240+阅读 · 2020年5月21日
算法与数据结构Python,369页pdf
专知会员服务
166+阅读 · 2020年3月4日
TensorFlow Lite指南实战《TensorFlow Lite A primer》,附48页PPT
专知会员服务
70+阅读 · 2020年1月17日
【书籍推荐】简洁的Python编程(Clean Python),附274页pdf
专知会员服务
183+阅读 · 2020年1月1日
相关资讯
21个必须知道的机器学习开源工具!
AI100
13+阅读 · 2019年9月13日
使用 C# 和 Blazor 进行全栈开发
DotNet
6+阅读 · 2019年4月15日
34个最优秀好用的Python开源框架
专知
9+阅读 · 2019年3月1日
Java开发者必看!机器学习开发库精选
云栖社区
5+阅读 · 2018年8月22日
Python 杠上 Java、C/C++,赢面有几成?
CSDN
6+阅读 · 2018年4月12日
Python为啥这么牛?
Python程序员
3+阅读 · 2018年3月30日
快乐的迁移到 Python3
Python程序员
5+阅读 · 2018年3月25日
Top
微信扫码咨询专知VIP会员